Материал: Дослідження системи контролю ожеледе-паморозевих відкладень на проводах електричних мереж та способів їх усунення

Внимание! Если размещение файла нарушает Ваши авторские права, то обязательно сообщите нам

З урахуванням усього вищесказаного вихідний сигнал нейроподібних елементів першого прихованого шару формується таким чином:

, (2.9)

де  - індекс нейроподібних елементів першого прихованого шару,

 - Кількість нейроподібних елементів першого прихованого шару;

 - Функції синапсів нейроподібних елементів першого прихованого шару, обрані з варіантів (3) - (6).

Обробка даних в другому прихованому шарі виконується відповідно з виразом:

, (2.10)

де  - індекс нейроподібних елементів першого прихованого шару,

 - кількість нейроподібних елементів першого прихованого шару.

І, нарешті, в єдиному нейроподібному елементі вихідного шару обчислюється прогноз ожеледного навантаження:

. (2.11)

Тоді загальна формула отримання прогнозу за допомогою мережі на базі гібридних нейроподібних елементів може бути записана у вигляді:

. (2.12)

У цьому виразі невідомими величинами, які вимагають настройки, є синапси нейроподібних елементів, причому необхідно виконати спочатку структурну оптимізацію - визначити типи кожного синапсу, кількість елементів затримки в них, типи функцій належності, а потім виконати параметричну оптимізацію отриманої архітектури - виконати налаштування синаптичних ваг  і .

Звичайно структурна оптимізація мережі виконується експертним шляхом на основі апріорної інформації про прогнозований процесі . В умовах даної задачі відомі фізичні залежності, що описують процеси утворення ожеледі не можуть бути безпосередньо використані, оскільки відсутні вимірювання за багатьма входять до них параметрами. Отже, ці апріорні знання не можуть бути враховані при побудові мереж, що змушує використовувати для цієї мети ті чи інші методи структурної оптимізації .

У нашому випадку для синтезу мережі скористаємося генетичним алгоритмом. Це досить універсальний метод, який не потребує дифференціонування оптимального функціоналу. Структура мережі кодується за допомогою так званих хромосом, що несуть всю інформацію про шари, окремих нейроподібних елементах і їх синапсах, за винятком синаптичних ваг. Імітуючи процес природної еволюції в природі, що полягає в генерації поколінь, природному відборі і обміні генетичною інформацією, можливо знаходити оптимальні в заданому сенсі або достатньо близькі до них рішення.

Налаштування параметрів (синаптичних ваг) мережі може здійснюватися за допомогою тих чи інших відомих в теорії штучних нейронних мереж алгоритмів, заснованих на процедурі зворотнього поширення помилки. Для цього необхідно обчислити градієнт критерію навчання з усіх налаштованих ваг мережі . Покажемо це для найпростішого випадку, коли всі синапси мережі приймають форму (2.3). Навчання будемо робити , використовуючи локальний квадратичний критерій виду:

(2.13)

а в якості активаційної функції - сигмоїда:

 , (2.14)

де  - параметр крутизни активаційною функції.

Градієнтну процедуру навчання нейроподібного елемента вихідного шару можна записати у вигляді:

 , (2.15)

де  - параметр кроку пошуку, визначає швидкість процесу навчання і, звичайно, обираний з емпіричних міркувань;


локальна помилка вихідного шару.

Тоді алгоритм навчання (2.15) можна переписати у вигляді:

 (2.16)

. (2.17)

Алгоритм навчання нейроподібних елементів другого прихованого шару може бути записаний у вигляді:

 (2.18)


Записавши локальну помилку другого прихованого шару у вигляді:

 (2.19)

з урахуванням того, що:

 (2.20)

отримуємо:

 (2.21)

Представивши далі  у вигляді:

 (2.22)

можна переписати (2.21):

 (2.23)

звідки випливає:

 (2.24)

Нейроподібні елементи першого прихованого шару налаштовуються аналогічно другому за допомогою рекурентних співвідношень:

 (2.25)

де  - номер входу мережі;

;

;

;

;


Застосуємо описаний підхід до задачі прогнозування ожеледного навантаження. Вихідними даними для моделювання є спостереження з постів контролю, отримані в зимові періоди 2009/2010 і 2010/2011 рр.. За цей час відбулося 21 подія, коли вага ожеледно-вітрових відкладень тривало перевищувала 10 % ваги проводу, з них 14 використані для навчання моделей, 7 - для перевірки. Для порівняння також застосована лінійна авторегресійна модель із зовнішніми входами (ARX) такого ж порядку, як і отримана в результаті структурної оптимізації нелінійна модель (NARX). В якості базової оцінки використана модель наївного прогнозування: майбутнє значення приймається рівним поточному.

Так як прогнозована величина  виражається у відсотковому відношенні, то мірою якості прогнозу найзручніше прийняти середню абсолютну помилку у відсотках (MAPE):

, (2.26)

де  - кількість вимірювань.

Результати прогнозування на тестовій вибірці наведені в таблиці 2.1. На рис. 7 наведено приклад графіків істинного ваги проводу і його прогнозу, а також відповідного графіка температури повітря.

Таблиця 2.1


Помилка прогнозування (MAPE)

наївний прогноз

2.65%

ARX

2.16%

NARX

1.12%

Рисунок 2.8. Графіки ваги проводу (суцільна лінія) , його прогнозу ( штрихова лінія) і температури повітря (нижній графік)

Аналіз помилок прогнозування показує: так як серед аналізованих ситуацій не було випадків з бурхливим наростанням ожеледі, то навіть наївний прогноз виявляється точним. Тим не менш, лінійна модель дозволяє знизити помилки на ~ 0.5%, а пропонована нелінійна модель на базі методів обчислювального інтелекту покращує цей показник ще на ~ 1%.

Висновок

Застосування мережі на базі гібридних нейроподібних елементів у поєднанні з генетичним алгоритмом для оптимізації її структури дозволило з високою точністю спрогнозувати динаміку ожеледного навантаження на ЛЕП, що підтверджено експериментальною перевіркою на реальних даних. Підвищення точності прогнозування найбільш актуально для ситуацій з бурхливим наростанням ожеледно-вітрових відкладень на проводах і опорах ЛЕП, коли зволікання у прийнятті контрзаходів може мати значні технічні та матеріальні наслідки. У цьому відношенні доцільно підвищити інтервал попередження для більш раннього оповіщення чергового персоналу про можливість виникнення аварійної ситуації.

Аналіз графіків прогнозів також показує, що максимальні помилки прогнозування виникають, коли відбувається різка зміна погодних умов. Оскільки при даній постановці завдання використовуються тільки поточні і минулі вимірювання метеофакторів, то модель не може врахувати майбутні зміни в них. З іншого боку, за наявності надійного зовнішнього джерела метеопрогнозу цю інформацію також доцільно використовувати при прогнозуванні .

3. ПОБУДОВА СИСТЕМИ МОНІТОРИНГУ НАВАНТАЖКННЯ ВІД ОЖЕЛЕДІ НА ПОВІТРЯНИХ ЛІНІЯХ ЕЛЕКТРОПЕРЕДАВАННЯ

.1 Розробка структурної схеми системи контролю ожеледі

Винахід відноситься до електроенергетики і може бути використаний для безперервного контролю навантаження на проводах ліній електропередачі від ожеледі.

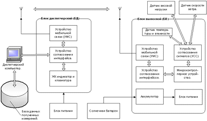
Рисунок 3.1 - Структурна схема системи КО

Вище зазначена система складається з виносного і диспетчерського блоків з додатковим обладнанням. Виносний блок, що представляє собою автоматизований метеопост, встановлюється на опорі ПЛ напругою 35 або 110 кВ в зоні можливого інтенсивного утворення ожеледі. До складу виносного блоку входять датчики температури, ваги, вологості повітря, пристрій узгодження сигналів з датчиків, мікроконтролер, пристрій мобільного зв'язку, блок живлення на основі акумулятора з підзарядкою від сонячної батареї. Блок додатково комплектується виносним датчиком вагового навантаження і датчиком швидкості вітру. Мікроконтроллерні пристрій, що входить до складу виносного блоку, забезпечує прийом, зберігання і обробку інформації про контрольовані параметри, а також управляє режимами прийому і передачі даних.

Які канали передачі інформації можна використовувати:

Радіоканал з типом модуляції - FFSK;

GSM зв'язок;

Волоконно-оптична лінія зв'язку (ВОЛЗ);

Супутниковий канал зв'язку.

Одним з головних переваг використання GSM каналу є можливість установки пункту прийому (або декількох пунктів прийому) практично на будь-якому віддаленні від пунктів контролю, що дозволяє збирати інформацію на дуже великій території. Пристрій мобільного зв'язку - це GSM- модем, що працює в діапазоні 900/1800 МГц, що має вбудовані функції управління до модемного інтерфейсу. У режимі передачі даних виносний блок споживає 1 Вт, в черговому режимі - близько 80 мВт.

Отримані дані накопичуються, аналізуються, обробляються у виносному блоці і по GSM - каналу передаються на диспетчерський блок, з'єднаний з комп'ютером, де відбувається архівування отриманих даних. Диспетчерський блок встановлюється на регіональному диспетчерському пункті. Роботою диспетчерського блоку управляє спеціалізоване програмне забезпечення, за допомогою якого виконується настройка і конфігурація, входять до складу системи апаратних засобів та налаштування часових періодів передачі даних. Він приймає в реальному часі інформацію від виносних блоків, виконує попередню обробку отриманих даних і зберігає її в базі для подальшої обробки і використання. Зібрана інформація може відображатися на моніторі комп'ютера у вигляді таблиць і графіків (рис. 3.2 ) . Контрольовані ділянки ліній відображаються у вигляді мнемосхеми, де для позначення різних режимів роботи застосовані Блінкер з різним кольором засвічення. До складу диспетчерського блоку входять мікроконтролер, пристрій мобільного зв'язку, блок живлення, клавіатура і рідкокристалічний індикатор, персональний комп'ютер диспетчера.

Рисунок 3.2 - Інтерфейс програмного забезпечення диспетчерського блоку системи КО

У нормальних умовах, коли не спостерігається відкладень ожеледі, виносний блок збирає інформацію через короткі інтервали часу і, в певний оператором час, передає накопичену інформацію на центральний блок. Інтервали часу між передачами даних можуть бути обрані в широких межах. У разі початку утворення ожеледних відкладень на дроті ПЛ в контрольованому прольоті і досягненні певних вагових меж, виносний блок передає на центральний блок попереджувальний сигнал. У разі продовження збільшення ожеледного навантаження і досягнення максимально допустимої ваги відкладень, виносний блок додатково видає на диспетчерський пункт аварійний сигнал. Якщо в результаті подальшої за цим плавки ожеледі або в результаті зміни погодних умов лід, що утворився на дроті, почав опадати і вагове навантаження прийшло в норму, виносний блок посилає на центральний блок повідомлення про зниження ваги відкладення із зазначенням фактичного значення ваги на даний момент.

Система КО має наступні основні технічні характеристики :

·  діапазон вимірювання температури, °С …………… от -40 до +100;

·        точність вимірювання температури, °С ……....……. не гірше ± 2,0;

·        діапазон вимірювання вологості повітря при tвозд=0-35 °С, % ….. от 0 до 100;

·        точність вимірювання вологості, % ………….………. не гірше ± 5,0;

·        Номінальний поріг спрацьовування на ток міжфазного КЗ, А. . .100;

·        Критерій наявності напруги в лінії, не менше, кВ. . . . . . . . . . 4;

·        діапазон вимірюваної вагового навантаження, кг …… от 0 до 1000;

·        точність вимірювання навантаження, кг ………………. не гірше 0,2;

·        діапазон вимірюваної швидкості вітру, м/с …….………. от 0 до 40;

·        точність вимірювання швидкості вітру, % ……………….. не гірше 5.

Розроблена система дозволяє підключати до центрального блоку одночасно кілька виносних блоків. Кожному виносного блоку присвоюється індивідуальне ім'я для впізнання, що дозволяє контролювати процес відкладення ожеледних утворень відразу на декількох лініях, що досить зручно при необхідності здійснювати контроль за ожеледі на різних ділянках, що знаходяться на значній відстані один від одного. Спеціально розроблене програмне забезпечення для виносного блоку дозволяє змінювати контрольні параметри для попереджувального і аварійного сигналу залежно від технічних характеристик конкретної лінії. Це, в свою чергу, робить систему гнучкою і мобільною, так як дає можливість змінювати контрольовані дані у разі реконструкції лінії або необхідності перенесення датчика на інше місце.

У процесі дослідної експлуатації удалость усунути такий недолік, як помилкове спрацьовування при сильному бічному вітрі, що є характерним для механічних датчиків. При цьому система реєструє і зберігає в протоколі пікові значення динамічних зусиль у проводі в точці підвісу при поривах вітру.