Материал: 1813

Внимание! Если размещение файла нарушает Ваши авторские права, то обязательно сообщите нам

 

Вопросы для самоконтроля

1.

Что обозначает термин «облачные технологии»?

2.

Чем обуславливается использование облачных технологий

для организации документооборота?

3.

Что понимают под облачным документооборотом?

С

4.

В чем заключается облачный документооборот?

5.

В чем состоят достоинства СЭД на основе облачных техно-

логий?

 

6.

Каковы особенности модели SaaS?

при

7.

Каковы пре мущества использования облачного документо-

оборота?

8.

Как е возможности для мобильности бизнеса предоставляют

облачные ЭД?

9.

Кто несет ответственность за информационную безопасность

данных

спользовании о лачной СЭД?

10.

Как е отмечают недостатки облачного документооборота?

11.Как е р ски о лачных СЭД связаны с информационной безопасностью?

12.Каковы функциональные возможности облачной системы электронного документоо орота?

13.В чем заключаются преимущества бесплатных облачных сервисов?

14.Какие возможности по организации документооборота предоставляет сервис Google Docs?

15.Где в Google Docs хранятся документы пользователей?бА

Д И

46

5. КЛАССИФИКАЦИЯ СИСТЕМ ЭЛЕКТРОННОГО ДОКУМЕНТООБОРОТА

Использование СЭД позволяет значительно повысить производительность труда персонала, эффективность организационно-

Сраспорядительного документооборота и бизнес-процессов в целом.

Основным элементом электронного документооборота является электронный документ, создаваемый с помощью средств компьютерной обработки нформации и хранящийся в виде файла того или ино-

нымиго формата на маш нном носителе. В последнее время системы электронного документооборота (СЭД) все больше становятся актуаль-

, наб рают о ороты и получают заинтересованность среди мно-

жества росс йск х компаний.

продуктов разл чных разра отчиков, внедрение которых позволит упрост ть доступ к данным, создать централизованное и систематизированное хранен е документов в электронном архиве, сократить время доступа к нформации, повысить безопасность данных, улучшить целостность и сохранность документов и информации в целом, упростить процесс поиска документов и значительно снизить время их согласования.

На сегодняшнбАй момент представлено множество решений и

Наиболее востре ованными функциями СЭД являются [29]:

томатический контроль сроков исполненияД.

1. Хранение и поиск документов.

2. Поддержка делопроизводства.

3. Маршрутизация и контроль исполнения документов: состав-

ление маршрутов документов, поддержка действий во время маршру-

тов, уведомление сотрудников о поступлении нового документа, ав- И

4. Составление аналитических отчетов, таких как отчет о теку-

щей занятости, о выполнении работ по документам и о просроченных поручениях.

5. Обеспечение информационной безопасности, включая аутен-

тификацию пользователей, поддержку электронной цифровой подписи, шифрование документов и писем, аудит работы в системе.

Некоторые СЭД имеют специфические функции, позволяющие расширять возможности использования путем интеграции с другими системами.

47

Структура системы электронного документооборота может рассматриваться с точки зрения программно-аппаратного комплекса и с точки зрения выполняемых функций.

точки зрения программно-аппаратного комплекса система электронного документооборота состоит из набора аппаратных и программных компонентов: серверы, рабочие станции, программное обеспечение, сетевое оборудование, дополнительное оборудование, предназначенное для выполнения специфических функций системы

[26].

системойтак в ртуальным, в зависимости от поставщика системы и приме-

ервер предназначен для выполнения необходимых операций с

документами

нформацией. Сервер может быть как выделенным,

С

няемых технолог й ра оты. Также на сервере может размещаться база данных с стемы документоо орота.

Программноебо еспечение реализует необходимый набор действий по управлениюАдминистраторскаядокументацией и является основой системы электронного документоо орота. Программное обеспечение системы

Рабоч е станц о еспечивают взаимодействие пользователей с документоо орота. Каждая рабочая станция обладает своим

набором функц й по управлению документацией и данными.

электронного документоо орота, как правило, включает в себя функциональную часть, администраторскую часть и интерфейсную часть. Функциональная часть предназначена для управления и обработки

информации.

часть обеспечивает

необходимые

настройки системы.

Интерфейсная часть выполняет

представление

информации и данных в виде, доступном для конечных пользовате-

лей.

И

Дополнительное оборудованиеДнеобходимо для реализации раз-

личных специфических функций системы электронного документооборота. К такому оборудованию могут относиться устройства ввода и вывода информации, системы кодирования и шифрования информации и пр.

Сетевое оборудование необходимо для осуществления совместной работы пользователей системы и взаимодействия различных компонентов системы электронного документооборота.

На практике для обмена электронными документами можно использовать два способа [5]:

1. Обмен напрямую – при наличии официально зарегистрированной электронной подписи пересылка информации происходит с

48

помощью обычной электронной почты; при отсутствии заверенной ЭЦП следует заключить предварительное соглашение с партнером с полным описанием условий и порядка обмена.

2. Обмен через оператора – при передаче особо важных документов пользуются услугами операторов, имеющих наилучшие технические и правовые возможности для обеспечения конфиденциальности обмена; наличие предварительно зарегистрированной электронной подп си в этом случае обязательно.

точки зрен я выполняемых функций, структура СЭД включа-

ет в себя модули, которые реализуют следующие действия: ввод дан-

С

 

ных, индекс рован е, о ра отка документов, управление доступом,

маршрут

зац я документов, системная интеграция, хранение.

Модуль ввода данных нео ходим для внесения в систему элек-

тронного документоо орота исходной информации. Эта информация

может поступать

источников: бумажных документов,

различных

 

сканеров, почты, online - форм и пр. Данный модуль обеспечивает по-

лучен е

первоначальную о ра отку данных.

Модуль индексирования. Он обеспечивает регистрацию и систе-

матизацию данных. С его помощью система электронного докумен-

тооборота может организовать хранение и поиск необходимых доку-

ментов в соответствии с потре ностями пользователей.

 

бА

ется распределение информацииДи документов по пользователям. Каждый пользователь системы может работать только с тем набором документов, которые ему необходимы.

Модуль обработки документов. После ввода данных в систему они должны быть обработаны и сохранены для дальнейшей работы. Данный модуль обеспечивает распределение информации и докумен-

тов по заданным правилам.

Модуль маршрутизации необходим для организации работы с документами. В этом модуле заданы правила движения и обработки

Модуль управления доступом. За счет этого модуля обеспечива- И

документов. Для создания маршрутов движения документов предварительно должны быть определены процессы документооборота.

Модуль системной интеграции. Как правило, системы элек-

тронного документооборота работают во взаимосвязи с другими системами управления (например CRM-, ERP-, OLAP-системами). Модуль системной интеграции обеспечивает передачу данных между такими системами.

49

Модуль хранения документов и данных. Этот модуль реализует функции базы данных документов. За счет данного модуля обеспечивается хранение, архивирование, восстановление, резервное копирование документов.

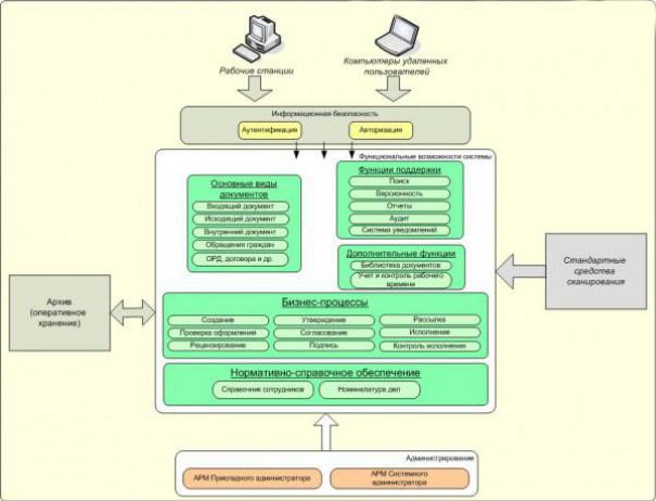
СНа рис. 9 показана функциональная архитектура СЭД на примере «1 : Документооборот» [25].

и бА Д Рис. 9. Функциональная архитектура системы «1ИС: окументооборот»

Виды систем электронного документооборота

Системы электронного документооборота могут отличаться по видам применяемых технологий, степени интеграции и области применения.

В зависимости от применяемых технологий работы можно выделить четыре вида систем электронного документооборота:

Клиент-серверные системы. В данном виде систем основные модули управления документацией и данными размещаются на выделенном сервере. Клиентская часть представляет собой интерфейс взаимодействия пользователей с системой. Преимуществом данного вида систем является их быстрота и надежность.

50