Материал: Теория системного подхода, ее применение на примере анализа работы дизайн-студий

Внимание! Если размещение файла нарушает Ваши авторские права, то обязательно сообщите нам

Когда проект разложен по видам работ и времени на выполнение каждого этапа, это несложно сделать.

Некоторые компании применяют комплексные методы расчета цены, исходя из безубыточности работы агентства.

В цену как правило не включают оплату часов, затраченных на переговоры со сложным клиентом, пиар и поиск новых заказчиков. Эти виды деятельности рассматриваются как вложения в будущее компании.

Хорошим советом для владельцев дизайн студий может быть рекомендация Британского совета по дизайну по составлению сметы проекта. Предлагается составлять двухступенчатую смету. Первая смета - это очевидные расходы, напрямую связанные с реализацией проекта и оговоренные с заказчиком. Вторая - это дополнительные расходы, как правило они составляют 20 % к каждому этапу проекта. Обе сметы следует оформлять как равноценные приложения к договору, и тогда не придется испытывать неудобств в том случае если выполнение заказа отклоняется от плана и необходимо выставить дополнительный счет.

Развитие студии

Она из наиболее распространенных ошибок дизайн-студий, начинающих свою работу: когда через несколько лет успешной деятельности фирма набила руку и набрала устойчивый поток клиентов., владельцу начинает казаться, что нет развития, надо куда-то дальше двигаться. Тогда принимается решение "заняться всем" - и теряется экспертность в отдельно взятой области, где эта студия считалась асом. В литературе это называется - потеря стратегического фокуса и уход от уникального позиционирования.

Однако, это не значит, что развивать новые виды деятельности - это плохо. Ведь созданы начальные условия для развития новых креативных услуг.

Прогнозы.

Специалисты считают, что будущее творческих студий лежит в плоскости объединения разных видов деятельности для создания на их базе чего-то нового. Дизайн-исследования, обзор трендов развития, аудит дизайна - все это услуги на стыке компетенций. Подобные виды комплексных услуг возможны при слиянии компаний разной специализации.

Таким образом можно выделить следующие тенденции развития дизайн-студий в Росси:

. Слияния и поглощения как способ расширить круг компетенций.

. Развитие инновационных видов услуг (например, программного обеспечения для управления дизайном).

. Фокусирование на стратегическом позиционирования студий. Смена парадигмы - переход от привязки к традиционной дизайн-дисциплине (графический, промышленный или интерьерный и т.п.) в направлении создания ценности для клиента (разработка дизайн-стратегии, экспертиза дизайна и дизайн-аудит).

. Эволюция сервисов студий от чистого дизайна в сторону дизайн-консалтинга, который помогает вывести дизайн на уровень стратегического планирования в бизнесе клиента.

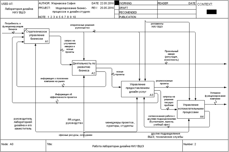
3.3 Моделирование процессов "Лаборатории дизайна НИУ ВШЭ"


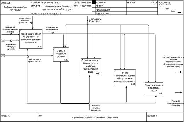
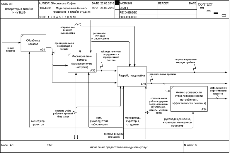
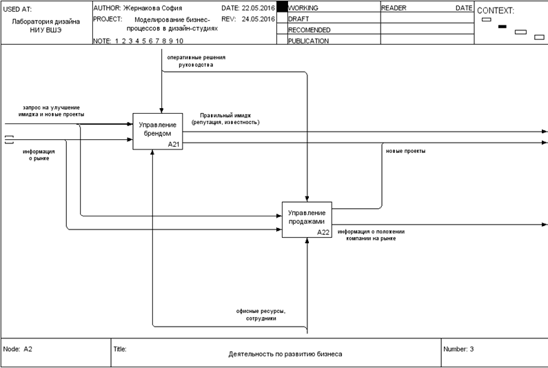
Первая, компания, процессы которой будут рассмотрены - Лаборатория дизайна НИУ ВШЭ. Особенность лаборатории в том, что ядро организации наряду с наёмными сотрудниками (менеджерами и стратегами) составляют преподаватели и студенты факультета дизайна НИУ ВШЭ. Преподаватели являются действующими дизайнерами и участвуют в реализации проектов в качестве кураторов и арт-директоров, направляя деятельность студентов. Сфера интересов компании обширна, так как она имеет доступ к разно профильным специалистам и может исполнять заказы от проектирования среды до проектирования сайтов (одним из подразделений является самостоятельная web-студия). Но кроме широких возможностей, сотрудничество с преподавателями и студентами накладывает свои ограничения в виде расписания учебных занятий, которое приходится учитывать при подсчёте времени выполнения проектов и занятости сотрудников. Для этого в компании разработана особая корпоративная система, которая совмещает "Мегаплан" и расписание, а также налажено тесное сотрудничество с учебным офисом. Компания также пользуется и другими возможностями сотрудничества с подразделениями ВШЭ, например, консультируется по юридическим вопросам, а также вынуждена согласовывать свою работу с бухгалтерией ВШЭ и внутренней системой документооборота ВШЭ, что может существенно замедлить осуществление проектов.

Рис. 14. Модель процессов Лаборатории дизайна. Уровень 0

Рис. 15. Декомпозиция процесса работы студии на основные процессы

Рис. 16

Рис. 17

Рис. 18

Рис. 19

Рис. 20

Рис. 21

В данном разделе были декомпозированы схемы основных и вспомогательных процессов функционирования Лаборатории дизайна НИУ ВШЭ, отражены особенности компании, важной чертой которой является её принадлежность университету. Особое внимание уделено декомпозиции процесса производства дизайна.

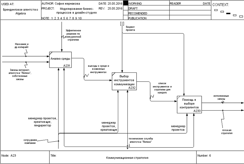
3.4 Моделирование процессов брендингового агентства "Algebra"


Следующей компанией стало брендинговое агентство "Algebra". Его специфика заключается в комплексном предоставлении брендинговых услуг, в которые входит предоставление дизайн услуг, но кроме комплексного обслуживания, организация реализует и предоставление отдельных видов услуг брендинга, что и отражено на схемах. "Algebra" является одним из подразделений интернет-агентства "Легион", которое как более крупная система предоставляет услуги по брендингу через "Алгебру". Но у компании есть поток не только внутренних клиентов, но и внешних. Присутствует многоуровневая декомпозиция.

Рис. 23


Рис. 24

Рис. 25


Рис. 27

Рис. 28

Рис. 29

3.5 Моделирование процессов web-студии


Последней компанией, предоставившей информацию о своей работе стала одна из web-студий. Эта компания специализируется в основном на дизайне, разработке и продвижении сайтов. Декомпозировав общую схему функционирования компании, мы решили сосредоточиться на основном исследуемом нами процессе - разработке дизайна.


Рис. 31

Рис. 32

3.6 Подведение итогов моделирования


Итак, были промоделированы процессы функционирования трёх компаний, бизнес которых связан с предоставлением дизайн услуг. Процедура моделирования процессов показала, что кроме создания дизайна и вспомогательных процессов, компании как правило специализируются на какой-либо смежной области, будь то разработка сайтов или же брендинговые услуги. Коммуникационный дизайн может быть также комбинирован с дизайном среды, когда проектируется навигация в общественных местах, например. Тенденция такова, что даже тем компаниям, которые начинают бизнес занимаясь исключительно дизайном, постепенно приходится заниматься дополнительно либо IT сферой, либо рекламной сферой и брендингом. Это не удивительно, потому как в сам процесс грамотного создания дизайна начинается с исследования, будь то анализ поведения пользователей в интернете или анализ брендов конкурентов. Поэтапно идут - грамотная стратегия, разработка концепции и только потом визуализация. И в случае с IT проектами после этого ещё происходит долгий этап разработки. С точки зрения системного подхода, дизайн является небольшим этапом цикла производства. И даже если клиент приходит чисто за визуализацией за этой визуализацией стоит целый бизнес, или бренд. Необходимо ответственно относиться к созданию дизайна, который будет транслировать потребителям определённый образ через визуальный язык.

Моделирование процессов трёх разнонаправленных дизайн компаний показало, что построение оптимальной модели функционирования организации подобного рода не представляется возможным (целесообразным). Как уже говорилось, каждая из фирм имеет специализацию в смежной области, а обобщенная модель будет лишена конкурентных преимуществ.

Единственная неизменная составляющая каждого бизнеса, которую можно привести к общему виду - это процесс создания дизайна. Так или иначе, он включает в себя следующие этапы:

.        Брифинг

2.       Разработка визуальных концепций

.        Разработка дизайн макетов

.        Производство (печать/разработка сайтов и т.д.)

А для построения успешно функционирующего бизнеса в сфере дизайна компании необходимо иметь ещё хотя бы одну ключевую компетенцию для предоставления комплексных видов услуг. В зависимости от выбора компетенции будут отличаться и наиболее подходящая организационная структура, и процессная модель.

Заключение


Данная работа была направлена на изучение бизнес-процессов в дизайн студиях. Согласно концепции системного подхода была проанализирована окружающая среда компаний и составлена характеристика дизайн индустрии в России, которая согласно жизненному циклу отрасли М. Портера находится на стадии становления. Было выявлено, что для дизайн студий характерна децентрализованная организационно-функциональная структура с органическим типом управления и неформальными горизонтальными коммуникациями.

На основе интервью с представителями трёх компаний были смоделированы основные и вспомогательные процессы их функционирования. Хорошо изученная ранее методология моделирования бизнес-процессов была применена к новой, ранее не изученной этим методом отрасли. Проанализировав модели, исследование пришло к заключению о том, что построение обобщающей модели работы дизайн студии не целесообразно, так как лишенная спецификации компания не конкурентоспособна.

Список источников


1.       Общероссийский классификатор продукции по видам экономической деятельности URL: http://www.okpd2. info/query/? q=%E3% F0%E0%F4%E8%F7%E5%F1%EA%E8%E9+%E4%E8%E7%E0%E9%ED (дата обращения 20.02.2016)

2.       IndustriusCFO - портал бизнес аналитики URL: https: // secure. industriuscfo.com/industry-metrics/naics/54143-graphic-design-services <https://secure.industriuscfo.com/industry-metrics/naics/54143-graphic-design-services> (дата обращения 22.05.2016)

.        Старовойтов М.К. Управленческие решения в современных организациях; теория и практика; Волжский: ВПИ (филиал) ВолгГТУ, 2014

.        Воскобойников А.Э. Системные исследования: базовые понятия, принципы и методология; "Знание. Понимание. Умение". - 2013. - № 6 (ноябрь - декабрь).

.        Янг С. Системное управление организацией; пер. с англ. /Под ред. С.П. Никанорова, С.А. Батасова. М.: "Советское радио", 1972 - 456 с.

6.       Ракитина А. "Мотивация и антимотивация", Дизайн-форум Prosmotr URL: https: // www.youtube.com/watch? v=HwqZe8UDNbw (дата обращения 10.04.2016)

.        Аскаров Е. доцент КазНТУ им.К. Сатпаева // региональный еженедельник "Без проблем", 2007 № 45, 46, 47. URL: http://www.cfin.ru/management/iso9000/sertify/iso9001. shtml (дата обращения 15.05.2016)

.        Азаров В.Н., Майборода В.П., Панычев А.Ю., Усманов Ю.А. Всеобщее управление качеством: Учебник - М: ФГБОУ Учебно-методический центр по образованию на железнодорожном транспорте, 2013

.        Дафт Ричард Л. Теория организаций: Учебник для студентов вузов, обучающихся по специальности "Менеджмент организаций"; пер. с англ. - М.: ЮНИТИ-ДАНА, 2009 - 736 с.

.        Минцберг Г. Структура в кулаке: создание эффективной организации; пер. с англ. - Спб.; Питер. 2004 - 512 с.

.        Минцберг Г., Куин Д.Б., Гошал С. Стратегический процесс. Концепции. Проблемы. Решения. - Спб.; Питер. 2001 - 688 с.

.        Портер М. Конкурентная стратегия. Методика анализа отраслей конкурентов. - М.: Альпина Паблишер. 2011 - 454с.

13.     C. Barnes & Co Worldwide Graphic Designs Services Industry-Industry Market report // Barnes Reports, 2015