Материал: Программная система управления контентом портала с архивом конструкторской документации

Внимание! Если размещение файла нарушает Ваши авторские права, то обязательно сообщите нам

.3.2 Решения по пользовательскому интерфейсу в части локального приложения (Редактор)

Исходные данные перерабатываются в электронный вид, как следующие сущности: текст; заголовки; списки; таблицы; числовые данные; рисунки; схемы; чертежи.

С помощью различных стандартных компьютерных программ, не входящих в состав Системы.

Для реализации требований к локальному приложению просмотра и редактирования контента (Редактор) используются типовые интерактивные управляющие инструментальные средства XAML: панели, элементы управления и т.п.

5. Описание информационной базы

Схема организации подсистемы хранения данных с указанием потоков данных представлена на рисунке 5.

Рисунок 5 - Схема хранения данных

Область временного хранения данных используется для хранения оцифрованных исходных данных, технической документации, ресурсов для формирования обучающего контента в иерархической файловой структуре и в базе данных программы-редактора.

Область постоянного хранения данных используется для хранения консолидированных, агрегированных данных, нормативно-справочной информации в папках сервера, контента в иерархической структуре файлов сайта.

Область витрин данных используется для хранения заполненных шаблонов страниц сайта с контентом.

Уровни доступа к данным в пределах КТС Системы:папка с оцифрованными исходными данными, доступна для инструктора в пределах АРМ;- папка с техническими описаниями, инструкциями технологических процессов, КД, доступна для инструктора в пределах АРМ;- папка с графическим контентом, чертежами, схемами доступна через программу-редактор в пределах АРМ инструктора с добавочным паролем;

С - папка с файлами стилей и Java Script, html-страницами, формируется программой-редактором, доступна в пределах АРМ инструктора.- таблицы базы данных СУБД MySQL, папки сервера с ресурсами и PHP контроллерами, доступны администратору по FTP протоколу со страниц сайта для пользователей с уровнем доступа администратора Системы;- папка сервера заполненных шаблонов html-страниц, синхронизируется с С АРМ инструктора, доступна по протоколу FTP для администрирования, доступна со стороны АРМ пользователя через браузер в режиме отображения и запуска тренажеров и симуляторов.

5.1 Объекты области временного хранения

Объекты области временного хранения классифицируются по предметным областям. Аутентичность исходным данным Заказчика в объектах DF, TD и R достигается за счет копирования текста, графических схем, мнемосхем и представления таблиц в виде изображений. При переработке, консолидации и агрегировании исходные данные становятся контентом со следующими сущностями:

Текст;

Заголовки;

Таблицы;

Рисунки;

Схемы, мнемосхемы;

Чертежи с механизмами управления:

Гиперссылки в тексте и графических изображениях для перехода и отображения нужной части контента;

Контекст для дополнительного пояснения отображаемого контента;

Контекст, содержащий гиперссылки;

Вкладки (закладки);

Масштабируемая графика;

Интерактивные таблицы.

Контент хранится в объекте C.

5.2 Объекты области постоянного хранения

Объекты области постоянного хранения классифицируются по принципу логической группировки таблиц (сущностей) по предметным областям - областям сведений о пользователях, нормативных документов, разделов контента.

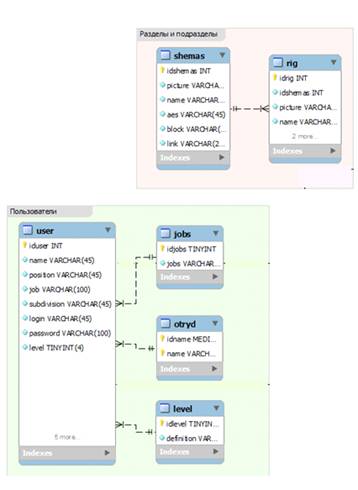
С точки зрения реализации объектов БД области постоянного хранения сущностей каждого класса, все классы сущностей реализуются в одной схеме БД - DW. Многомерная модель данной схемы реализована по принципу связанных таблиц и представлена на рисунке 6.

Рисунок 6 - Модель БД.

5.2.1 Область Пользователи

В данной области возможен анализ данных о Пользователях: ФИО, место и должность работы, специализация, назначенный уровень доступа. Администратор СПО ОП может вносить изменения в список и управлять правами доступа каждого пользователя.

Заполняется и актуализируется по информации от Пользователей при их регистрации. Администратор ведет список предприятий, на которых работают Пользователи.

5.2.2 Область разделы и подразделы

Данная область содержит данные о ссылках на страницы с тем или иным заголовком раздела или подраздела. Доступна со стороны процедур поиска PHP контроллерами. Заполняется автоматически при формировании программой-редактором контента.

5.3 Описание таблиц базы данных

Таблица 1 - Типы и назначение полей таблицы «user»

Имя

Тип

Описание

UserId

int

Уникальный идентификатор пользователя

Name

ФИО пользователя

Position

varchar

Должность пользователя

Job

varchar

Место работы пользователя

subdivision

varchar

Подразделение пользователя

Login

varchar

Имя пользователя для входа в систему

password

varchar

Пароль пользователя

level

tinyint

Уровень пользователя


Таблица 2 - Типы и назначение полей таблицы «jobs»

Имя

Тип

Описание

idJobs

tinyint

Уникальный идентификатор места работы

jobs

varchar

Наименование места работы


Таблица 3 - Типы и назначение полей таблицы «Otryd»

Имя

Тип

Описание

idname

int

Уникальный идентификатор отряда

name

varchar

Наименование отряда


Таблица 4 - Типы и назначение полей таблицы «level»

Имя

Тип

Описание

idlevel

tinyint

Уникальный идентификатор уровня

definition

varchar

Описание уровня




Таблица 5 - Типы и назначение полей таблицы «shemas»

Имя

Тип

Описание

idshemas

int

Уникальный идентификатор схемы

picture

varchar

Содержит путь к изображению

name

varchar

Наименование схемы

aes

varchar

Наименование атомной станции

block

varchar

Наименование блока в котором расположена схема

linck

varchar

Содержит ссылку, где расположена схема в системе


Таблица 6 - Типы и назначение полей таблицы «rig»

Имя

Тип

Описание

idrig

int

Уникальный идентификатор оборудования

idshemas

int

Идентификатор схемы

picture

varchar

Содержит путь к изображению оборудования

name

varchar

Наименование оборудования




6. Руководство пользователя

.1 Модуль Редактор

Рассмотрим макеты интерфейса основных функциональных элементов локального приложения, которые отражают расположение основных элементов управления контентом. Все элементы интерфейса представлены схематично. Приложение имеет стандартный оконный интерфейс пользователя, содержащий следующие элементы:

блок меню;

блок навигации;

панель инструментов;

блок редактирования.

Блок меню содержит основные команды работы с приложением и имеет следующую структуру:

Меню «Библиотека»:

Команда «Сохранить библиотеку» - сохранение в библиотеке на локальном компьютере изменений, внесенных пользователем;

Команда «Сохранить библиотеку и сделать ее компактнее» - аналогично предыдущей команде плюс сжатие библиотеки;

Команда «Сформировать Web-сайт» - промежуточная операция, подготавливающая контент к загрузке на Сайт (серверное приложение);

Команда «Синхронизировать с сервером» - загружает подготовленный контент на Сайт;

Меню «Разделы»:

Команда «Создать раздел» - добавление раздела (подраздела) в структуру библиотеки контента;

Команда «Удалить раздел» - удаление выбранного раздела (подраздела) из структуры библиотеки контента;

Команда «Скрыть раздел» - установка для выделенного раздела атрибута «скрытый»;

Меню «Шаблоны»:

Команда «Управление шаблонами» - вызов окна настроек шаблона html-страниц Сайта;

Меню «Правка»:

Команда «Отменить действие» - отмена последней операции с библиотекой контента;

Команда «Повторить действие» - повтор последней операции с библиотекой контента;

Команда «Настройки» - вызов окна настроек безопасности Редактора.

Блок навигации по библиотеке контента имеет древовидную (иерархическую) структуру. При этом каждому элементу в этой структуре (разделу / подразделу) соответствует страница Сайта. Рядом с наименованиями разделов (подразделов) в блоке навигации отображаются пиктограммы, отражающие текущее состояние элемента библиотеки: «Сохранен / Несохранен», «Видимый / Скрытый».

Панель инструментов расположена над блоком навигации и состоит из четырех кнопок, позволяющих изменять структуру библиотеки контента:

Кнопка «Добавить раздел» - вызов окна добавления нового раздела;

Кнопка «Удалить раздел» - удаление выбранного раздел (подраздела) из структуры библиотеки контента;

Кнопка «Поднять раздел» - подымает раздел (подраздел) на ступень выше в пределах того же уровня;

Кнопка «Опустить раздел» - опускает раздел (подраздел) на ступень ниже в пределах того же уровня.

Расширенный список команд управления структурой доступен через контекстное меню элементов библиотеки и включает в себя следующие команды:

команда «Редактировать раздел» - переименование раздела (подраздела);

команда «Добавить раздел»;

команда «Скрыть раздел»;

команда «Удалить раздел»;

команда «Поднять раздел»;

команда «Опустить раздел»;

команда «Переместить раздел» - перемещение раздела на любой уровень в иерархии библиотеки контента.

Рисунок 7 - Главное окно среды просмотра и редактирования контента

Рисунок 8 - Главное окно - вкладка «Редактор». Добавление нового элемента с контентом

Рисунок 9 - Главное окно - вкладка «Редактор». Выбор типа контента

6.2 Модуль вебсайт

.2.1 Работа с контентом

Контент системы содержит как отдельные медийные составляющие - текст, таблицы, ссылки, графику, так и связанные между собой. Содержание контента доступно в левой боковой вкладке.

6.2.2 Контекст

Контекст содержит информацию об объекте и ссылку на раздел с описанием. Контекст применяется на графических схемах и появляется на экран при наведении курсора на регион с объектом как показано на рисунке 10.

Рисунок 10 - Изображение контекста станции

Контент в окне отображается в виде текста, таблиц и не масштабируемых изображений. Здесь могут быть активированы контексты или отдельные ссылки для перехода в другие разделы системы. На рисунке 11 изображено содержание контента страницы.

Рисунок 11 - Содержание контента страницы

При активации полосы прокрутки контента в окне над ней появляется кнопка «Вверх», которая предназначена для быстрого возврата к начальной позиции контента в окне.

.2.3 Просмотр изображения

Отдельно просмотреть не масштабируемое изображение в исходном качестве можно по клику на нем. На рисунке 12 показано модальное окно для просмотра не масштабируемого изображения.

Рисунок 12 - Модальное окно для не масштабируемого изображения

6.2.4 Масштабируемое изображение

Масштабируемое изображение отображает технологические схемы АЭС, чертежи тепломеханического оборудования. Начальная загрузка схемы в окно представляется уменьшенной копией и занимает всю высоту экрана. Увеличить масштаб отображения можно прокруткой колеса "мыши". Масштабирование привязано к курсору «мыши», т.е. этот участок схемы не уходит из-под курсора. Меню Просмотр работает только с масштабированным изображением. Отобразить другой фрагмент схемы можно путем перетаскивания по эрану. Нужно нажать и удерживать левую кнопку мыши и перетаскивать в пределах экрана. На рисунке 13 изображено окно с масштабируемым изображением.

Рисунок 13 - Окно с масштабируемым изображением

6.2.5 Авто-позиционирование

Правая боковая вкладка содержит таблицу оборудования. По умолчанию вкладка скрыта. Клик «мышью» по ячейке таблицы автоматически передвигает схему по экрану так, чтобы это оборудование оказалось в центре экрана и происходит его цветовая окраска. Так, на схеме «Тепловая схема 2-го контура 1-го блока Калининской АЭС» была найдена позиция «1RC10S01» - это представлено на рисунке 14.

Рисунок 14 - Пример авто-позиционирования

6.2.6 Листание списка

Если в результате поиска на схеме по данным из таблицы будет найдено несколько экземпляров оборудования (т.е. с одинаковой маркировкой или наименованием), то в левом верхнем углу экрана будет открыта панель навигации, с помощью которой можно листать отобранные фрагменты. На рисунке 15 изображено листание списка.