Материал: Разработка АРМ сотрудника администрации общего отдела городского поселения Уваровка

Внимание! Если размещение файла нарушает Ваши авторские права, то обязательно сообщите нам

Сотрудник администрации общего отдела распределяет документы по отделам. Если есть документы, находящиеся в компетенции сотрудника администрации, то он их непосредственно решает.

Основными функциями сотрудника администрации общего отдела являются:

устанавливает предмет обращения (изменение целевого назначения земельного участка, присвоение/изменение почтового адреса земельного участка, жалоба), устанавливает личность заявителя, проверяет документ, удостоверяющий личность;

проверяет полномочия заявителя, в том числе полномочия представителя правообладателя действовать от его имени, полномочия представителя юридического лица действовать от имени юридического лица;

проверяет наличие всех необходимых документов исходя из соответствующего перечня документов, представляемых на предоставление муниципальной услуги;

регистрирует заявление гражданина и направляет на рассмотрение главе администрации;

ведение учета арендованных земельных участков, находящихся в собственности администрации городского поселения Уваровка;

ведение учета доходов от сдачи в аренду земельных участков, находящихся в собственности администрации городского поселения Уваровка;

вносит изменения в похозяйственную книгу.

Сотрудник администрации общего отдела взаимодействует с главой администрации по вопросам организационной деятельности персонала, отчетам о проделанной работе, ознакомления с нормативными актами и приказами, поступившими сначала к сотруднику. Глава администрации отдает распоряжения сотруднику администрации и отделам, как через сотрудника, так и напрямую. Также глава выносит решения по вопросам, находящимся в его компетенции и, либо исполняет сам, либо отдает поручение сотруднику, который может разрешить данную ситуацию.

Сотрудник администрации общего отдела взаимодействует с ведущим специалистом отдела финансирования по вопросам составления и рассмотрения бюджета, внесения в него поправок. Поэтому же вопросу экономист взаимодействует с главой администрации, который в свою очередь должен одобрить бюджет или отправить на доработку. К сотруднику администрации поступает информация от экономиста в виде сметы доходов и расходов, копии принятого к исполнению бюджета, ежеквартальных отчетов и другие. Экономист работает с бухгалтерией, которая предоставляет необходимые данные и статистику для разработки бюджета, и главой администрации, который дает письменное согласие на разработку экономически-важных документов.

Сотрудник администрации взаимодействует с бухгалтерией по различным экономическим вопросам таким, как: оплата счетов за различные виды услуг, предоставляемых администрации, закупка необходимого оборудования для дальнейшего использования в администрации. Бухгалтерия также может напрямую связаться с главой администрации по этим же вопросам, что является бесполезной тратой времени.

Сотрудник администрации общего отдела является связующим звеном между главой администрации и экономическим отделом, к нему стекается различного рода информация, которую он может решить сам, чтобы облегчить труд главы администрации или же отправить ему, если важность документа не позволяет разобраться самому. Однако экономический отдел может сразу напрямую быть связан с главой администрации.

Взаимодействие сотрудника администрации общего отдела с другими подразделениями показано на Рисунке 1.4.

Рисунок 1.4 - Взаимодействие объектов управления городского поселения Уваровка.

Исходя из описания взаимодействия сотрудников администрации, можно сделать вывод, что нет четко отлаженной организационной структуры взаимодействия отделов, которая бы позволила более оперативно решать поставленные задачи и быстро и грамотно принимать решения. При таком неструктурированном взаимодействии сотрудников администрации затрачивается большое количество времени и человеческих ресурсов, из-за чего снижается работоспособность как отдельных сотрудником, так и администрации в целом.

.3 Существующая технология выполнения основных функций сотрудника администрации общего отдела

В настоящее время на поиск нормативно-справочной, экономической информации, а также информации, связанной с обращениями граждан и доведение ее до адресата уходит некоторое время, что негативно сказывается на работе, а также нерационально используется человеческий ресурс, так как работа всех сотрудников трудоемкая: каждый сотрудник должен предоставить определенную информацию остальному персоналу и нередко эти данные дублируются.

Количество обрабатываемой информации стремительно растет. Организация сталкивается с проблемой работы со значительными массивами информации. Для анализа существующей технологии разработана структурно-функциональная диаграмма по методологии SADT (IDEF0) с использованием CASE средства Ramus [1.4].

Необходимо рассмотреть существующую модель «как есть» или ″AS-IS″ для администрации г\п Уваровка.

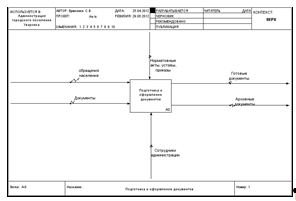
Сотруднику поступает различного рода информация, то есть обращения населения (жалобы, предложения различного рода и другие), документы (паспорт собственника земельного участка, свидетельство о государственной регистрации права на земельный участок и другие), и нормативные акты и приказы вышестоящих органов. Далее происходит подготовка и оформление этих документов сотрудником администрации общего отдела, опираясь на нормативные акты, приказы, уставы для того, чтобы в дальнейшем вынести по ним решение (Рисунок 1.5).

Рисунок 1.5 - Контекстная диаграмма модели ''AS-IS'' «Подготовка и оформление документов»

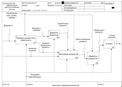
Документы проверяются сотрудником администрации на правильность оформления и соответствия принятым нормативам. Неправильно оформленные документы идут на доработку. Правильно оформленная документация, а также обращения населения и приказы вышестоящих органов последовательно проходят регистрацию и обработку документов (Рисунок 1.6).

Рисунок 1.6 - Декомпозиция первого уровня модели ''AS-IS'' «Подготовка и оформление документов»

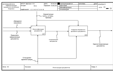
При регистрации документы классифицируются по типу, по статусу (по важности), по срокам, необходимым для принятия решения. После этого сотрудник администрации передает их на обработку и подготавливает место для их дальнейшего хранения (Рисунок 1.7).

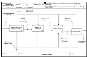
Далее зарегистрированные документы передаются на обработку, то есть на этом этапе принимается окончательное решение и происходит его исполнение. Исполненный документ регистрируется и сохраняется в архиве (Рисунок 1.8).

Рисунок 1.7 - Функциональный блок модели ''AS-IS'' «Регистрация документов»

Рисунок 1.8 - Функциональный блок модели ''AS-IS'' «Обработка документов»

Большая часть обрабатываемого информационного потока существует в бумажном виде, что частично объясняется требованиями законодательства к оформлению документов, имеющих юридическую силу, потребностями в наглядном просмотре и коллективной работе с документами.

Большое количество документов различных типов и форматов затрудняет поиск нужной информации и создает постоянные проблемы с учетом и прогнозированием.

В результате возникает ситуация - горы папок и стеллажей с договорами, нормативными документами, чертежами, корреспонденцией.

Серьезные проблемы возникают с информацией, имеющейся в бумажном виде. Основными недостатками бумажных документов являются:

длительный поиск нужных данных;

возможность потери или порчи документа;

неудобство корректировки документов;

недостаточная конфиденциальность информации.

Существующая в администрации схема учета данных ведет к неоперативному доступу к необходимой информации, потери времени на поиск документов, часть информации безвозвратно теряется.

Внедрение информационных технологий повлияет на структуру администрации в плане как сокращения числа работников отдельных подразделений, так и появления новых подразделений (информационного обслуживания).

На современном этапе автоматизации управления наиболее перспективным является автоматизация планово-управленческих функций на базе персональных ЭВМ, установленных непосредственно на рабочих местах специалистов.

.4 Описание экономической сущности деятельности сотрудника администрации общего отдела по оценке земли

Своевременный и быстрый доступ к информации сегодня является необходимым условием успешного решения любого рода задач, стоящих перед организацией местного самоуправления. Поэтому такие факторы, как отлаженность работы справочно-информационной службы, оперативность и качество формирования документов, четкая организация хранения, поиска и использования документов непосредственно влияют на качество управления и, следовательно, на экономическую эффективность деятельности предприятия в целом.

Если в организации отсутствуют данные факторы, то работа замедляется, становится менее эффективной.

Земля в Российской Федерации как природный ресурс, объект недвижимости и основное средство производства подлежит стоимостной оценке.

Оценка - это расчетная или экспертная стоимость объекта недвижимости, либо какого-либо вещного интереса в ней, проводимая уполномоченным лицом, специалистом по анализу и оценке недвижимости.

Отнесение земель к той или иной категории, перевод их из одной категории в другую и порядок перевода регламентируются как ЗК РФ, так и иными законами. В частности земли муниципальной собственности, за исключением земель сельскохозяйственного назначения, могут быть переведены в другую категорию на основании решения органов местного самоуправления.

Землями поселений, согласно ст. 83 ЗК РФ, признаются земли, используемые и предназначенные для застройки и развития городских и сельских поселений и отделенные их чертой от земель других категорий. Порядок использования и кадастровая оценка земель поселений определяются в соответствии с зонированием их территорий, т. е. делением на территориальные зоны.

Оценка земель основывается на классификации земель по целевому назначению и виду функционального использования. Для категорий (подкатегорий) земель, вовлеченных в рыночный оборот (земли поселений, садоводческие, огороднические и дачные объединения), оценка осуществляется посредством статистического анализа рыночных цен и иной информации об объектах недвижимости, а также иных методов массовой оценки недвижимости.

В процессе оценки земель проводится оценочное зонирование - деление территории на оценочные зоны, включающие однородные по целевому назначению и виду функционального использования земельных участков с близкими значениями кадастровой стоимости.

Кадастровая стоимость земельных участков определяется с учетом:

уровня рыночных цен, ставок арендной платы за земельные участки в границах поселений и иной информации об объектах недвижимости;

площади земельного участка;

вида территориальной зоны и вида функционального (разрешенного) использования земельного участка;

факторов местоположения и окружающей среды.

Оценка земли обеспечивает:

регулирование земельных отношений;

осуществление различных видов планирования и проектирования в области использования земель;

оперативный и устойчивый земельного оборота;

установление обоснованной платы за землю.

В системе земельных отношений ценовой механизм необходимо использовать и как непосредственный фактор, определяющий норму и массу ренты, и как инструмент распределения ее между товаропроизводителями, земельным собственником и государством. Как представитель общенационального гаранта сохранения и улучшения земли в сельском хозяйстве, государство является субъектом, активно участвующем в регулировании земельных, следовательно, рентных отношений, соответственно и ценового механизма.

Количественные данные, характеризующие площади земель­ных участков (угодий, земельных массивов, землепользовании и т. д.), и качественные показатели о природных свойствах земли являются основой для вычисления арендной платы за землю [1.6].

В современных условиях появилась необходимость в систематизированной информации о состоянии земель, включающей основные сведения об объекте земельных отношений, субъектах права на землю, операциях с земельными участками и их стоимостных характеристиках. Обработка, хранение и систематизация больших объемов указанной выше информации требуют создания автоматизированного рабочего места сотрудника администрации

В администрации движение документов осуществляется в виде потоков, циркулирующих между пунктами обработки информации и пунктами технической обработки собственно документов. Эффективность работы сотрудника администрации по ведению документооборота недостаточно эффективна.

Сотруднику администрации общего отдела поступает различного рода информация:

справочная и нормативная информация. К такой информации относятся приказы, распоряжения, устные директивы, поступающие от Совета Депутатов г\п Уваровка и главы администрации Можайского муниципального района. Данная информация необходима для ознакомления и выполнения. С помощью устных или письменных директив контролируется работа администрации городского поселения Уваровка;

экономическая информация - это документация, отражающая доходы в виде дотаций, распределенных администрацией Можайского муниципального района среди городских сельских поселений, и налогов, поступающих от населения и организаций, ведущих свою экономическую деятельность на территории г\п Уваровка; документация, отражающая расходы в виде счетов к оплате на электро-, тепло-, газо- и водоснабжение, а также на социально-культурные мероприятия; расчет платежных ведомостей, банковские документы;

информация, поступающая от местного населения, как в устной, так и в письменной форме, то есть заявления, жалобы, предложения различного рода (по благоустройству).

После создания документа в электронном виде, он направляется в отделы или в архив. В администрации отсутствует электронная база документов, и если потребуется найти нужный документ, то у сотрудника это займет много времени.

Основной задачей разрабатываемой системы является повышение качества работы сотрудника администрации с документами.

.5 Постановка задачи на разработку АРМ

В работе сотрудника администрации есть много технической, рутинной работы, которая хорошо поддается автоматизации.

Для устранения проблем, связанных с длительным поиском нужных данных, возможностью потери или порчи документа, неудобством корректировки документов, недостаточной конфиденциальностью информации, первостепенной является задача преобразования бумажных документов в электронные, полноценная редакторская работа с текстом, размещение электронных документов в защищенных хранилищах информации и организация быстрого доступа к информации, содержащейся в этих хранилищах [1.7].

Эффективное функционирование и взаимодействие с другими органами административной власти возможно только при использовании новейших информационных технологий, базирующихся на современной компьютерной технике. Важной задачей автоматизации работы администрации является не только возложение на компьютер задач контроля, обработки и хранения информации, но и формирование отчетности по проделанной работе, контроль за исполнением решения.

Цель данной дипломной работы - разработка АРМ специалиста по учету состояния земельных участков на примере администрации городского поселения Уваровка.