Материал: методичка

Внимание! Если размещение файла нарушает Ваши авторские права, то обязательно сообщите нам

AB

 

 

 

F

 

 

 

D

 

 

Y

P

B

Y

 

 

 

 

 

 

w

Click

 

 

 

w

 

 

 

w.

 

 

 

A

Tran

sf

 

 

 

 

 

 

 

 

 

F

 

 

 

 

 

 

 

 

 

 

D

 

 

 

or

e

 

 

 

Y

P

 

 

 

 

 

m

 

B

Y

 

 

 

 

 

 

buy

 

r

B

 

 

 

 

 

 

 

2

 

 

 

 

 

 

 

 

0

 

 

 

 

 

 

 

to

 

 

 

 

.

A

 

 

 

 

 

 

 

 

 

 

 

 

 

 

 

 

 

 

here

 

 

 

 

 

 

 

 

 

 

 

 

 

 

 

 

 

параметр передається вміст

 

 

 

 

 

Click

 

 

 

 

 

 

 

 

 

 

 

 

 

 

 

 

 

поля редагування— значення властивості Text (Edit1-

 

 

 

 

 

m

 

w

 

 

 

 

 

.

o

 

 

 

 

w

w.

 

 

 

 

c

 

>Тext — це вміст поля Edit1). Функція StrToFloat перевіряє символи рядка, переданого

BBYY

 

 

 

 

 

 

 

 

 

 

A

їй як параметр, на допустимість і, якщо всі символи вірні, повертає значення, відповідне рядку, отриманому як параметр.

r

 

 

 

T ansf

 

 

 

or

 

 

 

m

 

 

 

e

 

 

buy

r

 

 

0

 

 

 

2

 

to

 

.

here

 

 

 

 

 

 

 

 

m

 

 

o

 

 

.c

 

B BYY

 

Після того, як початкові дані будуть поміщені в змінніu

r виконується

розрахунок.

 

Обчислена величина сили струму виводиться в поліLabel4 шляхом надання значення властивості Caption. Для перетворення числа в рядок символів(властивість Caption— строкового типу) використовується функція FloatToStrf.

У лістингу 2.2 приведена процедура обробки подіїOnClick на командній кнопці Завершити. Створюється вона точно так, як і процедура обробки подіїOnClick для

командної кнопки Обчислити. В результаті клацання на кнопці Завершити програма повинна завершити роботу. Щоб це відбулося, треба закрити вікно програми. Робить це

метод Close.

Лістинг 2.2. Процедура обробки події OnClick на кнопці Завершити

void __fastcall TForml::Button2Click(TObject*Sender)

{

Forml->Close();

}

2.3 Редактор коду

Під час набору тексту програми редактор коду автоматично виділяє елементи програми: напівжирним шрифтом — ключові слова мови програмування (if, else, int, float

і ін.), курсивом — коментарі. Це робить текст програми виразнішим, що полегшує сприйняття структури програми.

В процесі розробки програми часто виникає необхідність перемикання між вікном редактора коду і вікном форми. Зробити це можна за допомогою командної кнопки

Toggle Form/Unit яка знаходиться на панелі інструментівView (мал. 2.20)або натиснувши клавішу <F12>. На панелі інструментів View знаходяться командні кнопки

View Unit і View Form, використовуючи які можна вибрати потрібний модуль або форму, у випадку, якщо проект складається з декількох модулів або форм.

21

AB

 

 

 

F

 

 

 

D

 

 

Y

P

B

Y

 

 

 

 

 

 

w

Click

 

 

 

w

 

 

 

w.

 

 

 

A

Tran

sf

 

 

 

 

 

 

 

 

 

 

F

 

 

 

 

 

 

 

 

 

 

 

D

 

 

 

or

e

 

 

 

 

Y

P

 

 

 

 

 

m

 

 

B

Y

 

 

 

 

 

 

buy

 

r

 

B

 

 

 

 

 

 

 

2

 

 

 

 

 

 

 

 

 

0

 

 

 

 

 

 

 

 

to

 

 

 

 

.

 

A

 

 

 

 

 

 

 

 

 

 

 

 

 

 

 

 

 

 

 

here

 

 

 

 

 

 

 

 

 

 

 

 

 

 

 

 

 

 

 

 

 

 

 

 

 

Click

 

 

 

 

 

 

 

 

 

 

 

 

 

 

 

 

 

 

m

Мал. 2.20. Кнопка Toggle Form/unit дозволяє швидко перемикатися між формою

 

 

 

 

 

 

 

 

w

 

 

 

 

 

.

o

редактором коду

 

 

 

w

w.

 

BBYY

c

 

 

 

 

 

 

 

 

 

A

 

 

 

 

 

 

 

 

 

 

 

r

 

 

 

T ansf

 

 

 

or

 

 

 

m

 

 

 

e

 

 

buy

r

 

 

0

 

 

 

2

 

to

 

.

here

 

 

 

 

 

і

 

 

m

 

 

o

 

 

.c

 

B BYY

 

2.4 Система підказок

Редактор коду підтримує функцію контекстно-залежної підказки, яка під час

набору тексту програми автоматично виводить коротку довідкову інформацію про властивості і методи об'єктів, про параметри функцій.

Наприклад, після того, як буде набрано ім'я об'єкту(компоненту) і символи, редактор коду автоматично виведе список властивостей і методів об'єкту(мал. 2.21).

Програмістові залишиться тільки вибрати із списку потрібний елемент і натиснути клавішу <Enter> (швидко перейти до потрібного елементу списку або до області, де цей елемент знаходиться, можна, натиснувши клавішу, відповідну першому символу цього

елементу).

Мал. 2.21. Редактор коду автоматично виводить список властивостей і методів об'єкту (компоненту)

Слід звернути увагу, що якщо список властивостей і методів не з'являється, то це означає, що в програмі виявлена помилка (C++ Builder контролює правильність тексту, що набирає програміст, в "фоновому" режимі). Наприклад, якщо у вікні редактора коду

набрати if Edit1->то список властивостей і методів об'єктуEdit1 не з'явиться, оскільки

інструкція if в даному випадку записана з помилкою(не поставлена відкриваюча дужка після if). C++ Builder інформує програміста про виявлену помилку повідомленням

Unable to invoke Code Completion due to errors in source code яке з'являється в нижній частині вікна редактора коду.

Після набору імені вбудованої або оголошеної програмістом функції редактор

коду також виводить підказку: список параметрів. Параметр, який в даний момент

вводить програміст, в підказці виділений напівжирним. Наприклад, якщо набрати слово

22

AB

 

 

 

F

 

 

 

D

 

 

Y

P

B

Y

 

 

 

 

 

 

w

Click

 

 

 

w

 

 

 

w.

 

 

 

A

r

ansf

 

 

T

 

 

 

 

 

or

 

 

 

 

 

m

 

 

 

 

 

e

 

 

 

 

buy

r

 

 

 

 

0

 

 

 

 

 

2

 

 

 

to

 

.

 

here

 

 

 

 

 

FloatToStrf яке є ім'ям

функції перетворення

 

 

 

 

 

 

 

 

m

на екрані з'явиться

 

 

 

o

 

 

 

.c

відкриваючу дужку, то

BBYY

 

 

параметрів функції (мал. 2.22).

 

 

 

 

 

 

 

 

 

 

F Tran

sf

 

 

 

 

 

 

 

 

 

 

 

D

 

 

 

 

 

 

 

 

 

 

 

Y

P

 

 

 

 

or

e

 

 

 

 

 

B

Y

 

 

 

 

 

 

 

 

m

 

 

 

 

B

 

 

 

 

 

 

buy

r

 

 

 

 

 

 

 

 

 

 

 

2

 

 

 

 

 

 

 

 

 

 

 

 

0

 

 

 

 

A

 

 

 

 

 

 

 

to

 

 

 

.

 

 

 

 

 

 

 

 

 

 

 

 

 

 

 

 

 

 

 

 

 

 

 

 

 

 

here

 

 

 

 

дробового

числа

в рядок

 

 

 

 

 

Click

 

 

 

 

 

 

 

 

 

 

 

 

 

 

 

 

символів,

m

 

 

 

 

 

w

 

 

 

 

 

 

 

 

вікно,

якому

буде

вказаний

 

 

 

w

w. .

o

 

 

список

 

 

 

 

 

 

 

 

 

 

 

A B BYY

c

 

 

 

 

 

 

 

 

 

 

 

 

 

 

Мал. 2.22. Приклад підказки

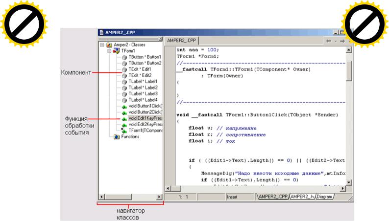
2.5 Навігатор класів

Вікно редактора коду розділене на дві частини(мал. 2.23). У правій частині знаходиться текст програми. Ліва частина, яка називається навігатор класів (ClassExplorer), полегшує навігацію по тексту(коду) програми. У ієрархічному списку, структура якого залежить від проекту, над яким йде робота, перераховані об'єкти проекту (форми і компоненти) і функції обробки подій. Вибравши елемент списку, можна швидко перейти до потрібного фрагмента коду, наприклад до функції обробки події.

23

AB

 

 

 

 

 

F Tran

sf

 

 

 

 

 

D

 

 

 

 

 

Y

P

 

 

 

 

or

e

B

Y

 

 

 

 

 

 

 

m

 

 

 

 

 

 

buy

r

 

 

 

 

 

 

 

2

 

 

 

 

 

 

 

 

0

 

 

 

 

 

 

 

to

 

 

.

 

 

 

 

 

 

here

 

 

 

 

 

 

 

Click

 

 

 

 

w

 

 

 

 

 

m

 

 

 

 

 

 

 

 

 

w

w.

 

 

 

 

o

 

 

 

 

 

 

 

.

 

 

 

 

 

 

A BBYY

c

 

 

 

 

 

 

 

 

AB

 

 

 

F

 

 

 

D

 

 

Y

P

B

Y

 

 

 

 

 

 

w

Click

 

 

 

w

 

 

 

w.

 

 

 

A

r

 

 

 

T ansf

 

 

 

or

 

 

 

m

 

 

 

e

 

 

buy

r

 

 

0

 

 

 

2

 

to

 

.

here

 

 

 

 

 

 

 

 

m

 

 

o

 

 

.c

 

B BYY

 

Мал. 2.23. Вікно ClassExplorer полегшує навігацію по тексту програми

Вікно навігатора класів можна закрити звичайним способом. Якщо вікно

навігатора класів не доступне, то для того, щоб воно з'явилося на екрані, потрібно в

меню View вибрати команду ClassExplorer.

2.6 Шаблони коду

В процесі набору тексту зручно використовувати шаблони коду (Code Templates). Шаблон коду — це інструкція програми, записана в загальному вигляді. Наприклад, шаблон для інструкції if виглядає так:

if ()

{

}

else

{

}

24

AB

 

 

 

F

 

 

 

D

 

 

Y

P

B

Y

 

 

 

 

 

 

w

Click

 

 

 

w

 

 

 

w.

 

 

 

A

Tran

sf

 

 

 

 

 

 

 

 

 

F Tran

sf

 

 

 

 

 

 

 

 

 

 

 

 

D

 

 

 

 

 

 

 

or

e

 

 

 

Y

P

 

 

 

 

or

e

 

 

 

 

m

 

B

Y

 

 

 

 

 

 

 

 

m

 

 

buy

 

r

B

 

 

 

 

 

 

buy

r

 

 

 

2

 

 

 

 

 

 

 

2

 

 

 

0

 

 

 

 

 

 

 

 

0

 

to

 

 

 

 

.

A

 

 

 

 

 

 

 

to

 

 

 

.

 

 

 

 

 

 

 

 

 

 

 

 

 

 

 

 

here

 

 

 

 

 

 

 

 

 

 

 

 

here

 

 

 

 

 

 

 

 

 

 

 

 

 

 

 

Click

 

 

 

 

 

 

 

 

 

 

 

 

 

 

 

 

 

 

 

 

 

 

 

 

 

 

 

 

 

Редактор коду надає програмістові великий набір шаблонів: оголошення класів,

 

 

 

 

 

m

 

 

 

 

 

m

 

w

 

 

 

 

 

 

 

 

 

 

 

 

o

функцій, інструкцій

 

 

 

w

 

 

 

 

 

 

o

 

 

 

c

 

вибору (if, switch), циклів (for, while). Для деяких інструкцій,

 

 

c

 

 

 

.

 

 

 

 

 

 

 

 

w.

 

 

.

 

 

BBYY

 

 

 

 

 

 

 

 

 

 

A B BYY

 

 

 

наприклад для if і while є декілька варіантів шаблонів.

Для того, щоб в процесі набору тексту програми скористатися шаблоном коду і

вставити його в текст програми, потрібно натиснути комбінацію клавіш<Ctrl>+<j> і із списку, що з'явився, вибрати потрібний шаблон(мал. 2.24). Вибрати шаблон можна звичайним способом, прокручувавши список, або введенням перших букв імені

шаблону (імена шаблонів в списку виділені напівжирним). Вибравши в списку шаблон, потрібно натиснути клавішу <Enter>, шаблон буде вставлений в текст програми.

Мал. 2.24. Список шаблонів коду відображається в результаті натиснення

<Ctrl>+<j>

Мал. 2.25. У поля діалогового вікна треба ввести ім'я шаблону і його короткий

опис

Програміст може створити свій власний шаблон коду і використовувати його точно так, як і стандартний. Для того, щоб створити шаблон коду, потрібно в меню Tools вибрати команду Editor Options і у вікні Code Insight клацнути на кнопці Add. У вікні, що

25