Материал: Средства BPMN

Внимание! Если размещение файла нарушает Ваши авторские права, то обязательно сообщите нам

11

Обзор языков моделирования бизнес-процессов

В этой главе приведено краткое описание двух наиболее перспективных стандартов в области моделирования бизнес-процессов -

BPMN и BPEL.

BPEL

Язык исполнения бизнес процессов - Business Process Execution Language (также используется полное название - WS-BPEL - Web Services Business Process Execution Language) - является стандартом проектирования и исполнения бизнес процессов. BPEL представляет собой язык на основе XML, позволяющий моделировать взаимодействия между Web-сервисами. Подобное моделирование значимо для успешного управления бизнес процессами и реализации сервис-ориентированной архитектуры (SOA) приложений.

BPEL разрабатывался сотрудниками компаний IBM, Microsoft, BEA Systems, SAP и Siebel на основе языков WSFL (компании IBM) и XLANG (компании Microsoft). В апреле 2003 года BPEL4WS 1.1 была передана международной организации OASIS (Organization for the Advancement of Structured Information Standards - Организация по продвижению стандартов в области структурированной информации); в 2004 году был стандартизирован (спецификацию назвали WS-BPEL 2.0).

Для того чтобы упростить процесс моделирования, BPEL использует простые и понятные команды, которые выполняют сложные функции. BPEL удобен для восприятия, что позволяет бизнес-пользователям и разработчикам работать совместно.

Одним из основных использований BPEL является моделирование взаимодействий Web-сервисов в распределенной системе. BPEL учитывает

12

сложные оркестровки нескольких сервисных приложений через один контроллер.

WS-BPEL основывается на нескольких спецификациях, таких как SOAP 1, WSDL 2, и XML Schema 3. Среди них WSDL является, пожалуй, самой важной спецификацией. WSDL - то, что делает возможным использование сервиса в составных сервисах, основанных на WS-BPEL. WSBPEL позволяет определять бизнес-процессы, взаимодействующие с кооперирующими сервисами по WSDL описаниям.

BPEL часто ассоциируют с BPMN, который также стремится упростить процесс моделирования управления бизнес-процессами. В отличие от BPEL, BPMN не является исполняемым, поэтому он в основном используется для планирования и проектирования. BPMN, тем не менее, имеет визуальные компоненты, делающие его более понятным для бизнес-пользователей, не знакомых с программированием. Многие компании разработали свои собственные визуальные нотации для BPEL, чтобы упростить язык.

За последние несколько лет популярность BPMN и BPEL возросла, так как каждый из них стремится упростить управление бизнес-процессами и поддерживает взаимодействие между бизнес-пользователями и разработчиками. Правда преобразование одного из них в другой остается нерешенной задачей [4].

BPMN

Business Process Model and Notation - международный стандарт моделирования, разработанный организацией BPMI 4; в данный момент

1Simple Object Access Protocol - протокол обмена структурированными (в формате XML) сообщениями в распределенной вычислительной среде

2Web Services Description Language - основанный на XML язык описания интерфейсов, используемый для описания предоставляемой Web-сервисом функциональности

3XML Schema - язык описания структуры XML-документа

4Business Process Management Initiative

13

поддерживается рабочей группой OMG 5. Суть использования BPMN при моделировании бизнес процессов схожа с сутью UML при объектноориентированном проектировании и анализе, и заключается в определении наилучших идей в существующих подходах и их объединение в новый, широко используемый язык. Среди предшественников BPMN есть языки моделирования процессов, основанные на графах и сетях Петри, такие, например, как диаграммы активности UML и управляемые событиями цепочки событий (EPC).

Эти языки моделирования фокусируются на разных уровнях абстракции (от бизнес уровня до более технических уровней), в то время как BPMN стремится к поддержке полного спектра уровней абстракции, от бизнес уровня до уровня технической реализации. Эта задача сформулирована в документации стандарта: “Основной целью языка BPMN является обеспечение абсолютно доступной нотацией для описания бизнес процессов всех бизнес-пользователей: от бизнес-аналитиков, создающих схемы процессов, и разработчиков, ответственных за внедрение технологий выполнения бизнес процессов, до руководителей и обычных пользователей, управляющих этими бизнес процессами и отслеживающих их выполнение. Таким образом, BPMN нацелен на устранение расхождения между моделями бизнес-процессов и их реализацией.” [5].

Другой, не менее важной целью разработки BPMN, явилось то, что языки XML (например, WS-BPEL), разработанные для исполнения бизнеспроцессов, теперь могут быть визуализированы в графической нотации и тем самым становятся понятными обычным бизнес-пользователям [5].

5 Object Management Group

14

Описание решения

Выбор редактора диаграмм

Выбор Enterprise Architect в качестве редактора диаграмм обусловлен тем, что это средство удовлетворяет сформулированным критериям (связь диаграмм бизнес-процессов и диаграмм классов и возможность экспорта в xml-формат), а также возможностью импортировать спроектированные классы в рабочую среду и возможность подключения спроектированных моделей в среду разработки Visual Studio 2010.

Каждый объект данных, участвующий в бизнес-процессе, и, соответственно, отображенный на диаграмме в виде Элемента Данных

(Information Item) или Объекта Данных (Data Object), должен быть экземпляром некоторого класса из диаграммы классов UML или быть полем некоторого класса. Средство Enterprise Architect позволяет привязывать элементы данных к конкретным классам из диаграммы классов:

Рисунок 1. Пересылка объекта данных Exam между участниками бизнес-процесса; Рисунок 2. Класс Exam в диаграмме классов

15

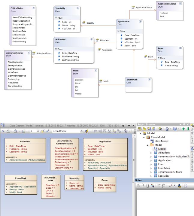
Также средство Enterprise Architect обеспечивает связь с моделями данных, спроектированными в среде Visual Studio . Импортированные модели могут быть привязана к диаграмме бизнес-процессов:

Рисунок 2. Диаграмма классов, нарисованная в Visual Studio

Рисунок 3. Результат загрузки классов, сгенерированных по диаграмме, изображенной на рис.2