Материал: Разработка и анализ модели бизнес-процесса по оказанию услуг турагентства

Внимание! Если размещение файла нарушает Ваши авторские права, то обязательно сообщите нам

Изучая стратегическую карту, отдельные подразделения и сотрудники организации начинают понимать свою роль в реализации стратегии. Можно создавать стратегические карты на любом ровне управления вплоть до индивидуальных карт каждого сотрудника. Следовательно, каждый уровень будет иметь возможность видеть свое место на общей стратегической карте.

Организации, успешно внедряющие стратегические карты, разрабатывают и используют их для того, чтобы перевести свои стратегии в цепь причинно-следственных связей, которые могут быть легко поняты всеми сотрудниками. Процесс построения карты сделал стратегию "прозрачной". Любой человек, взглянувший на цели, связи между ними и методы оценки реализации этих целей, зафиксированные в стратегической карте, с легкостью определит основные положения стратегии данной организации.

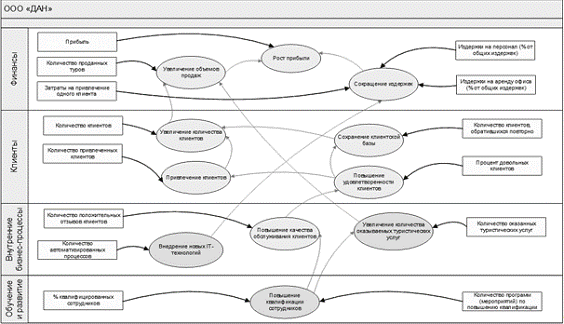
Рисунок 14.Стратегическая карта туристического агентства

Анализируя получившуюся стратегическую карту (рисунок 14), рост прибыли, как напрямую, так и косвенно, зависит от достижения множества различных целей:

-       Сокращения издержек: показатели (проценты от издержек на персонал и аренду офиса, что в свою очередь зависит от внедрения новых IT-технологий, показателем чего является количество автоматизированных процессов);

-       Увеличение объемов продаж (показатель - количество проданных туристических путевок), что напрямую зависит от увеличения количества оказываемых туристических услуг (показатель - количество оказываемых услуг) и увеличения количества клиентов (показатель - количество клиентов), где на второе влияют:

§  Привлечение клиентов (показатель - количество привлеченных клиентов) и сохранение клиентской базы (показатель - количество клиентов обратившихся повторно), зависящее от повышения уровня удовлетворенности клиентов (показатель - процент довольных клиентов),которое в свою очередь от повышения качества обслуживания клиентов(показатель - количество положительных отзывов), а оно от:

§  Повышения квалификации сотрудников (показатели - процент квалифицированных сотрудников и количество программ по повышению квалификации), которое влияет на увеличение количества оказываемых туристических услуг.

Таким образом, сформирована стратегия нашего туристического агентства.

2.3 Оценка возможностей оптимизации процессов и основные идеи реинжиниринга

При внесении изменений в деятельность компании руководитель вынужден балансировать между двумя крайностями. С одной стороны, есть опасность сломать непродуманным решением налаженные и устоявшиеся процессы (как в анекдоте). С другой стороны, есть желание повысить эффективность максимальным образом, то есть разрушить все "до основанья, а затем:" построить что-то кардинально новое. Именно на первой парадигме основывается оптимизация бизнес-процессов, а на второй - реинжиниринг бизнес-процессов.

Отличием оптимизации от реинжиниринга является скорость получения результата, объем работ и суть изменений. Если не вдаваться в подробности, при оптимизации одно правило быстро доводится до исполнителя и корректируется "на ходу". Когда осуществляется реинжиниринг, долго и тщательно разрабатывается определенная система правил, которая затем проверяется, а после реализуется, и часто при ее реализации разрабатываются и внедряются различные формы автоматизации.

Говоря другими словами, оптимизация представляет собой наращиваемый существующий процесс, проводимый за короткое время и направленный снизу вверх, т.е. от самых мелких процессов до самых глобальных. Поэтому риск неудачи будет не таким высоким.

Что касается реинжиниринга, то это радикальный процесс, который выполняется с "чистого листа" за длительное время. При этом разработка идет от глобальных к локальным бизнес-процессам. Отсюда и высокий риск краха. Обычно основным средством реинжиниринга являются информационные технологии.

Но в нашем случае, рациональней провести оптимизацию, результаты которой отражены в следующем пункте.

2.4 Проектирование модели "как надо"

Чтобы нагляднее отразить суть внедренной информационной системы и то влияние, которое она оказала на агентство необходимо использовать нотацию BPMN.

Нотация по моделированию бизнес-процессов BPMN (The Business Process Modeling Notation) - это новый стандарт для моделирования бизнес процессов и сетевых услуг.

Нотация BPMN описывает условные обозначения для отображения бизнес-процессов в виде диаграмм бизнес-процессов. BPMN ориентирована как на технических специалистов (разработчиков, ответственных за реализацию процессов), так и на бизнес-пользователей (бизнес-аналитиков, создающих и улучшающих процессы) и менеджеров, следящих за процессами и управляющих ими. Следовательно, BPMN призвана служить связующим звеном между фазой дизайна бизнес-процесса и фазой его реализации. Для этого язык использует базовый набор интуитивно понятных элементов, которые позволяют определять сложные семантические конструкции.

Людям, занимающимся бизнесом, крайне удобно работать с бизнес-процессами, отображаемыми в виде блок-схем. Множество бизнес-аналитиков проектируют и описывают бизнес-процессы компаний с помощью простых диаграмм в нотации BPMN, т.к. язык нотации понятен даже на уровне пользователя. При этом модели процессов, описанных в нотации BPMN, являются исполняемыми, а не только документируются.

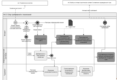
Рассмотрим рисунок 15, на котором уже становится очевидно внедрение информационной системы. У клиента появляется возможность воспользоваться услугами агентства не обращаясь в него на прямую.

Рисунок 15. BPMN А4.2 "Сбор требований и пожеланий"

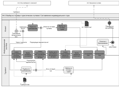
На следующем рисунке (16) отражена основная функция внедренной системы - выполнение функций основного персонала агентства.

Рисунок 16. BPMN А4.3 "Выбор из готовых туристических путевок/Составление индивидуального тура"

Рисунок 17 отражает новые возможности для клиента, появившиеся в связи с внедрением информационной системы. Теперь клиенты могу проводить оплаты через онлайн-сервисы и получать все необходимые документы на свою электронную почту. Таким образом, решается проблема удобства пользованием услугами агентства для клиентов. В общем виде внедрение информационной системы отражено на рисунках 18, 19 и 20.

Рисунок 17. BPMN А4.4 "Оформление путевки"

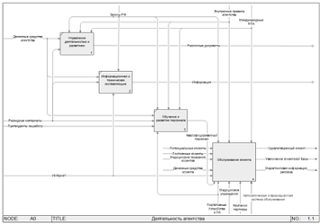
Рисунок 18.Оптимизированная контекстная диаграмма

Рисунок 19.Диаграмма А0 "Деятельность агентства"

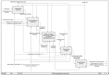
Рисунок 20.Диаграмма А4 "Обслуживание клиента"

Глава 3. Оценка результатов трансформации

3.1 Оценка рисков

Современный туристический бизнес в России за последние десять лет совершил поистине огромный скачок в своем развитии. Начиная с конца перестройки, российские турфирмы начали набирать обороты, пока кризис 1998 года не оставил на рынке лишь самых стойких игроков. Но за последние годы ситуация снова изменилась в сторону перенасыщения рынка туристическими агентствами. На 2005 год в одной только Москве насчитывалось около 7 тысяч туристских агентств. Подобная привлекательность обуславливается относительно небольшими инвестициями (около $10.000), минимальным количеством персонала (от четырех-пяти человек) и кажущейся простотой задачи. Однако бизнес в этой отрасли сопровождается достаточным количеством рисков, способных разорить инвестора.

Далее рассмотрены наиболее очевидные риски, которые ожидают предпринимателей, желающих открыть бизнес в сфере туризма.

Внутренние риски

Сезонность

Еще до открытия агентства необходимо заложить в бизнес-план фактор сезонности бизнеса, от которой фатально страдает немало начинающих предпринимателей. Эта проблема обычно затрагивает даже крупные компании, работающие на рынке не один год, а новичкам и вовсе первое время стоит планировать убытки. Вне сезона отпусков новая компания может даже не выйти на самоокупаемость. Об этом нужно помнить и заранее планировать эти затраты. С сезонностью также связан момент открытия компании: лучше если он придется на летний период, тогда представится возможность сразу покрыть расходы. А поскольку средний срок регистрации и открытия турагентства составляет до 5 месяцев, начинать подготовку к открытию лучше прямо с января, чтобы был шанс открыться к сезону летних отпусков. Поступая иначе, компания рискует разориться, даже не успев продать ни одной путевки.

Расположение офиса

Офис, расположенный на задворках, может отнять у фирмы до 80% клиентов, одни из которых просто до него не дойдут, свернув в другие турагентства, попавшиеся на пути, а другие не решатся приобрести путевку в компании, офис которой имеет подобное размещение. Поправить ситуацию может яркая, интуитивно понятная система вывесок и внутреннее обрамление агентства.

Персонал

Согласно статистике, принятие решения потребителем о покупке путевки на 40-50% может зависеть от влияния менеджера турагентства. Им непременно нужно обладать знанием предлагаемого продукта, умением общаться с клиентом, предоставлять ему необходимую информацию, быть вежливыми и терпеливыми. Менеджеру турфирмы просто необходимо самому "болеть" своим делом, для того, чтобы он смог передать собственный восторг потенциальному клиенту. Не стоит скупиться на ознакомительные туры, устраиваемые туроператорами. Обычно, рассказы, наполненные личными впечатлениями, производят на клиентов гораздо более благоприятное впечатление, чем самые красочные буклеты и каталоги. Не экономьте на подборе персонала, лучше поручите этот вопрос компетентным специалистам, которые сумеют подобрать для Вашей компании оптимальное решение.

Специализация

Чаще всего, выбор неприбыльного профиля работы связан с полным отсутствием анализа деятельности конкурентов. Пять турагентств могут ужиться на одном этаже только в случае четкой дифференциации их продукта. Чем более популярным является предложение - тем большее значение приобретает удобное расположение офиса и отсутствие прямых конкурентов поблизости. А в том случае, если компания решает заниматься уникальным направлением - снижаются риски прямой конкуренции, но возникает риск полной зависимости от принимающей стороны и туроператоров, которые в любой момент по той или иной причине могут приостановить формирование туров в выбранную страну.

Внешние риски

Непредвиденные обстоятельства

Войны, теракты и катаклизмы являются наименее прогнозируемым риском в работе турагентства и туроператора. Сложно предугадать как саму проблему, так и реакцию туристов на нее. В случае войны теряет и туроператор и турагентство, продававший путевки на это направление и позиционировавший себя как специалист по данной стране. Теракты и стихийные бедствия сопровождаются резким снижением цен на данное направление и, соответственно, снижением дохода агентства. Масштабы обычно зависят от величины проблемы и времени освещения ее в прессе. Чем быстрее журналисты забывают о случившемся, тем быстрее бизнес снова входит в свое русло. Одним из способов продержаться во время тотального снижения спроса является наличие альтернативных направлений.

Наличие подобных рисков и количество ежегодно сходящих с арены туристических агентств доказывает то, что вопреки сложившемуся стереотипу, этот бизнес вовсе не является таким простым, как кажется на первый взгляд. И как любое дело он требует тщательного и продуманного подхода.

Разработка мер обеспечения безопасности в туриндустрии

Безопасность туризма является одним из его главнейших условий. Под безопасностью туризма понимаются личная безопасность туристов, сохранность их имущества и ненанесение ущерба окружающей среде при совершении путешествия. При оказании туристских услуг должен быть обеспечен приемлемый уровень риска для жизни и здоровья туристов как в обычных условиях, так и в чрезвычайных ситуациях.

Понятие безопасности и защиты туристов охватывает весь маршрут путешественника от выезда из дома до возвращения, место назначения и все посещаемые объекты. Это понятие подразумевает действия, услуги и информацию со стороны правительств, принимающих сообществ, туристского сектора и самих путешественников.

На обеспечение безопасности туристов направлен целый комплекс мер, осуществляемых туристскими организациями. Деятельность по безопасности туризма затрагивает множество аспектов. Она включает проблемы любых несчастных случаев, заболеваний, случаев терроризма, военных осложнений и переворотов, криминогенных ситуаций, в том числе бандитизма, пиратства, распространения наркотиков, проституции, вандализма, радиоактивного, химического и иного заражения земли, воды и воздуха в местах пребывания, а также ряд аспектов, связанных непосредственно с поведением самих туристов.

Туристская деятельность напрямую связана со сферой, непосредственно затрагивающей человека, его здоровье, безопасность, социально-экономические права и личное достоинство. Туристское путешествие, как бы оно не было грамотно подготовлено, практически всегда содержит элементы потенциальных рисков.

Факторы риска безопасности

Факторы риска в туризме условно делятся на несколько групп:

. факторы риска, связанные с социальной средой (кражи, нападения, мошенничество, насилие и домогательства, организованная преступность, терроризм, социальные конфликты и религиозные беспорядки);

. факторы риска в туристском секторе (нарушение стандартов безопасности в туристских предприятиях, нарушение работы водопровода и системы канализации, а также хищническое отношение к невозобновляемым природным ресурсам, обман в торговой сети, невыполнение взятых на себя контрактных обязательств);

. Личные факторы риска туристов (неконтролируемое и опасное поведение туристов во время проведения досуга, занятия спортом, вождения автомобиля, невоздержанное потребление спиртных напитков и пищи, хронические заболевания, которые могут обостриться во время путешествия, неправильное отношение туристов к местному населению и местным законам, посещение опасных мест);

. Природные и экологические риски (отсутствие у туристов знаний об основных характеристиках природы и климата региона, а также факторов воздействия на человеческий организм местной флоры и фауны, неподготовленность к поездке с медицинской точки зрения, отсутствие мер предосторожности в отношении питания и личной гигиены).

Меры по обеспечению безопасности

Информация, необходимая туристам в целях охраны их жизни и здоровья, предоставляется заблаговременно до начала отдыха и в процессе обслуживания.

Предоставление необходимой информации может иметь несколько вариантов. Законодательными документами установлено обязательное методическое обеспечение тура, в которое включается информационный листок к путевке туристского путешествия и памятка для туристов.

Информационный листок к путевке туристского путешествия содержит разделы обязательной и дополнительной информации по маршруту, предназначенной для туристов, и является неотъемлемым приложением к туристской путевке или ваучеру.

Информационный листок содержит следующие обязательные сведения:

указание вида и типа туристского путешествия, основного содержания программы обслуживания, протяженности и продолжительности всего маршрута, его походной части, категорийности походов и другой специфики;

описание трассы путешествия - пунктов пребывания, продолжительности пребывания и условия размещения в каждом пункте обслуживания (тип здания, число мест в номере, его санитарно-техническое оборудование);

краткое описание района путешествия (достопримечательности, особенности рельефа, местности), программы обслуживания в каждом пункте тура;

перечень услуг, предоставляемых за дополнительную плату;