Материал: РАТ19. Лекция 4

Внимание! Если размещение файла нарушает Ваши авторские права, то обязательно сообщите нам

Диаграмма кооперации

https://www.intuit.ru/studies/courses/1007/229/lecture/5954?page=3#sect8

36

Диаграмма последовательности

(2)

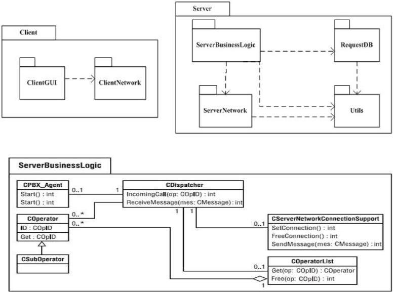
Диаграмма пакетов

38

Вопросы

Где можно применять диаграммы UML?

Как группируются диаграммы UML (назовите количество групп, их названия)?

Какие виды диаграмм наилучшим образом представляют структуру ПО?

Какие виды диаграмм представляют описание взаимодействия объектов во времени?

Какие виды диаграмм наилучшим образом представляют требования к ПО?

39

заголовок

40