В языке UML взаимодействие элементов рассматривается в информационном аспекте их коммуникации, т.е. взаимодействующие объекты обмениваются между собой некоторой информацией. При этом информация принимает форму законченных сообщений.
На диаграмме последовательности изображаются исключительно те объекты, которые непосредственно участвуют во взаимодействии и не показываются возможные статические ассоциации с другими объектами.
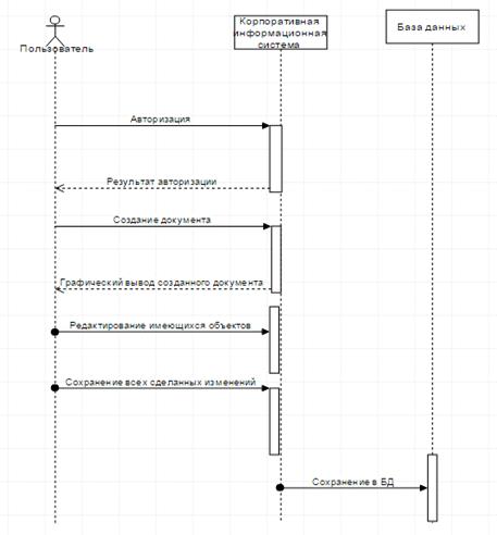
На рисунке 7 представлена диаграмма последовательности программного
комплекса.
Рисунок 7 - Диаграмма последовательности КИС «Сведения об Организации»
На основе моделирования предметной области определим основные задачи разрабатываемого модуля, для этого перечислим основные требования для модуля интеграции данных.
Разрабатываемый модуль предназначен для реализации следующих функций:
· Создание, получение и редактирование данных о физических лицах, взаимодействующих с предприятием.
· Создание, получение и редактирование данных о фактических и юридических адресах.
· Создание, получение и редактирование данных о банках.
· Создание документа «Сведения об Организации».
· Редактирование, удаление и вывод на печать документа «Сведения об Организации».
· Просмотр журнала документов.
· Просмотр отчётов проведения документов.
Целью построенного модуля должно быть правильное, с точки зрения, как бухгалтерии, так и программирования, решение поставленной задачи, а именно, создание конфигурации, позволяющей создавать и управлять документами в программном продукте 1С: Предприятие.
Полное наименование системы
Модуль корпоративной информационной системы по автоматизации документа, который предназначен для хранения информации об организации.
Разрабатываемый модуль должен хранить информацию, введённую пользователем и предоставлять её по мере необходимости.
Система предназначена для:
•Обеспечения сохранности и восстановления информации из справочников;
•обеспечение централизованного доступа к документам в соответствии с ролью пользователя в системе;
•обеспечение сохранности и восстановления документов.
В таблице 1 дано описание определениям, аббревиатурам и сокращениям
Таблица 1 - Определения, аббревиатуры и сокращения
|
Имя сущности |
Описание |
|
|
Пользователь |
Пользователь, работающий с интерфейсом системы |
|
|
Конфигурация |
Это список справочников, документов , отчётов. Это текст программ, окна и кнопки ввода данных. |
|
|
Форма |
Статичный метод представление объекта 1С пользователю. Представляет собой ряд полей и кнопок. |
|
|
Справочник |
Форма, созданная для хранения определённой информации, заполненной пользователем по определённому шаблону. |
|
|
Документ |
Форма, хранящая в себе записи из справочников и данные введённые пользователем. |
|
|
Отчёт |
Форма, создаваемая в ходе работы системы. Заполняется на основании документов и с условиями, выбранными пользователем. |
|
|
Перечисление |
Это прикладные объекты конфигурации. Они позволяют хранить в информационной базе наборы значений, которые не изменяются в процессе работы прикладного решения. |
|
|
Команда |
Это объект конфигурации, с помощью которого разработчик может описывать действия, предназначенные для выполнения пользователем. |
Это подчиненный объект конфигурации. Макеты позволяют хранить в конфигурации различные данные, требующиеся для отображения в процессе работы как всего прикладного решения, так и отдельных его объектов. |
|
Учётная запись |
Учётная запись, создаваемая в системе. Является способом входа в систему |
Краткое описание системы
Система позволяет автоматизировать создание документов и вывод их на печать
Система позволяет настраивать уровни доступа пользователей к документам различных категорий с помощью ролей.
Система обеспечивает централизованное хранение документов с возможностью восстановления
Система предоставляет возможность просмотра настраиваемых отчетов
Основными действующими лицами системы являются: Главный Бухгалтер, Пользователь и Администратор
Пользовательские требования
Бухгалтеру предоставляются следующие возможности:
• «Создание, изменение и удаление документов и справочников»
• «Создание отчетов»
Администратору предоставляются следующие варианты использования системы: • «Создание учетных записей пользователей»;
• «Установление связей учетных записей пользователей с ролями».
•«Создание дополнительных справочников перечислений и регистров».
Пользователю предоставляются следующие возможности:
• «Просмотр документов и справочников»
• «Просмотр отчетов»
Система работает со следующими основными сущностями:
• Роль
• Документ
• Отчет
• Справочник
• Перечисление
Функциональные требования
UR-01 «Модуль должен осуществлять печать документа»
Вход:
. Заполненный Документ
. Нажатие кнопки печать
Выход:
Макет и выполнение команды печати
Проверка входных данных: должны отсутствовать специальные символы, строка непустая.
Исключения: в случае некорректного ввода (пустая строка), система выдает текстовое сообщение с ошибкой.
UR-02 «Модуль должен предоставлять отчёты»
Вход:
. Заполненный Документ
. Выбор условия отбора
. Нажатие кнопки отчёт
Выход:
Сформированный отчёт с использованием фильтров
Проверка входных данных: должны отсутствовать специальные символы, строка непустая.
Исключения: в случае некорректного ввода (пустая строка), система выдает текстовое сообщение с ошибкой.
UR-03 «Модуль должен осуществлять редактирование и создание документов и справочников»
Вход:
. Заполненные поля
. Нажатие кнопки провести
Выход:
Уведомление об успешной записи данных
Проверка входных данных: должны отсутствовать специальные символы, строка непустая.
Исключения: в случае некорректного ввода (пустая строка), система выдает текстовое сообщение с ошибкой и предложение с изменением вносимых данных.
В данной системе есть несколько индивидуальных интерфейсов пользователей в зависимости от их ролей.
Для пользования данным модулем нужно современное компьютерное
оборудование позволяющее пользователю комфортно работать с программным
продуктом 1C Предприятие.
Для проектирования модуля КИС необходимо создать новую информационную
базу без конфигурации. Назовём её «Модуль КИС для курсовой» (Рисунок 8):
Рисунок 8 - Диалоговое окно созданиеинформационной базы
Затем, необходимо создать ряд справочников для реализации нашего модуля.
Первым создадим справочник «Физические Лица» (Рисунок 9). Реквизитами установим :
«Фамилия» (тип <Строка>, длина 50)
«Имя» (тип <Строка>, длина 50)
«Отчество» (тип <Строка>, длина 50)
«Дата Рождения» (тип <Дата>)
«ИНН» (тип <Число>, длина 12, точность 0)
«КПП» (тип <Число>, длина 18, точность 0)
«Должность» (тип < Перечисление Ссылка. Вид Работы>)
Стандартный реквизит «Наименование» не обязателен для заполнения, так как
заполняется при помощи процедуры (Рисунок 1 в приложении 1) автоматически.
Рисунок 9 - Справочник
«Физические Лица»
А так же необходимо создать Форму Элемента для справочника (Рисунок 10):

Создадим справочник «Юридические адреса» (Рисунок 11). Реквизитами установим:
«Индекс» (тип <Строка>, длина 6)
«Регион» (тип <Строка>, неограниченная длина)
«Город» (тип <Строка>, неограниченная длина)
«Район» (тип <Строка>, неограниченная длина)
«Улица» (тип <Строка>, неограниченная длина)
«Дом» (тип <Число>, длина 10)
«Корпус» (тип <Строка>, длина 3)
«Квартира» (тип <Число>, длина 10)
«Представление» (тип <Строка>, неограниченная длина)
Стандартный реквизит «ФИО» обязателен для заполнения.
Рисунок 11 - Справочник
«Юридические адреса»
Так же создадим Форму Элемента этого справочника (Рисунок 12):
Рисунок 12 - Форма
Элемента для справочника «Юридические адреса»
Создадим справочник «Банки» (Рисунок 13). Без реквизитов.
Стандартный реквизит «Наименование» обязателен для заполнения.
Рисунок 13 - Справочник
«Банки»
Так же создадим Форму Элемента этого справочника (Рисунок 14):
Рисунок 14 - Форма
Элемента для справочника «Банки»
Для нормального и корректного функционирования проекта необходимо создать
перечисление «Вид Работы» (Рисунок 15). Значения установить следующие: «Главный
Бухгалтер», «Руководитель», «Уполномоченный Представитель» и «Кассир».
Рисунок 15 - Перечисление «Вид Работы»
Так же необходимо создать перечисление «Лицо» (Рисунок 16). Значения установить следующие:
· «Юридическое Лицо»
· «Физическое Лицо»
Рисунок 16 - Перечисление «Лицо»
.2 Создание документов
Целью данной курсовой работы является создание рабочих форм документа, хранящего информацию об организации в целом, её реквизитах, связей с банками, работниках. Для реализации поставленной цели нам необходимо создать документ «Сведения об Организации» без табличных частей (Рисунок 17).
Реквизиты документа будут следующими:
«Сокращённое Наименование» (тип < Строка>, неограниченная длина)
«Полное Наименование» (тип < Строка >, неограниченная длина)
«Тип Организации» (тип < Перечисление Ссылка. Лицо >)
«Краткое Наименование» (тип < Строка >, неограниченная длина)
«ИНН» (тип < Число >, длина 12)
«КПП» (тип < Число >, длина 8)
«Префикс» (тип <Строка>, длина 3)
«Номер Счёта» (тип < Число >, длина 20)
«БИК» (тип < Число >, длина 9)
«Корр. Счёт» (тип < Число >, длина 20)
«Город» (тип <Строка>, длина 10)
«Наименование» (тип < Справочник Ссылка. Банки>)
«БИК1» (тип < Число >, длина 9)
«Корр. Счёт1» (тип < Число >, длина 20)
«Город1»( тип <Строка>, длина 10)
«Наименование1» (тип < Справочник Ссылка. Банки>)
«Юридический Адрес» (тип < Справочник Ссылка. Юридические Адреса>)
«Фактический Адрес» (тип < Справочник Ссылка. Юридические Адреса >)
«Телефон» (тип < Строка >, длина 20, маска 9(999)999-99-99)
«Факс» (тип < Строка >, длина 18, маска 999-999-999)
«Почтовый Адрес» (тип < Строка >, неограниченная длина)
«Email» (тип < Строка >, длина 50)
«Руководитель» (тип < СправочникСсылка.ФизическиеЛица>)
«ГлавныйБухгалтер» (тип < СправочникСсылка.ФизическиеЛица>)
«Кассир» (тип< СправочникСсылка.ФизическиеЛица>)
«Руководитель Имя» (тип < Строка >, длина 10)
«Руководитель Отчество» (тип < Строка >, длина 10)
«Главный Бухгалтер Имя» (тип < Строка >, длина 10)
«Кассир Имя» (тип < Строка >, длина 10)
«Главный Бухгалтер Отчество» (тип < Строка >, длина 10)
«Кассир Отчество» (тип < Строка >, длина 10)
«Наличие Не Прямых Расчётов» (тип < Булево>)
«ОГРН» (тип < Число >, длина 10)
«Дата Гос. Регистрации» (тип < Дата>)
«Код ИФНС» (тип < Число >, длина 4)
«Наименование ИФНС» (тип < Число >, длина 10)
«Серия Свидетельства» (тип < Число >, длина 4)
«Номер Свидетельства» (тип < Число >, длина 6)
«Код Налогового Органа» (тип < Число >, длина 10)
«Наименование Налогового Органа» (тип < Строка >, неограниченная
длина)
Рисунок 17 - Документ «Сведения об Организации» (Реквизиты)
Далее, создадим Форму Документа «Сведения об Организации» (Заполненная форма представлена на рисунках с 27 по 30).
Необходимо создать обработчики для определённых полей.
Для поля «Руководитель» создадим процедуру «Руководитель При Изменении» и
назначим её на событие «При Изменении» (Рисунок 18).
Рисунок 18 - Код процедуры «Руководитель При Изменении»
В ходе работы этого события полям «Руководитель Имя» и «Руководитель Отчество» будут установлены соответствующие значения из справочника «Физические Лица».
Для поля «Главный Бухгалтер» создадим процедуру «Главный Бухгалтер При
Изменении» и назначим её на событие «При Изменении» (Рисунок 19).
Рисунок 19 - Код процедуры «Главный Бухгалтер При Изменении»
В ходе работы этого события полям «Главный Бухгалтер Имя» и «Главный Бухгалтер Отчество» будут установлены соответствующие значения из справочника «Физические Лица».
Для поля «Кассир» создадим процедуру «Кассир При Изменении» и назначим её
на событие «При Изменении» (Рисунок 20).
Рисунок 20 - Код процедуры «Кассир При Изменении»
В ходе работы этого события полям «Кассир Имя» и «Кассир Отчество» будут установлены соответствующие значения из справочника «Физические Лица».
Для поля «Фактический Адрес» создадим процедуру «Фактический Адрес При
Изменении» и назначим её на событие «При Изменении» (Рисунок 21).
Рисунок 21 - Код процедуры «Фактический Адрес При Изменении»
В ходе работы этого события полю «ПочтовыйАдрес» будет установлено соответствующие значения из справочника «ЮридическиеАдреса».
Для реализации возможности выбора не прямых расчётов был создан реквизит
«Наличие Не Прямых Расчётов». На событие «При изменении» у этого реквизита была
создана команда «Наличие Не Прямых Расчётов При Изменении» (Рисунок 22).
Рисунок 22 - Код процедуры «Наличие Не Прямых Расчётов При Изменении»
Данная процедура позволяет настраивать доступность элементов формы в соответствии с желаниями пользователя.
Так же была предусмотрена возможность совпадения фактического адреса и
юридического адреса предприятия. Для поля «Юридический адрес» была создана
процедура обработки при изменении реквизита (Рисунок 23).
Рисунок 23 - Код процедуры «ЮридическийАдресПриИзменении»
Данная процедура вызывает диалоговое окно, с возможностью выбора «Да» или «Нет». При положительном варианте ответа, в поле «Фактический Адрес» и «Почтовый Адрес» вводятся значения, соответствующие значениям поля «Юридический Адрес». Если ответ выбран отрицательный, то поле «Фактический Адрес» отчищается.
Для документа «Сведения об Организации» была создана кнопка печати и для неё создан определяющий макет.