Материал: Презентация

Внимание! Если размещение файла нарушает Ваши авторские права, то обязательно сообщите нам

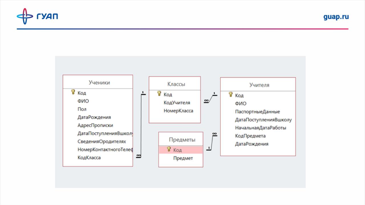
Схема данных

Составление запросов к базе данных

Было создано 7 запросов на языке SQL:

Информация об учителе;

Преподаватель предмета в данном классе;

Ф.И.О. классного руководителя в данном классе;

Выдача информация об ученике;

Состав класса;

Перевод ученика в следующий класс (запрос на обновление);

Формирование архива по окончании учеником школы (переводе в другую).

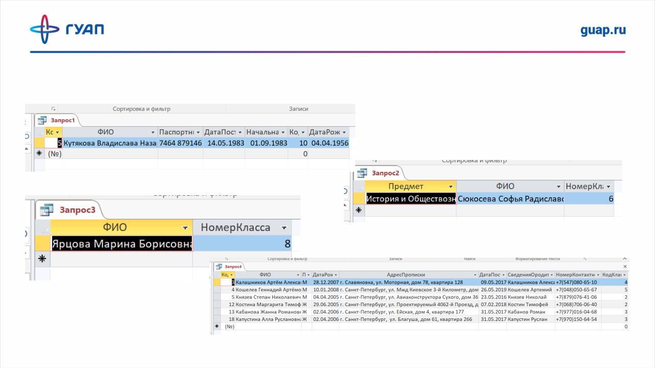
Результат выполнения запросов

Запрос №1

Запрос №2

Запрос №3

Запрос №4

Результат выполнения запросов

Запрос №5

Запрос №6

Запрос №7

Графический вход

Для начала нужно ввести логин и пароль, после успешной авторизации нужно ввести графический ключ, после чего будут доступны определенные функции