Материал: Реинжиниринг бизнес-процесса (на примере компании Siemens Nixdorf Service)

Внимание! Если размещение файла нарушает Ваши авторские права, то обязательно сообщите нам

Реинжиниринг бизнес-процесса (на примере компании Siemens Nixdorf Service)

Поволжский государственный университет телекоммуникаций и информатики

Кафедра экономических и информационных систем










Курсовой проект по дисциплине: "Реинжиниринг и управление бизнес-процессами"

Реинжиниринг бизнес-процесса (на примере компании Siemens Nixdorf Service)


Выполнили: Мельгаф А.А.

Иличкина К.И.





Самара, 2015 г.

Содержание

Введение

. Выбрать бизнес-процесс

.1 Оценка реинжиниринга бизнес-процесса

.2 Критические факторы успеха

.3 Сопоставление БП и КФУ

.4 Матрица ранжирования БП

.5 Оценка возможности проведения изменений БП

.6 Формула бизнес куба

. Методы реинжиниринга БП

.1 Анализ работ методом 5 вопросов

.2 Сокращение времени бизнес-процесса

.3 Резервы сокращения времени бизнес- процесса

.4 Балансировка показателей бизнес-процесса

.5 Уменьшение количества входов и выходов процесса

.6 Согласование результатов с требованиями

.7 Интеграция с клиентами

.8 Минимизация устной информации

.9 Типизация форм сбора информации

.10 Организация точек контроля

.11 Бездефектность работы

.12 Фрагментарность

.        Описать БП (до реинжиниринга, после реинжиниринга, после совершенствования

.1 Табличный вид

.2 Графический вид

.3 Сетевая модель

Заключение

Список используемых источников

Введение

Цель курсовой работы - применение на практике знаний, полученных в процессе изучения курса "Реинжиниринг и управление бизнес-процессами", и приобретение практических навыков при проведении реинжиниринга бизнес-процесса.

В деятельности каждой компании рано или поздно наступает период упадка. Причины могут быть самыми различными - старое оборудование, неэффективная организация работы персонала, использование устаревших технологий изготовления продукции и т.д. В таком случае перед компанией, а точнее, перед ее руководящим составом, встает выбор: оставить все как есть, и, скорее всего, обанкротиться, попробовать каким-либо образом усовершенствовать проблемные бизнес-процессы, или полностью и радикально изменить эти процессы, то есть, произвести их реинжиниринг.

Компания Siemens Nixdorf Service занимается установкой, настройкой и сервисным обслуживанием оборудования и программного обеспечения Siemens Nixdorf. С одной стороны, эта фирма с оборотом более 2 млрд. долл., высокой нормой прибыли и персоналом в 12.900 человек мало напоминает потенциальный объект изменений. С другой стороны, к середине 90-х годов Siemens Nixdorf Service оказалась в предкризисном состоянии, и виной тому - высокая мобильность крупных клиентов, а как следствие - уменьшающийся объем гарантированных заказов. Кроме того, стоимость рабочей силы все увеличивалась, приводя сервисного гиганта к убыткам, которые в 1996 году уже могли поставить под угрозу само существование компании. В условиях нависшей опасности и все усиливающейся конкурентной борьбы генеральный менеджер Siemens Nixdorf Service Герхард Радтке принял решение создать команду реструктуризации в размере 10 человек и поставил перед ними цель - сократить число сотрудников аппарата управления на 50%.

1.     
Выбрать бизнес-процесс

Диагностика: Радтке просил команду реструктуризации обращать внимание на бизнес компании в целом, с тем чтобы решать задачу общего улучшения работы всей компании, а не только ее администрации. Проведенное командой экспресс-исследование показало, что компания в 1995-1996 годах начнет нести потери, связанные с общим понижением уровня цен. Более того, команда реструктуризации определила, что одного только сокращения числа сотрудников административного аппарата недостаточно для улучшения ситуации. Была идентифицирована и рассмотрена область возможного реинжиниринга бизнес-процессов - отделы исполнения сервисных работ, насчитывавшие более 11.400 человек. В качестве цели реинжиниринга было названо построение высокоэффективной, профессиональной сервисной организации, ориентированной на клиента.

Компания Siemens Nixdorf Services работала через 30 региональных центров в Германии и других странах и через более чем 20 диспетчерских. После того как клиент звонил в диспетчерскую, к нему выезжал техник для оценки проблемы. В большинстве случаев после диагностического выезда технику надо было возвращаться в свой региональный центр для того, чтобы взять необходимые для ремонта детали. Хотя большая часть ремонтов и не занимала более суток, применявшаяся система в целом была неэффективна. Каждый региональный центр был с избытком укомплектован профессиональным персоналом, ожидавшим вызова. Например, несмотря на то, что мэйнфрейм BS-200 отнюдь не был широко распространен, каждый региональный центр имел своего специалиста по BS-2000. Определить причину возникших проблем по телефону, без выезда техника к клиенту, удавалось менее чем в 12% случаев. Команда реструктуризации предположила, что изменение процессов сервисного обслуживания даст 20-процентный выигрыш в эффективности работы компании и, с другой стороны, повысит качество обслуживания клиента.

1.1 Оценка реинжиниринга бизнес-процесса

В качестве критериев оценки бизнес-процесса выступают:

• Важность бизнес-процесса;

• Проблемность бизнес-процесса;

• Возможность проведения изменений в бизнес-процессе.

То есть, выбирается процесс, вносящий наибольший вклад в достижение стратегических целей компании, но имеющий большой разрыв между его действительным состоянием и желаемым. Также нужно учесть возможность проведения реинжиниринга такого процесса, то есть определить затраты на него.

Для отбора процесса и его оценки по данным критериям нужно построить таблицу соответствия бизнес-процессов и КФУ, а также матрицу ранжирования бизнес-процессов.

Деятельность компании можно разбить на множество различных бизнес-процессов, каждый из которых, при необходимости, может быть подвергнут реинжинирингу. Для того, чтобы выбрать определенный бизнес-процесс, нужно во-первых, выделить несколько бизнес-процессов, во-вторых, определить критические факторы успеха, и в третьих, сопоставить их между собой.

Таким образом, мы выделили следующие бизнес-процессы:

)        Обслуживание клиентов

)        Обучение технических работников

)        Исполнение сервисных работ

)        Наблюдение за конкурентами

)        Исследование рынка

)        Реклама компании

)        Закупка необходимых инструментов и деталей

)        Обработка клиентской базы

)        Мониторинг жалоб клиентов

)        Определение уровня требований к персоналу

)        Обработка расходов на обслуживание

)        Обработка поступающих заказов

)        Набор персонала

)        Управление техническими работниками

)        Управление диспетчерами

)        Контроль процесса обслуживания

)        Представление и составление отчетов об обслуживании

)        Мониторинг и поддержка потребителей

)        Дальнейшее развитие компании

)        Определение требований для новых продуктов

1.2 Критические факторы успеха


Критические факторы успеха - это те стратегические задачи, конкурентные возможности, результаты деятельности, которые каждая компания должна обеспечивать или стремиться к этому, чтобы быть конкурентоспособной и добиться успеха на рынке. Это те факторы, которым компания должна уделять особое внимание, так как именно они определяют успех или провал компании на рынке, ее конкурентные возможности, непосредственно влияющие на ее прибыльность.

Мы выделили 20 бизнес-процессов, и сформулировали 8 критических факторов успеха:

)        Высокая степень удовлетворенности клиентов

)        Увеличение объема заказов

)        Высококвалифицированные сотрудники

)        Наименьшие затраты на обслуживание

)        Самое высокое качество обслуживания

)        Увеличение охвата обслуживания на рынке

)        Постоянное обучение персонала и ориентация на клиента

)        Обеспечение финансирования для расширения

.3 Сопоставление БП и КФУ

Таблица 1. Сопоставление бизнес-процессов с критическими факторами успеха

КФУ Бизнес-процесс

 1)Высокая степень удовлетворенности клиентов

2)Увеличение объема заказов

3)Высококвалифицированные сотрудники

4)Наименьшие затраты на обслуживание

5)Самое высокое качество обслуживания

6)Увеличение охвата обслуживания на рынке

7)Постоянное обучение персонала и ориентация на клиента

8)Обеспечение финансирования для расширения

Количество КФУ

Оценка выполнения

1)Обслуживание клиентов

+

+

+

+

+

+

+


7

5

2)Обучение технических работников

+


+


+


+


4

3

3)Исполнение сервисных работ

+


+


+

+

+


5

5

4)Наблюдение за конкурентами


+




+



2

1

5)Исследование рынка






+



1

2

6)Реклама компании

+




+

+



3

2

7)Закупка необходимых инструментов и деталей


+






+

2

1

8)Обработка клиентской базы

+

+




+



3

3

9)Мониторинг жалоб клиентов

+


+


+


+


4

1

10)Определение уровня требований к персоналу

+


+


+


+


4

2

11)Обработка расходов на обслуживание




+




+

2

1

12)Обработка поступающих заказов

+




+


+


3

5

13)Набор персонала



+




+


2

5

14)Управление техническими работниками



+

+



+


3

3

15)Управление диспетчерами

+


+


+




3

3

16)Контроль процесса обслуживания

+

+


+

+


+


5

4

17)Представление и составление отчетов об обслуживании


+


+




+

3

1

18)Мониторинг и поддержка потребителей

+



+

+

+



4

3

19)Дальнейшее развитие компании


+

+


+

+



5

4

20)Определение требований для новых продуктов


+




+



2

2


1.4 Матрица ранжирования БП


Таблица 2. Матрица ранжирования.

Важность (количество критических факторов успеха - КФУ

8







7





БП1


6







5




БП16 БП19

БП3


4

БП9

БП10

БП2 БП18




3

БП17

БП6

БП8 БП14 БП15


БП12


2

БП4 БП5 БП7 БП11

БП20



БП13


1








1

2

3

4

5



Проблемность бизнес-процессов


Таким образом, на основе данной матрицы можно выделить следующие 4 бизнес-процесса: БП 1- Исполнение сервисных работ; БП 3- Обслуживание клиентов; БП 16- Дальнейшее развитие компании; БП 19- Контроль процесса обслуживания.

1.5 Оценка возможности проведения изменений БП


Определим величину каждого барьера, мешающего изменениям, и сложим их для получения значения степени возможности проведения изменений данного бизнес-процесса.

Таблица 3.Оценка возможности проведения изменений БП

Бизнес-процессы

Барьеры

Интегральная оценка


Финансы

Люди

Законодательство


БП 1

8

2

9

19

БП 3

5

2

9

16

БП 16

5

4

8

17

БП 19

2

5

8

15

Согласно данной таблице, меньше всего барьеров имеет БП 19 - Дальнейшее развитие компании, а больше всего барьеров у БП 1 - Обслуживание клиентов.

Поводя итог первой части данной работы, можно сделать вывод: самый важный и одновременно наименее проблемный - это БП 1.

1.6 Формула бизнес куба


Vn = In*Pn*C - Формула бизнес-куба (автор: Ольховая О.Н.);

где Vn - номер процесса, In - важность, Pn - проблемность, С - возможность изменения бизнес-процесса.

Vn (БП 1) = 7*5*19 = 665;

Vn (БП 3) = 5*5*16 = 400;

Vn (БП 16) = 5*4*17 = 340;

Vn (БП 19) = 5*4*15 = 300.

Схема 1. Бизнес куб.

2. Методы реинжиниринга БП

.1 Анализ работ методом 5 вопросов

Вопросы:

"Цель"

.        Зачем делается эта работа?

.        Для достижения какой цели делается эта работа?

"Люди"

.        Кто делает эту работу?

.        Почему именно он делает эту работу?

.        Кто еще мог бы сделать эту работу?

.        Кто мог бы сделать эту работу лучше?

"Место"

.        Где эта работа делается сейчас?

.        Почему эта работа делается именно здесь?

.        Где еще можно делать эту работу?

.        Где эту работу делать лучше?

"Время"

.        Когда делается эта работа?

.        Почему эта работа делается именно в это время?

.        Какие есть альтернативы?

.        Какая альтернатива лучше?

"Технология"

.        Как эта работа делается?

.        Почему эта работа делается именно так?

.        Какими еще способами эту работу можно выполнить?

.        Какой способ выполнения работы лучше?

Таблица 4. Метод пяти вопросов.

Название работы

Ответы

1) Обработка звонка клиента

1.1. Потому что нужно выявить серьезность проблемы клиента


1.2. Для последующего устранения проблемы


1.3. Операторы call-центра


1.4. Потому что это его должностная обязанность


1.5. Менеджер, эксперт


1.6. Диспетчер с большим опытом работы


1.7. В офисе компании


1.8. Потому что удобнее контролировать работу сотрудников


1.9. На дому с определенным оборудованием (программой)


1.10. В офисе компании


1.11. В часы работы фирмы


1.12. Потому что звонки можно обрабатывать в течении всего рабочего дня


1.13. Принимать звонки сотрудников в течении 24 часов. Увеличение числа сотрудников.


1.14. Принятие звонков 24 часа.


1.15. Оператор принимает звонок, клиент обозначает проблему, оператор определяет суть проблемы, а затем назначает техника


1.16. Наиболее удобная и быстрая техника работы


1.17. Установка автоответчика для определения сути проблемы, а затем перенаправление к нужному оператору


1.18. Способ работы с помощью автоответчика

2) Выезд техника на место

1.1. Если не удается решить проблему дистанционно, требуется вмешательство технического работника


1.2. Для последующего устранения неполадок


1.3. Технический специалист


1.4. Потому что имеет определенные навыки в данной работе


1.5. Только человек с техническим образованием


1.6. Высококвалифицированный технический работник


1.7. Непосредственно по назначенному адресу


1.8. Для комфорта клиента


1.9. В специально оборудованном помещении фирмы


1.10. На территории обозначенной клиентом


1.11. По мере обработки заказов. Во время работы фирмы с 8.00 до 18.00


1.12. Потому что у данной фирмы определенное время работы


1.13. Более подробная диагностика по телефону. Работа 24 часа


1.15. Технику передается заказ от диспетчера и он едет по указанному адресу


1.16. Привычная схема для работы с клиентом


1.17. Выезд производится только таким образом


1.18. Один способ работы

3) Определение проблемы (поломки)

3.1. Потому что это неотъемлемая часть работы с клиентом


3.2. Для того, чтобы потом можно было разрешить выявленную проблему


3.3. Технический специалист


3.4. Потому что, только он имеет навыки в данной работе


3.5. Только человек с техническим образованием, но по телефону


3.6. Высококвалифицированный технический работник


3.7. На адрес назначенный клиентом


3.8. Для большего удобства клиента


3.9. В специально оборудованном помещении фирмы


3.10. Там, где удобно клиенту


3.11. В рабочие часы фирмы


3.12. Потому что у данной фирмы определенное время работы


3.13. Работа в течении 24 часов. Диагностика и выявление проблем по телефону


3.14. Выявление проблемы по телефону


3.15. Техник приезжает, уточняет суть проблемы, а затем выявляет её причину


3.16. Потому что это единственный вариант данной работы


3.17. Дистанционно


3.18. Дистанционный, так как занимает меньше рабочей силы

4) Решение проблемы

4.1. Потому что это необходимо для достижения цели работы


4.2. Для того чтобы удовлетворить потребность клиента


4.3. Технический специалист


4.4.Потому что имеет определенные навыки в данной работе


4.5. Только человек с техническим образованием


4.6. Высококвалифицированный технический работник


4.7. На назначенном клиентом адресе


4.8. Для комфорта клиента


4.9. В специально оборудованном помещении фирмы, по мере возможности решить проблему по телефону


4.10. Дистанционно (по телефону)


4.11. Во время работы фирмы


4.12. Потому что есть определенное время работы фирмы


4.13. Работа в течении 24 часов. Диагностика, выявление проблемы и её решение по телефону


4.14. Решение проблемы по телефону


4.15 Техник приезжает, выявляет суть проблемы, затем решает её


4.16. Привычная схема работы для компании


4.17. По телефону (дистанционно)


4.18. Дистанционный, так как занимает меньше времени и кадров

Таким образом, из данного метода можно сделать вывод о том, что данный бизнес - процесс нуждается в реинжиниринге, и отдельное внимание нужно уделить обработке звонка клиента.

2.2 Сокращение времени бизнес-процесса


Схема 2. Сокращение времени бизнес-процесса

2.3 Резервы сокращения времени бизнес- процесса


Принцип временных разрывов - 20/80

Вариант «Как надо 1» лучше, так как вариант «Как надо 2» хоть и занимает меньше времени, в варианте 1 степень удовлетворенности клиента значительно выше.

Таблица 5. Резервы сокращения времени бизнес-процесса.


2.4 Балансировка показателей бизнес-процесса


При оптимизации бизнес-процессов имеет место эффект противоположного соотношения его различных показателей. Оказывается, улучшая один параметр бизнес-процесса, вы ухудшаете другие. До этого мы рассмотрели такие показатели процесса, как время и удовлетворённость клиентов.

При уменьшении времени процесса, увеличивается его стоимость и ухудшается его качество. Улучшение качества процесса приводит к увеличению его стоимости и времени. Поэтому при оптимизации бизнес-процесса необходимо умело найти оптимально сбалансированный набор данных показателей.

В предыдущем примере по уменьшению времени бизнес-процесса были разработаны варианты процессов с меньшими временами, но они оказались менее удовлетворяющие требованиям клиентов. Поэтому при принятии решения о выборе варианта бизнес-процесса нужно сопоставить не только время, но еще и степень удовлетворенности, а также качество рассматриваемых вариантов.

График 1. Балансировка показателей.

2.5 Уменьшение количества входов и выходов процесса


Суть метода состоит в том, что построив окружение бизнес-процесса нужно произвести его анализ на предмет избыточности входов и выходов бизнес-процесса. А также разработать новую схему, содержащую меньшее количество входов и выходов, которые связывают его с клиентами и поставщиками.

Также уменьшение возможно как за счет отказа от некоторых входов и выходов, так и за счет их группировки, в так называемые пакеты.

Уменьшение количества входов и выходов бизнес - процесса ведет к уменьшению ветвистости.

Схема 3. Уменьшение входов и выходов процесса.

.6 Согласование результатов с требованиями

Чтобы сопоставить конечный и запланированный результаты реинжиниринга, составим таблицу исходных требований к получившимся операциям бизнес-процесса. Также в таблице отражены сотрудники, задействованные в какой-либо операции бизнес-процесса.

Таблица 6. Согласование результатов с требованиями.

Операция бизнес-процесса (в обратном порядке)

Ответственный

Представитель

Требования

1

Решение проблемы

Отдел исполнения сервисных работ

Техник (специалист)

Должно выполниться за один выезд техника и занять не более часа

2

Выезд техника на место

Отдел управления техническими работниками


Должен добраться не более чем за час (в большинстве случаев). Взять с собой все необходимые инструменты и детали

3

Назначение техника


Оператор call-центр (диспетчер)

Должно производиться не более, чем за 10 мин

4

Обработка звонка клиента и определение проблемы

Отдел управления диспетчерами


Диспетчер должен не менее 80% проблем диагностировать по телефону


2.7 Интеграция с клиентами


Оказывается, что для эффективной работы, снижения издержек, времени процессов и повышения их качества целесообразно провести технологическую интеграцию бизнес-процессов компании с бизнес-процессам клиентов и поставщиков. В качестве клиентов и поставщиков которых могут выступать не только клиенты и поставщики в обыденном понимании, в качестве таковых могут выступать любые контрагенты, потребляющие выходы, а также поставляющие входы для бизнес-процессов организации.

Для нашего бизнес-процесса «Обслуживание клиента» единственным вариантом интеграции является, приезд клиента в офис компании, вместо того чтобы специалист выезжал к клиентам на дом. Но так как, степень удовлетворенности клиентов будет снижаться и это грозит потерей клиентской базы, это метод использовать не стоит.

2.8 Минимизация устной информации


Существуют две причины, почему же плохо использовать в бизнес-процессе устную информацию.

Первая: устная информация имеет свойство сильно искажаться при передаче ее от одного участника бизнес-процесса к другому. Особенно велико искажение в управленческих бизнес-процессах, имеющих дело со сложной информацией. Статистика показывает, что, как только информация пройдет уже два звена, степень ее искажения достигает более 50-ти процентов.

Вторая причина связана с тем, что за устную информацию нельзя назначить ответственного. Поэтому нужно сделать так, чтобы все информационные потоки были по возможности задокументированы. Это приводит к формализации и к бюрократии, что замедляет ход течения процессов. Но рациональная бюрократия оказывается полезной.

Использование рациональной бюрократии в первую очередь позволяет повысить ответственность всех участников процесса, так как они начинают осознавать, что их деятельность фиксируется и в случае совершения ими ошибок имеется документальное тому подтверждение.

Рассмотрев данный метод, мы пришли к выводу, что в данном бизнес-процессе его использовать не уместно, так как он направлен на голосовой контакт с клиентом. Единственный вариант, при котором это будет уместно, если клиент будет оставлять запрос о поломке через интернет.

.9 Типизация форм сбора информации

Повысить эффективность бизнес-процессов позволяет метод типизации форм сбора и передачи информации. Во многих компаниях отсутствуют типовые и единые формы документов.

Считается, для того, чтобы снизить издержки в компании, нужно типизировать все формы документов и обязать сотрудников в стандартных ситуациях использовать только их.

Внедрение в компании типовых форм сбора и передачи информации ускоряет процессы, повышает скорость и качество принятия решений и приводит к снижению ошибок.

В нашей компании Siemens Nixdorf Service, целесообразно хранить все данные в табличной форме. Для этого наиболее подходящая программа- Microsoft Excel.

2.10 Организация точек контроля


Точка контроля эта работа целью, которой является контроль соответствия результатов определенной работы в бизнес-процессе сформулированным требованиям к ее результату. В случае обнаружения несоответствия организуется обратная связь, в рамках которой результат должен быть переделан.

Существует два типа точек контроля: последовательно-внедренные и параллельно-внедренные в процесс.

Последовательно-внедренные в процесс точки контроля:

Точки контроля могут быть внедрены бизнес-процесс прямым образом и тогда процесс дальше точки контроля не пойдет, если результат будет выполнен не качественно.

Параллельно-внедренные в процесс точки контроля:

Второй тип точек контроля это параллельно-внедренные Они внедряются параллельно с процессом и контролируют его выполнение за определенный период времени, либо осуществляют периодический контроль. В данном случае точка контроля не препятствует свободному ходу течения процесса, но она фиксирует статистическую информацию о его показателях процесса и возникающих несоответствиях. Данная информация анализируется, и по истечении установленного промежутка времени в процесс вносятся корректировки. Это и есть обратная связь, которая срабатывает, не после каждой неправильной итерации процесса, а по результатам статистического анализа многих итераций.

Схема 4. Организация точек контроля.

2.11 Бездефектность работы


Существуют два стиля выполнения работы. Первый стиль работы, который встречается чаще, устроен следующим образом: Люди работают усердно, делают ошибки и потом их исправляют. После чего это непрерывно повторяется. Такой стиль или такую концепцию работы называют «Работа в режиме решения возникших проблем» или «Тушение пожара». То есть пожар случился, а мы его потом тушим. В технологиях постоянного совершенствования заложена другая концепция работы, называемая бездефектностью. Согласно этой концепции стиль любой работы, осуществляемой в организации должен быть следующим: Усердно работаем, думаем и улучшаем, предотвращаем. Данную концепцию работы еще называют так: «Работа в режиме предотвращения». Практика также показала, что суммарные затраты на осуществление работ по предотвращению дефектов меньше затрат по их устранению и применение принципа бездефектности позволяет снизить издержки организации. Поэтому при внедрении постоянного совершенствования стиль выполнения работы смещается с тушения пожаров на их предотвращение. Девизом нового стиля работы является: Делай все правильно с первого раза, вовремя, всегда! Принцип бездефектности часто используется при оптимизации бизнес-процессов, и он является одним из основных оптимизационных методов под названием «Метод причинно-следственных связей или бездефектности работы».

В нашем бизнес-процессе «Обслуживание клиентов» самым важным изменением, является изменения схемы обработки запроса клиента. Перед экспертами, принимающими звонки клиентов, поставлена задача не менее 80% проблем диагностировать по телефону, чтобы техник был у клиента уже с нужной деталью. В результате проведенных изменений подавляющее большинство проблем станет решаться после первого звонка клиента.

2.12 Фрагментарность


Главный принцип распределения ответственности структурных подразделений за операции бизнес-процесса, который сформулировали идеологи реинжиниринга М. Хаммер и Д. Чампи, звучит так: «Уменьшайте количество различных подразделений и сотрудников, участвующих в выполнении одного бизнес-процесса».

Чем меньше людей участвует в в бизнес-процессе, тем меньше несоответствий, тем выше такие показатели, как стоимость, время и качество.

Количество организационных разрывов можно посчитать. То место бизнес-процесса, в котором происходит смена ответственности между подразделениями, или сотрудниками, называется организационными разрывами (OBR).

Количество организационных разрывов определяет фрагментарность процесса(FTR). Чем больше разрывов, тем процесс более фрагментарен.

FRAG - степень организационной фрагментарности. Этот показатель рассчитывается как процентное отношение количества организационных разрывов к количеству функциональных переходов бизнес-процесса.

Количество функциональных переходов определяется количеством переходов от одной операции бизнес-процесса к другой, при выполнении полного цикла процесса.

Минимальное количество организационных разрывов составляет 0 - случай, когда они отсутствуют. Максимальное число организационных разрывов равняется количеству функциональных переходов.

Соответственно, степень организационной фрагментарности может составлять от 0% до 100%.

В случае, если она оказалась равной 100%, это значит, что качество организационных разрывов, которое может быть для данного процесса, является максимальным и данный процесс обладает наибольшей фрагментарностью.

Рис. 1

успех бизнес клиент реструктуризация

3. Описать БП (до реинжиниринга, после реинжиниринга, после совершенствования)

.1 Табличный вид

Таблица 7, 8. Табличный вид проведения реинжиниринга

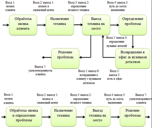
До реинжиниринга:

Вход

Работа

Ответственный

Выход

1

Звонок клиента

Обработка звонка клиента

Оператор call-центра (диспетчер)

Звонок в сервисный центр

2

Звонок в сервисный центр

Назначение техника


Определение нужного техника

3

Определение нужного техника

Выезд техника на место

Техник (специалист)

Путь до места назначения

4

Путь до места назначения

Определение проблемы


Определение нужных деталей

5

Определение нужных деталей

Возвращение за нужными деталями


Путь в офис

6

Возращение к клиенту с нужными деталями

Решение проблемы


Удовлетворенность клиента

После реинжиниринга:

Вход

Работа

Ответственный

Выход

1

Звонок клиента

Обработка звонка клиента и определение проблемы

Оператор call-центра (диспетчер)

Звонок в сервисный центр

2

Звонок в сервисный центр

Назначение техника


Определение нужного техника

3

Определение нужного техника

Выезд техника на место

Техник (специалист)

Путь до места назначения

4

Путь до места назначения

Решение проблемы


Удовлетворенность клиента

 

3.2 Графический вид.


Схема 5. Графический вид проведения реинжиниринга.

3.3 Сетевая модель


Схема 6. Сетевая модель проведения реинжиниринга

Заключение

В первую очередь изменению подверглись региональные центры - их число было уменьшено с 30 до 5. В оставшихся центрах персонал (технические специалисты) был дополнен менеджерами из административного аппарата.

Самыми важными изменениями в процессе реструктуризации оказались изменения схемы обработки запроса клиента. Перед экспертами, принимающими звонки клиентов, была поставлена задача не менее 80% проблем диагностировать по телефону, с тем чтобы техник на следующее утро уже был у клиента с нужной деталью. В результате проведенных изменений подавляющее большинство проблем стало решаться после первого звонка клиента.

Безусловно, реструктуризация предприятия не могла остановиться на уменьшении числа региональных сервисных центров и изменении процедур обслуживания клиента. Команда реструктуризации уменьшила число ступеней в иерархии Siemens Nixdorf Service на две, создала централизованную структуру управления региональными центрами и ввела должность главного техника в каждом из региональных центров. Следующие изменения коснулись администрации, которая была сокращена с 1600 человек до 800 с перераспределением сотрудников в региональные центры.

Реструктуризация потребовала и коренной перестройки информационных систем компании. Они должны были отслеживать историю обращений каждого клиента и обеспечивать работу всей логистической цепочки по доставке запасных частей. Изменения коснулись и системы материального стимулирования: акцент был смещен на поощрение более внимательного отношения к клиентам и быстрого решения их проблем.

Необходимой частью изменений была, конечно, и программа информирования как сотрудников, так и клиентов компании о целях и задачах перемен.

Список используемых источников

1. Димов Э.М., Маслов О.Н., Пчеляков С.Н., Скворцов А.Б. Новые информационные технологии: подготовка кадров и обучение персонала. Часть II. Имитационное моделирование и управление бизнес-процессами в инфокоммуникациях. Научное издание. - Самара: Издательство СамНЦ РАН, 2008. - 350 с.

. Хаммер М., Чампи Д. Реинжиниринг корпорации. Манифест революции в бизнесе. - М.: Манн, Иванов и Фербер, 2007. - 288 с.

. Абдикеев Н.М., Киселев А.Д. Управление знаниями корпорации и реинжиниринг бизнеса: Учебник / Под науч. ред. д-ра техн. наук, проф. Н.М. Абдикеева. - М.: ИНФРАМ, 2011. - 382 с.

. Абдикеев Н.М. Реинжиниринг бизнес-процессов: учебник / Абдикеев Н.М. Данько Т.П., Исаев С.А, Киселев А.Д.. 2-Е ИЗД., ИСПР. - М.: Эксмо, 2007. - 592 с.

. Бримсон Дж. Процессно-ориентированное бюджетирование. Внедрение нового инструмента управления стоимостью компании / Дж. Бримсон, Дж. Антос; под общ. ред. В. В. Неудачина - М. Вершина 2007 - 336с.

. Фатхутдинов Р.А. Инновационный менеджмент учебник для вузов. - 6-е изд., испр. и доп. - СПб.: Питер, 2008. - 448 с.

. Чейз Р.Б. Производственный и операционный менеджмент / пер. с англ.; Ричард Б. Чейз, Ф. Роберт Джейкобз, Николас Дж. Аквилано. - 10-е изд. - М.: Вильямс, 2007. - 704