Материал: Организация разработки и принятия управленческих решений на предприятии

Внимание! Если размещение файла нарушает Ваши авторские права, то обязательно сообщите нам

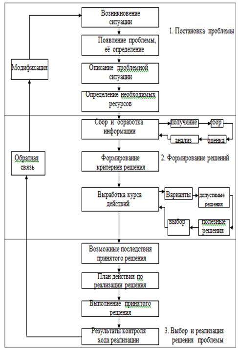
своевременно устранить возникшие в процессе реализации решений отклонения и несоответствия;

принять решение о внесении изменений в ранее принятое решение;

оценить потенциальные возможности, выявить резервы и упущенные возможности, которые могут быть использованы в будущих решениях;

оценить действующую систему принятия решений и разработать мероприятия по ее совершенствованию.

Наиболее важным при организации контроля реализации решения является возможность корректировки этого решения.

Причинами корректировки принятого решения могут быть: ошибки, допущенные в самом решении, изменения в обстановке, происшедшие с момента принятия решения, вызванные непредвиденными внутренними и внешними факторами, неудовлетворительная организация исполнения решений, выявление (появление) дополнительных возможностей, позволяющих перекрыть запланированные результаты. Неизмененное решение (при возникновении такой необходимости) становится не только не эффективным, но и превращается в фактор дезорганизации производства.

При необходимости изменения ранее принятого решения возможны два варианта: внесение необходимых изменений в ранее принятое решение и принятие нового решения в соответствии с новой обстановкой.

Корректировка решения имеет и негативные последствия из-за потери темпов реализации и трудозатрат аппарата управления вследствие несущественных изменений, постоянно вносимых в принятое решение. Всякая целесообразность улучшения решения требует всестороннего изучения и оценки. Стремление быстро внести изменения при неудовлетворительном его выполнении может породить новые ошибки. Поэтому всякой корректировке должны предшествовать: предоставление возможности самим исполнителям найти пути устранения возникших помех (проблем), а также тщательный анализ, как самого решения, так и хода его реализации с учетом новой обстановки.

Завершающим этапом реализации решения является подведение итогов его выполнения. Эта процедура является обязательным элементом эффективного контроля и направлена в большей степени на совершенствование системы принятия решений на предприятии в целом.

Итоги должны проводиться в любом случае, независимо от того, как реализовано решение (выполнены поставленные цели и задачи или они не достигнуты вообще).

В процессе подведения итогов следует: проанализировать все этапы процесса подготовки, принятия и реализации решения; оценить успехи, рассмотреть выявленные в работе исполнителей недостатки и зафиксировать внимание работников на вновь возникших проблемах.

Подведением итогов заканчивается управленческий цикл. В то же время следует всегда иметь в виду, что подведение итогов реализации конкретного решения служит началом нового управленческого цикла, так как создает исходную базу для новых решений.

Заключение

В заключении можно сделать вывод, что анализ и разработка схемы принятия решений не такой уж и легкий процесс, для составления такой схемы необходимо изучить все подробности теории разработки управленческих решений, включая понятие управленческих решений, методы, классификация, структуру разработки управленческих решений, и многое другое.

Непостоянная экономическая и политическая обстановка, сложившаяся в нашей стране, заставляет предприятия тщательней и взвешенно принимать различные решения, составлять планы развития, оценивая существующую реальность. Неоклассическая концепция экономической организации исходит из необходимости принятия субъектами рациональных решений.

Однако приходится констатировать, что в действительности рациональные решения для предприятий маловероятны. Прежде всего, из-за соглашательства и непродуманной политики экономических субъектов.

. Проведённый анализ теоретических основ организации процесса принятия управленческих решений на предприятии позволил выявить, что повышение качества решений, принимаемых руководителями, является важнейшим условием повышения эффективности всего общественного производства.

. Анализ механизма и методов принятия управленческих решений в менеджменте позволил сделать вывод о том, что необходимо и особенно важно уделять особое внимание процессу принятия управленческих решений на любом предприятии.

. В результате рассмотренных управленческих решений можно сформулировать следующие основные рекомендации для организаций:

) внедрение новых методов по управлению персоналом, что предоставит более эффективное использование трудовых ресурсов;

) установление оптимальной интенсивности труда для улучшения результатов труда.

3) замена устаревшей техники - это поможет оптимизировать процесс документооборота на предприятии и более полный и качественный сбор информации;

) повышение качества обслуживания, позволит повысить спрос на услуги, предоставляемые предприятием и заработать известность фирмы на рынке потребителей.

Список использованной литературы

1.   Гертман Мишель менеджмент - М: Нева, 2011.

2.      Джонатан Сазерленд, Дайан Кэнуэлл менеджмент: ключевые понятия - М., 2007.

.        Панов А.И. менеджмент - М.: Юнити, 2009.

.        Парахина В.Н., Максименко Л.С., Панасенко С.В. менеджмент - М: Кнорус, 2005.

.        Прокопчук Л.О. менеджмент - М.: Издательство Михайлова В.А., 2007

.        Словарь-справочник менеджера / Под редакцией Лапусты М.Г. - М.: Инфра-М, 20010.

.        Смирнов Э.А. менеджмент, ориентированный на бренд - М.: Феникс, 2008.

.        Томсон А.А. Стрикленд А. Дж. менеджмент: концепции и ситуации для анализа: перевод с английского - М.:Вильямс, 2009

.        Фатхутдинов Р.А. менеджмент - М.: Издательство дело, 2010

.        Ехлаков Ю.П. Методы и технологии документационного обеспечения управленческих решений / Ю. П. Ехлаков, В. Е. Кириенко, П. В. Сенченко. - Томск:, 2005.

.        Кулагин О.А. Принятие решения в организации. / О.А. Кулагин. - СПб.: Вектор, 2007. - 204 с.

.        Литвак Б.Г. Разработка управленческого решения / Б.Г. Литвак - М. : Дело. 2010

.        Эйтингон В.Н. Методы принятия решений и обработки экспертных оценок в менеджменте / В.Н. Эйтингон. - Воронеж: Изд-во Воронеж, гос. ун-та. 2004.

.        Фатхутдинов Р. А. Управленческие решения. - М.: Инфра-М, 2006.

.        Ехлаков Ю. П. Методы и технологии документационного обеспечения управленческих решений / Ю. П. 2009

Приложение 1

решение менеджмент связь


Приложения 2


Приложения 3