Материал: Характеристика российских систем электронного документооборота

Внимание! Если размещение файла нарушает Ваши авторские права, то обязательно сообщите нам

После регистрации документ направляется руководителю конкретного подразделения. С каждым документом может быть ассоциирован набор заданий по его исполнению, поэтому после рассмотрения документа руководитель выносит задание и назначает исполнителя.

После выполнения задания документ помещается в дело и отправляется автоматически системой на оперативное хранение на центральный компьютер-сервер. Важным этапом работы с электронными сообщениями является установление для них сроков хранения. Срок хранения полученного сообщения устанавливается такой же, который установлен для аналогичного бумажного документа.

Благодаря системе ограничения доступа, вся входящая документация получается наиболее защищенной от несанкционированного доступа, а также от ошибок, возникающих в результате ошибочных (умышленных или случайных) действий персонала при работе с документами.

Работа с исходящей (внутренней) документацией:

·        создание проекта документа;

·        проверка офис-менеджером;

·        согласование (визирование при необходимости);

·        подписание руководителем документа;

·        регистрация документа;

·        направление документа в дело.

Первым этапом можно считать инициирование проекта исходящего документа, который осуществляется путем выдачи задания руководителем подразделения или вызвано необходимостью в ответе на полученный документ самим адресатом. Система поддерживает функцию параллельной работы группы сотрудников над проектом документа.

Далее производится согласование данного проекта документа с заинтересованными подразделениями как внутри организации (визирование), так и в головной компании (согласование). Внутреннее согласование (визирование) осуществляется посредством пересылки через встроенную почтовую службу проекта документа на рабочие места заинтересованных в нем лиц. Внешнее согласование чаще всего производится с подразделениями, находящимися в головной компании. Благодаря «сквозному» делопроизводству, согласование происходит посредством пересылки проекта документа по внутренней электронной почте, без распечатки бумажной копии.

После согласования (визирования) документ направляется руководителю на подпись. Зарегистрированный документ, в зависимости от адресата, распечатывается и передается в бумажном виде посредством различных средств коммуникации. Интеграция «Евфрат-Документооборот» с электронной почтой позволяет также отправить документы по электронной почте как в головную организацию, так и другим внешним адресатам.

.3       Принцип работы «Евфрат-документооборот» в организации

«ЕВФРАТ-Документооборот» - первое в России решение корпоративного уровня в сфере автоматизации документооборота, совмещающее в себе отлаженность и готовность к внедрению коробочного продукта и гибкость проектного решения.

Система ЕВФРАТ позволяет полностью воспроизвести и оптимизировать процессы прохождения документов и задач в организации за счет гибкого механизма проектирования маршрутов. Система поддерживает технологию workflow и предоставляет следующие возможности:

·        создание параллельных и последовательных поручений, подпоручений соисполнителям;

·        проектирование типовых маршрутов движения документов.

Система ЕВФРАТ имеет клиент - серверную архитектуру. Благодаря «HTTP-серверу» и модулю АРМ «Руководитель» доступ к системе может осуществляться через Интернет. Наличие подсистемы обмена документами позволяет организовать территориально-распределённую работу. В качестве базы данных используется СУБД собственной разработки - НИКА, которая поставляется вместе с продуктом. Особенности архитектуры системы и применяемые механизмы позволяют добиться эффективной работы и оптимальной производительности системы электронного документооборота.

Архитектура системы ЕВФРАТ

Система «Евфрат-документооборот» обеспечивает весь жизненный цикл электронных документов в рамках ключевых бизнес-процессов организации:

·        Ввод и регистрация документов

Бумажные и электронные документы могут быть автоматически импортированы в систему. Механизм «понимания» документов (поиск в электронном документе реквизитов и данных) и технология Drag&Recog (распознавание реквизитов с отсканированного документа) обеспечивают максимальную автоматизацию ввода и регистрации документов в системе.


·        Работа с электронными документами

Применяемая схема документооборота обеспечивает хранение документов всех типов в единой базе и предоставляет такие возможности, как пакетный ввод бумажных документов, автоимпорт и поддержка версионности документов, полнотекстовый поиск, создание аналитических отчетов и многое другое.

·        Контроль исполнения

Взаимодействие сотрудников в ходе бизнес-процессов поддерживается системой согласований и поручений, гарантированно повышающей исполнительскую дисциплину. Важный документ не потеряется в ходе согласований. Всегда есть возможность отследить, на какой стадии работы он находится. Время согласования документов сокращается в разы.


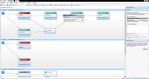
·        Оптимизация движения документов (технология Workflow)

Реальные бизнес-процессы компании поддерживаются за счет использования концепций WorkFlow и BPM. В визуальном редакторе можно создавать жесткие и гибкие маршруты любой сложности, где блоки схемы и связи представлены в наглядной графической форме. Автоматически выполняются наиболее стандартизированные операции: регистрация документов, присоединение файлов, запуск документов по типовым маршрутам, создание связей между документами, формирование типовых документов и подготовка ответов на запросы по шаблонам.

·        Рассылка документов

Автоматическая рассылка документов по адресам электронной почты позволяет избавиться от рутинных процессов, на которые тратится значительная часть рабочего времени. Вы можете настроить уведомления на все возможные случаи для разных типов пользователей.


·        Хранение документов

Система позволяет создать единый электронный архив документов практически неограниченного объема и эффективно управлять им. Поддержка версионности позволяет вести всю историю изменений документа, не упустив ни малейшей детали. Благодаря средствам оперативного поиска вы сможете найти нужный документ за секунды, а система автоматического резервного копирования позволит надежно сохранять базу документов.


·        Внутренняя почта

Система позволяет осуществлять внутреннюю переписку между сотрудниками с использованием встроенного почтового клиента, обладающего всеми функциями стандартных почтовиков. Таким образом, пользователи могут обмениваться всеми типами информации в рамках единой системы.


Преимущества системы ЕВФРАТ:

·        Для установки и эксплуатации системы ЕВФРАТ не требуется наличия дополнительного программного обеспечения. В отличие от аналогичных программ, предлагаемых на рынке, система функционирует на собственной встроенной СУБД «Ника», которая входит в комплект поставки.

·        Соответствие нормативным требованиям российского делопроизводства, а также требованиям стандарта ISO 9000. Система разработана в полном соответствии с рекомендациями WfMC (Workflow Management Coalition).

·        Система ЕВФРАТ обладает интуитивно понятным интерфейсом, проста и удобна в настройке и использовании.

·        Наличие в системе встроенного инструментария (Дизайнер форм, Дизайнер маршрутов, Менеджер журналов и отчётов) для адаптации системы под требования организации.

·        В системе реализована необходимая функциональность для полноценной работы с документами и деловыми процессами с поддержкой технологии workflow.

·        Наличие встроенных средств сканирования и распознавания объектов с поддержкой поточного сканирования. Уникальная технологическая разработка, созданная специалистами компании Cognitive Technologies - технология Drag and Recog (распознавание «на лету»), а также встроенный модуль просмотра и печати.

·        Расширенные возможности поиска с применением морфологического анализа текста.

·        Возможности построения отчётов и журналов с помощью встроенного генератора отчётов.

·        Возможности работы с документами и поручениями при помощи веб-браузера из любой точки мира.

·        Применение сертифицированных средств криптографического шифрования и использование электронной цифровой подписи.

·        Разграничение прав доступа и использование механизма ролей.

·        Простое администрирование системы возможностями АРМ «Администратор»

·        Открытый API для создания интеграционного программного обеспечения на платформе системы ЕВФРАТ.

Таким образом, автоматизированная система «Евфрат-Документооборот» помогает создать единое пространство управления филиальной структурой и осуществлять сквозной контроль за исполнением заданий, выданных филиалам.

ЗАКЛЮЧЕНИЕ

В современной организации системы электронного документооборота (СЭД) становятся обязательным элементом ИТ-инфраструктуры. С их помощью повышают эффективность деятельности коммерческие компании и промышленные предприятия, а в государственных учреждениях на базе технологий электронного документооборота решаются задачи внутреннего управления, межведомственного взаимодействия и взаимодействия с населением.

Сущность электронного документооборота заключается в том, что при его внедрении в организацию уменьшается объем бумажных носителей, упрощается процедура регистрации документов, увеличивается объем хранимой информации.

Для достижения цели данной работы были выполнены все поставленные задачи: проведен анализ электронных систем документирования управленческой деятельности в организации; разработаны основные критерии выбора эффективной автоматизированной системы управления документацией; внедрена система электронного документооборота «Евфрат-документооборот» в рамках организации.

Система «ЕВФРАТ-Документооборот» является практичной, простой в обращении, с минимальными требованиями и демократичной ценой. Именно благодаря этим качествам она получила широкое распространение.

Важность внедрения современных СЭД в организации сохранилась и в будущем их значимость будет только усиливаться.

СПИСОК ИСПОЛЬЗОВАННЫХ ИСТОЧНИКОВ

1. Гражданский кодекс Российской Федерации (части первая, вторая и третья)

М.: Инфра-М, 2007 - 512 с.

. Федеральный закон от 10 января 2002 года «Об электронной цифровой подписи» // СЗ РФ № 2, 2002.

. Баскаков, М.И.. Современное делопроизводство / М. И. Баскаков. - Ростов-на-Дону: Феникс, 2007.-260 с.

4. Баласанян, В.Э. Электронный документооборот - основа эффективного управления современным предприятием / В.Э. Баласанян // Секретарское дело. - 2008.- №2. - С. 46-48.

. Бобылева, М.П. Вопросы использования элементов электронного документооборота внутри организации / М.П. Бобылева // Секретарское дело. - 2010. - №2. - С. 15-17.

. Бобылева, М.П. Выбор программного продукта для автоматизации документооборота / М.П. Бобылева // Делопроизводство. - 2012. - №2. - С.27-33.

7. Домарев, В.В. Защита информации и безопасность компьютерных систем/ В.В. Домарев. - К.: «Диа-Софт», 2009. - 38 с.

. Саблин, В.К. О внедрении электронного документооборота / В.К. Саблин // Аудит. - 2010. - №5. - С.6

. Сборец, М.В. О внедрении системы электронного документооборота в ОАО АИБ «Академхимбанк» / М.В. Сборец // Справочник секретаря и офис-менеджера. - 2010. - №9. - С. 48-56.

10. <#"775502.files/image009.gif">