Информационное обеспечение организовано в виде информационной базы.
Информационная база Системы представляет собой совокупность баз данных, хранилищ данных, файлов.
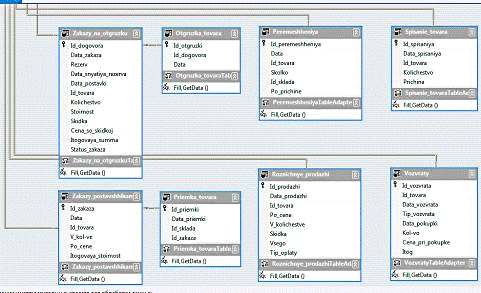
Структура информационной базы Системы на уровне баз данных является многоуровневой, иерархической.
Структура базы данных представлена в приложении В.
.8 Решения по составу программных средств
Для работы сервера базы данных АС «Склад» необходимо наличие операционной системы Microsoft Windows Server 2003/2008.
Для работы клиентского программного обеспечению необходимо наличие
операционной системы Microsoft Windows XP/Vista/Seven.
.9 Решения по эргономике и технической эстетике
Система должна иметь стандартный оконный интерфейс взаимодействия с операционной системы Windows. Интерфейс программы должен быть понятным пользователю.
Дизайн АС «Склад» должен удовлетворять следующим требованиям по эргономике и технической эстетике:
- обеспечивать минимум усилий и временных затрат пользователя для навигации по интерфейсным элементам АС «Склад»;
- обладать развитой системой поиска информации, в том числе и посредством контекстного поиска.
- корректно отображаться при всех возможных разрешениях и количестве одновременно отображаемых цветов монитора;
- сохранять идентичность отображения на большинстве современных ОС;
- обладать системой подсказок в местах, где у пользователя потенциально могут возникнуть затруднения;
- обеспечивать приемлемый результат при распечатке страниц
отчетов, справок и прочих печатных форм на принтере;
.10 Решения по лингвистическому обеспечению
.10.1 Решения по языку автоматизации
Так как основным потребителем информации АС «Склад» являются граждане и организации Российской Федерации, то основным языком Системы должен быть государственный язык Российской Федерации - русский в виде совокупности диалоговых элементов окон диалога.
Система реализована на основе многооконного интерфейса. Диалог с пользователем осуществляться в виде «вопрос-ответ» и представляет собой последовательность окон, которые могут включать текстовую информацию. Внешний вид диалога соответствует макетам экрана.
Экранные формы приведены в приложении Д.
Система должна реагировать на непредусмотренные и некорректные действия пользователя и выдавать соответствующие сообщения.
4.10.2 Кодировка подготавливаемых и хранимых документов
Все документы, а также данные хранимые в базах данных, хранятся в
кодировке Windows 1251 (Кириллица).
.10.3 Решения по языку программирования
В качестве языка программирования используется С#.
.11 Решение по взаимодействию с другими системами
Клиентские системы функционируют под управлением операционных систем Microsoft Windows 2000/2003/XP/Vista/7.
Система управления базы данных функционируют под управлением операционных систем Microsoft Windows Server 2003/2008.
Модернизация программных средств системы возможна расширением функций, в том числе в части автоматического взаимодействия с другими системами (программными комплексами).
При развитии технологий обмена и связи с БД, в данную систему могут быть легко внесены изменения с учетом использования новых технологий, переписыванием кода для связи по этой технологии.
Код, отвечающий за интерфейс с пользователем, различный статистический
расчет и вывод информации при этом не изменятся.
.13 Решение по изменению количества услуг и приложений
Изменение количества услуг и приложений оказывает основное влияние на
нагрузочную способность серверов баз данных АС «Склад». Увеличение нагрузочной
способности может выполняться как за счет увеличения мощности серверов, так и
за счет увеличения их количества путем объединения в кластеры. Необходимо
отметить, что система адаптируется к увеличению нагрузочной способности без
необходимости изменения архитектуры или установки дополнительного программного
обеспечения; добавление новых серверов не приводит к остановке функционирования
Системы.
.14 Решение по средствам антивирусной защиты
Задача обеспечения антивирусной защиты корпоративной сети - одна из первоочередных задач в процессе построения комплексной защиты любой информационной системы.
Антивирусную защиту АС «Склад» предлагается осуществить с помощью комплекса Kaspersky Business Space Security.
Данный программный продукт обладает всеми требованиями, которые указаны в пп. 4.1.7.3 Технического задания [1].Business Space Security - это решение для защиты рабочих станций, ноутбуков, смартфонов, а также файловых серверов в составе корпоративной сети от современных компьютерных угроз.
Данный продукт обладает следующим набором функций:
- антивирусная защита ключевых узлов сети: рабочих станций, ноутбуков, смартфонов и файловых серверов;
- поддержка всех основных операционных систем для рабочих станций: Microsoft Windows, Linux и Mac;
- оптимальное использование ресурсов компьютера благодаря новому антивирусному ядру;
- масштабируемость;
- расширенная проактивная защита рабочих станций и файловых серверов от новых вредоносных программ;
- проверка электронной почты и интернет- трафика в режиме реального времени;
- персональный сетевой экран: защита при работе в сетях любого типа, включая Wi-Fi;
- локальная защита от нежелательных писем и фишинга;
- предотвращение кражи данных при потере смартфона;
- защита файловых серверов под управлением Windows, Linux и Novell NetWare;
- полноценная защита терминальных серверов и кластеров серверов;
- распределение нагрузки между процессорами сервера.
Возможности администрирования средств антивирусной защиты Kaspersky Business Space Security:
- централизованная установка, управление и обновление;
- единая консоль администрирования;
- актуальная централизованная информация о статусе антивирусной защиты сети (dashboards);
- контроль использования сотрудниками внешних устройств;
- специальная политика безопасности для мобильных пользователей;
- поддержка технологий контроля доступа к сети (Cisco NAC и Microsoft NAP);
- развитая система отчетов о состоянии защиты.
.15 Решение по надежности
Все АРМ и сервера БД, используемые в системе, необходимо снабдить источниками бесперебойного питания.
Расчет мощности ИБП осуществляется по таким расчетным и задаваемым параметрам, как:
- мощность нагрузки;
- коэффициент мощности нагрузки;
- пусковые токи потребителей с мощностью, соизмеримой с номинальной мощностью ИБП;
- время автономной работы ИБП;
- время зарядки батарей;
- требования к надежности.
При
расчете необходимой мощности ИБП, включаемых в параллельный комплекс,
учитывается, что при отказе одного ИБП мощность оставшихся должна
соответствовать мощности нагрузки. Данноет ребование выражается значением![]()
, где ![]()
-
количество ИБП, обеспечивающих продолжение работы АСУ «Сервис» при отказе одного.
В простейшем случае ![]()
=1,
однако при этом в нормальном режиме каждый из ИБП будет загружен только на 50%.
Так как загрузка ИБП на 100% лишает систему возможности увеличения мощностей
нагрузки и ограничивает перегрузочную способность, а с уменьшением нагрузки
уменьшается коэффициент полезного действия ИБП и возможно появление нелинейных
искажений на входе ИБП, рациональной представляется система, состоящая из
четырех ИБП, каждый из которых в любом режиме загружен не более чем на 75%.
Практический опыт подтверждает целесообразность такого решения. При этом
коэффициент использования источников бесперебойного питания рассчитывается по
следующему выражению:
![]()
(1)
Установленная
мощность ИБП соотносится с расчетной мощностью нагрузки![]()
:

(2)
Шкала
номинальных мощностей ИБП дискретная, следовательно, выбирается ближайшее
большее значение![]()
. Расчет![]()
сопряжен
с некоторыми трудностями, поскольку нормы проектирования не определяют удельные
мощности нагрузок средств информатизации и телекоммуникаций. Ведомственные
нормы проектирования ВСН 59-88 приводят значения для терминальных устройств и
больших ЭВМ (мэйнфреймов), что не подходит для компьютерных сетей и серверов.
5. Мероприятия по подготовке к вводу АС «Склад»
.1 Мероприятия по обучению и проверке квалификации персонала
.1.1 Решение по численности персонала и режиму его работы
Для поддержки функционирования АС «Склад» Заказчиком должна быть создана Служба эксплуатации, персонал которой должен обладать знаниями в области информационных и сетевых платформ, на которых будет реализована АС «Склад», а также опытом администрирования баз данных.
В состав персонала, необходимого для обеспечения эксплуатации комплекса средств автоматизации (КСА) Системы, должны входить:
- администратор Системы - выделенный персонал, в обязанности которого входит выполнение специальных технологических функций;
- эксплуатационный персонал - специалисты, обеспечивающие функционирование технических и программных средств, обслуживание и обеспечение рабочих мест пользователей.
В штатном режиме функционирования АС «Склад» указанные сотрудники
выполняют свои функциональные обязанности 4-8 часов в течение рабочего дня.
.1.2 Обучение персонала АС «Склад»
Для корректного обслуживания АС «Автосервис» необходимо провести подготовку персонала.
Квалификация персонала должна быть подтверждена соответствующими
удостоверениями о прохождении переподготовки или повышении квалификации,
выданной в организации, имеющей лицензию на оказание образовательных услуг.
.1.2.1 Обучение администратора АС «Склад»
Обучение администратора АС «Автосервис» производится в объеме:
- "Администрирование MS SQL Server 2005/2008.";
- 6419 “Настройка, управление и обслуживание серверов Windows Server 2008 <#"877382.files/image007.gif">
Рисунок
1- Функциональный блок и интерфейсные дуги
Детализация функциональных систем (TO-BE)
Рисунок
2 - Детализация функции «функция мастера-приемщика»
Рисунок
3 - Детализация функции «функция технического персонала»
Рисунок
4 - Детализация функции «Функция зав. складом»
Структура базы данных

Макеты экранных форм
Рисунок 5
-Справочник «Клиенты»
Рисунок 6 - Справочник «Персонал»
Рисунок 7 - Справочник «Автомобили»
Рисунок 8 - Справочник «Контрагенты»
Рисунок 9 - Справочник «Заказ-наряд»
Рисунок 10 - Справочник «Работы»
Рисунок 11 - Справочник «Резервирование товаров»
Рисунок 12 - Справочник «Запчасти»
Рисунок 13 - Справочник «Склад»
Рисунок 14 - Справочник «Контрагенты»
Рисунок 15 - Справочник «Счет-фактура»
Рисунок 16 - Справочник «Платежное поручение»
Рисунок 17 - Детали в наличии
Рисунок 18 - Инвертаризация по складу
Рисунок 19 - Список выполненных и выполняемых работ
Рисунок 20 - Результат запроса по автомобилям
Рисунок 21 - Результат запроса по автомобилям младше 2005 года
Рисунок 22 - Результат запроса на создание книги номеров клиентов
Рисунок 23 - Результат запроса по платежным поручениям
Рисунок 24 - Результат запроса о не оплативших услуги клиентах