Материал: АРМ бухгалтера жилищного кооператива

Внимание! Если размещение файла нарушает Ваши авторские права, то обязательно сообщите нам

Рисунок 4 - Структура запроса "Должники"

Рисунок 5 - Результат запроса "Должники"

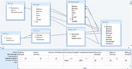
Запрос квитанции на оплату по определенной квартире

Рисунок 6 - Структура запроса "Квитанция на оплату"

Рисунок 7 - результат запроса "Квитанция на оплату"

3) Создание диаграммы по сумме оплаты и квартире

Рисунок 8 - Диаграмма "Сумма оплаты

4) Формирование квитанции об оплате

база данные паспортный интерфейс

Рисунок 9 - структура запроса на оплату

Параметры запуска базы данных были настроены таким образом, что пользователь при запуске программы имеет доступ к окну базы, всем кнопкам ее редактирования и пунктам меню.

9. Инструкция пользователя

В таблице жильцов кооперативного дома имеются все данные: улица, дом, квартира, ФИО, льгота (если есть); также в соответствующие таблицы внесены услуги, тарифы на них и льготы с наименованием и процентом льготы.

. Пункт меню

При необходимости можно изменить цену тарифа. Для этого нужно найти необходимую услугу, изменить цену тарифа и нажать "Сохранить запись". Также в данном разделе можно добавить отсутствующую услугу нажатием кнопки "Добавить запись".

. Пункт меню

Здесь по коду льготы можно найти с помощью "бинокля" категорию льготы и льготный процент оплаты коммунальных услуг

. Пункт меню

Здесь начинается расчет коммунальных услуг. При нажатии этой кнопки выпадающим списком нужно выбрать рассчитываемый адрес (улица, дом, квартира), услугу и вручную ввести показания счетчика данной услуги. Затем указать дату месяца оплаты и нажать "Запись". Данные сохранены.

. Пункт меню

В этом пункте меню при выборе из выпадающих списков месяца, года, адреса можно сформировать квитанцию на оплату. Кроме того при разных вариантах фильтра (месяц, год или месяц, год, улица и т.п.) можно сформировать печать должников, ведомость оплаты коммунальных услуг либо сформировать диаграмму сумм оплаты.

. Пункт меню

В этом пункте можно внести данные по факту оплаты: при выборе нужного адреса с помощью кнопки "Поиск" в окне появится название услуги и сумма к оплате. При нажатии кнопки "Оплатить" данный жилец оплачивает свои счета и здесь же можно распечатать квитанцию об оплате.

В каждом пункте меню есть кнопка возврата на главную форму приложения. Чтобы закрыть данное автоматизированное рабочее место, на главной форме есть кнопка .


Заключение

В процессе работы над курсовым проектом по дисциплине "Базы данных" были изучены основные теоретические положения по созданию баз данных, и рассмотрена практическая реализация поставленной задачи. Разработан программный продукт с помощью стандартной программы Microsoft Access, который позволяет выполнить все задачи по созданию и сопровождению баз данных.

Разработанная программа позволяет:

хранить информацию;

выводить в удобной форме;

производить выборку данных по различным параметрам;

создавать диаграмму;

автоматизировать обработку информации;

выводить выходные документы на печать.

Исходя из вышеизложенного можно сделать вывод о выполнении задания на курсовое проектирование.

Литература

Базы данных: учебно-практическое пособие / С. М. Диго - М. : ЕАОИ, 2011, - Электронное издание (гриф УМО).

Баринов А.Н., Вендров А.М. Системы управления базами данных и знаний - М.: Финансы и статистика, 2011.

Гетц К., Литвин П., Бэрон Э. Microsoft Access 2007. Сборник рецептов для профессионалов - Спб: Питер, 2012.

Гончаров А.Ю. Access 2007 Самоучитель с примерами М.: «Кудиц- ПРЕСС», 2010.

Енин А.Н. Локальная СУБД своими руками. -М.: «Солон- Пресс», 2012.

Кошелев В. Е. Access 2007. Эффективное использование. М.: Бином- Пресс, 2012.

Кузин А.В. Разработка баз данных в системе Microsoft Access. «Инфра- М» , 2014.

Лимеев А.В. Тестирование программ. - Спб.:БХВ - Санкт-Петербург, 2009.

Новиков Б.С. Настройка приложений баз данных - Спб.:БХВ - Санкт-Петербург, 2012.

Тарасов С.В. СУБД для программиста. Базы данных изнутри. - Спб.:БХВ- Санкт-Петербург, 2014.