Материал: 2

Внимание! Если размещение файла нарушает Ваши авторские права, то обязательно сообщите нам

ГУАП

КАФЕДРА № 41

ОТЧЕТ

ЗАЩИЩЕН С ОЦЕНКОЙ

ПРЕПОДАВАТЕЛЬ

ассистент

В.В. Боженко

должность, уч. степень, звание

подпись, дата

инициалы, фамилия

ОТЧЕТ О ЛАБОРАТОРНОЙ РАБОТЕ №2

Создание БД на сервере MySQL

по курсу: Клиент-серверные информационные системы

РАБОТУ ВЫПОЛНИЛА

СТУДЕНТКА ГР.

4716

С.А. Янышева

подпись, дата

инициалы, фамилия

Санкт-Петербург

2020

Лабораторная работа № 2

Создание БД на сервере MySQL

  1. Цель работы

Изучить операции по созданию и заполнению базы данных на сервере MySQL.

  1. Описание выполненных действий

Была создана база данных lr_2 в Workbench, в которой были созданы 6 таблиц: discipline, teachers, parents, students, classes, результат продемонстрирован на рисунке 1.

Рисунок 1 – Создание базы данных и таблиц в Workbench

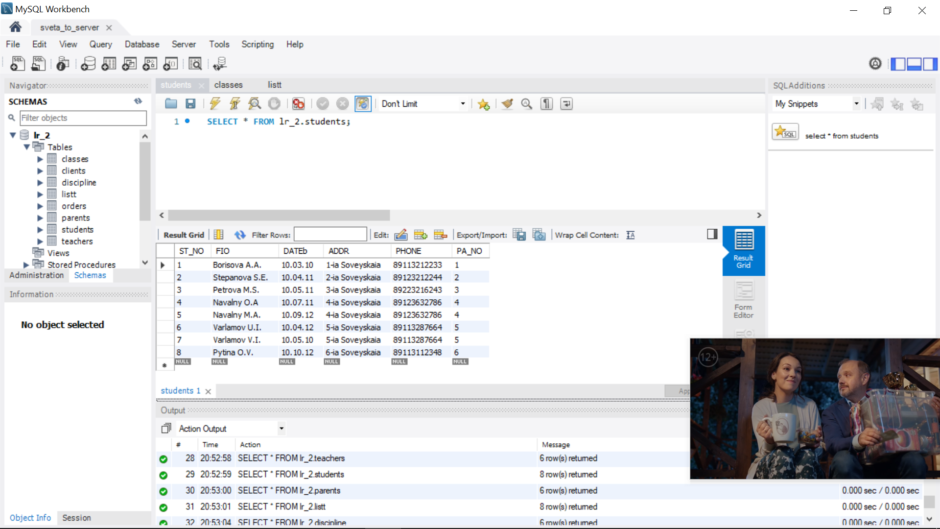
Далее в таблицы добавили строки с данными (рисунок 2-6).

Рисунок 2 – Заполненная таблица discipline в Workbench

Рисунок 3 – Заполненная таблица teachers в Workbench

Рисунок 4 – Заполненная таблица parents в Workbench

Рисунок 5 – Заполненная таблица students в Workbench

Рисунок 6 – Заполненная таблица classes в Workbench

Рисунок 7 – Заполненная таблица listt в Workbench

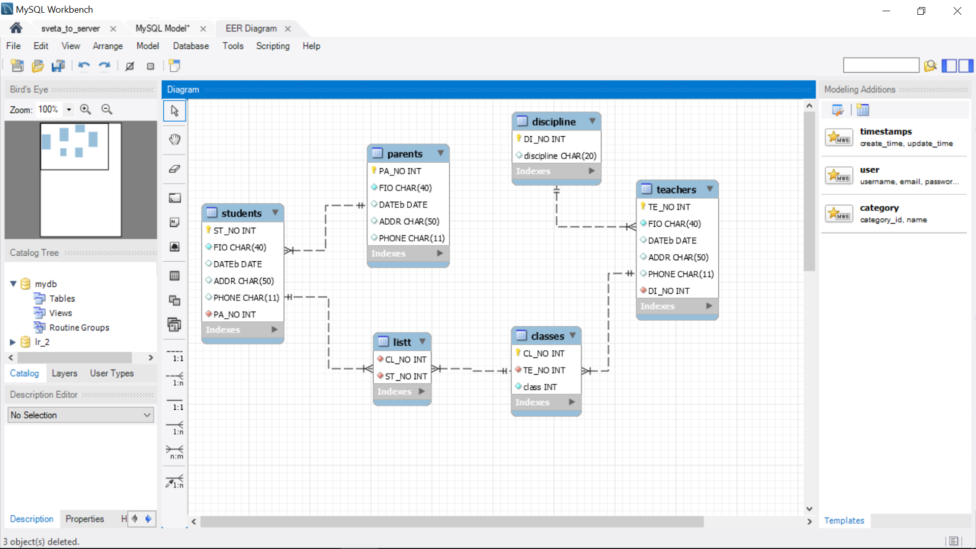
Рисунок 8 – Схема данных

  1. Листинг программного кода

Листинг создания таблиц

use lr_2;

create table discipline (

DI_NO int NOT NULL primary key,

discipline char(20));

create table teachers (

TE_NO int NOT NULL primary key,

FIO char(40) NOT null,

DATEb date,

ADDR char(50),

PHONE char(11),

DI_NO int NOT NULL,

foreign key (DI_NO) references discipline (DI_NO)

on update cascade);

create table parents (

PA_NO int NOT NULL primary key,

FIO char(40) NOT null,

DATEb date,

ADDR char(50),

PHONE char(11));

create table students (

ST_NO int NOT NULL primary key,

FIO char(40) NOT null,

DATEb date,

ADDR char(50),

PHONE char(11),

PA_NO int NOT NULL,

foreign key (PA_NO) references parents (PA_NO)

on update cascade);

create table classes (

CL_NO int NOT NULL primary key,

TE_NO int NOT NULL,

class int NOT NULL,

foreign key (TE_NO) references teachers (TE_NO)

on update cascade);

create table listt (

CL_NO int NOT NULL,

ST_NO int NOT NULL,

foreign key (CL_NO) references classes (CL_NO)

on update cascade,

foreign key (ST_NO) references students (ST_NO)

on update cascade);

Листинг заполнения таблиц

USE lr_2;

insert into discipline values ('1', 'Algebra');

insert into discipline values ('2', 'Biology');

insert into discipline values ('3', 'Drawing');

insert into discipline values ('4', 'Chemistry');

insert into discipline values ('5', 'Geography');

insert into discipline values ('6', 'History');

insert into teachers values ('1', 'Shyb E.A.', '10.10.85', '8-ia Soveyskaia', '89113212233', '2');

insert into teachers values ('2', 'Ianysheva S.A.', '10.03.97', 'Polevaia', '89113212244', '5');

insert into teachers values ('3', 'Petrova U.D.', '15.06.77', 'Mira', '89113216243', '4');

insert into teachers values ('4', 'Kaz I.A.', '10.11.86', 'Lygovaia', '89113632786', '1');

insert into teachers values ('5', 'Vagna E.A.', '10.04.87', 'Planovaia', '89113287664', '2');

insert into teachers values ('6', 'Smirnova L.D.', '13.06.97', 'Marshala', '89113112348', '6');

insert into parents values ('1', 'Borisova', '1-ia Soveyskaia', '89113212233');

insert into parents values ('2', 'Stepanova', '2-ia Soveyskaia', '89123212244');

insert into parents values ('3', 'Petrova', '3-ia Soveyskaia', '89223216243');

insert into parents values ('4', 'Navalny', '4-ia Soveyskaia', '89123632786');

insert into parents values ('5', 'Varlamov', '5-ia Soveyskaia', '89113287664');

insert into parents values ('6', 'Pytina', '6-ia Soveyskaia', '89113112348');

insert into students values ('1', 'Borisova A.A.','10.03.10', '1-ia Soveyskaia', '89113212233', '1');

insert into students values ('2', 'Stepanova S.E.', '10.04.11','2-ia Soveyskaia', '89123212244', '2');

insert into students values ('3', 'Petrova M.S.', '10.05.11','3-ia Soveyskaia', '89223216243', '3');

insert into students values ('4', 'Navalny O.A', '10.07.11','4-ia Soveyskaia', '89123632786', '4');

insert into students values ('5', 'Navalny M.A.', '10.09.12','4-ia Soveyskaia', '89123632786', '4');

insert into students values ('6', 'Varlamov U.I.', '10.04.12','5-ia Soveyskaia', '89113287664', '5');

insert into students values ('7', 'Varlamov V.I.', '10.05.10','5-ia Soveyskaia', '89113287664', '5');

insert into students values ('8', 'Pytina O.V.', '10.10.12','6-ia Soveyskaia', '89113112348', '6');

insert into classes values ('1', '1', '4a');

insert into classes values ('2', '2', '3a');

insert into classes values ('3', '5', '2a');

insert into classes values ('4', '3', '1a');

insert into listt values ('2', '1');

insert into listt values ('2', '7');

insert into listt values ('3', '2');

insert into listt values ('3', '3');

insert into listt values ('3', '4');

insert into listt values ('4', '6');

insert into listt values ('4', '5');

insert into listt values ('4', '8');

  1. Выводы о проделанной работе

В ходе выполнения данной лабораторной работы были созданы таблицы, связи между ними, а также они были заполнены данными.