Материал: Разработка базы данных для накопительных и скидочных систем в магазине продажи одежды

Внимание! Если размещение файла нарушает Ваши авторские права, то обязательно сообщите нам

Разработка базы данных для накопительных и скидочных систем в магазине продажи одежды













Разработка базы данных для накопительных и скидочных систем в магазине продажи одежды

Содержание

Введение

Глава 1. Анализ предметной области

1.1 Общее описание предметной области "накопительная и скидочная система в магазине продажи одежды"

1.2 Описание работы системы

Глава 2. Инфологическое проектирование модели базы данных

2.1 Схема "сущность-связь". Нотация Питера Чена

2.2 Реляционная модель базы данных

Глава 3. Проектирование базы данных на языке SQL

3.1 Заполнение данных

3.2 Вывод данных для отчетности

Заключение

Список использованной литературы

Приложение

Введение


База данных - представленная в объективной форме совокупность самостоятельных материалов (статей, расчётов, нормативных актов, судебных решений и иных подобных материалов), систематизированных таким образом, чтобы эти материалы могли быть найдены и обработаны с помощью электронной вычислительной машины (ЭВМ).

База данных - совокупность данных, хранимых в соответствии со схемой данных, манипулирование которыми выполняют в соответствии с правилами средств моделирования данных.

MySQL (My Structured Query Language) - это популярная система управления базами данных (СУБД), очень часто применяемая в сочетании с PHP.

Целью курсовой работы является закрепление основ и углубление знаний в области проектирования структуры базы данных, разработке и реализации модели базы данных, а также в приобретении практических навыков проектирования реляционной базы данных.

Курсовая работа состоит из введения, трех глав, заключения и списка использованной литературы.

Во введении обоснована необходимость создания базы данных, изложены цели и задачи преследуемые при проектировании, дана информация о средствах разработки.

В первой главе проведен анализ предметной области. В данной главе определяются основные понятия предметной области, необходимые для дальнейшего описания работы используемых методов.

Во второй главе решаются вопросы инфологического проектирования модели базы данных посредством создания ER-диаграммы и разработки реляционной модели. Описываются необходимый набор сущностей, отражающих предметную область и информационные потребности пользователей, а также необходимый набор атрибутов каждой сущности. Дается описание состава отношений базы данных и набора атрибутов каждого отношения.

В третьей главе происходит непосредственное проектирование базы данных путем создания выражений на языке SQL, а так же происходит создание необходимых выражений, выполняющих выборку данных из созданной базы данных и решающих поставленные задачи.

В заключении курсовой работы перечисляются и анализируются полученные результаты, формируются выводы по результатам создания базы данных.

Глава 1. Анализ предметной области


1.1 Общее описание предметной области "накопительная и скидочная система в магазине продажи одежды"


Сильная конкуренция в условиях современного бизнеса диктует свои условия руководителям торговых предприятий. Продуманная дисконтная система, система скидок в магазине - это важный аргумент в конкурентной борьбе.

Что такое дисконтная система?

Дисконтная система (дисконтная политика) - это набор правил, условий, которые обуславливают способы предоставления скидок покупателям. Это методы работы с клиентами, регулирующие сам процесс передачи товара или оказания услуги, целью которых является удержание покупателя, формирование у него положительного образа вашей компании, повышение лояльности вашего клиента по отношению к вашему бизнесу, путем предоставления ему определенных выгод.

Дисконтная система. Это система (программа), в которой ведется непосредственно учет клиентов: хранится информация о совершенных покупках, личные данные и т.п., задаются условия для предоставления скидок покупателям. Функциональность дисконтной системы зависит от задач, которые ставит перед собой торговое предприятие.

Дисконтные карты. По технологии изготовления и применения дисконтные карты могут быть простым куском пластика, или содержать штрих код или магнитную полосу для считывания сканером или ридером магнитных карт. Дисконтная карта - часть имиджевой стратегии компании, на нее, как правило, наносят изображение, соответствующее корпоративному стилю.

Для запуска скидочных карт или купонов в магазине обязательно нужна программа, которая может автоматически рассчитывать скидки по карте и вести их учет! Иначе, как вы можете быть уверены, что скидка не пошла в карман продавцу? Ведь проверить сколько человек посетило магазин с карточками и получили по ним скидки вручную очень сложно.

Задачей курсовой работы является проектирование и разработка базы данных "Накопительная и скидочная система в магазине продажи одежды".

1.2 Описание работы системы


·        Составить информацию о покупателе

·        Обновление данных клиента

·        Добавление нескольких размеров к одному товару

·        Один товар на нескольких цветах

·        Разделить товары на категории и подкатегории

·        Собрать картинок товара с разных ракурсов

·        Полное информация про производителей товара

·        Узнать о сумме продаж

·        Собрать информацию продавцов

·        Внедрить дисконтную систему

·        Предоставлять скидок на покупки

·        Поиск товара

·        Формирование чека

·        Назначить размеры скидок

·        Назначить тип для дисконтных карт

·        Для карты "BRONZE” назначить скидку 5%

·        Для карты "SILVER” назначить скидку 7%

·        Для карты "GOLD” назначить скидку 10%

·        Для карты "PLATINA" назначить скидку 20%

Глава 2. Инфологическое проектирование модели базы данных


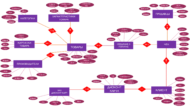
2.1 Схема "сущность-связь". Нотация Питера Чена


Рисунок 2.1 Нотация Питера Чена. Схема "сущность-связь"

Информационно-логическая модель отображает данные предметной области в виде совокупности информационных объектов и связей между ними. Эта модель представляет данные, подлежащие хранению в базе данных.

Сущность или информационный объект - это информационное описание некоторого реального объекта, процесса, явления или события. Сущность образуется совокупностью взаимосвязанных реквизитов, представляющих качественные и количественные характеристики предметной области.

Сущность может иметь множество реализаций - экземпляров. Например, каждый экземпляр объекта Преподаватель представляет конкретное физическое лицо. Экземпляр характеризуется совокупностью конкретных значений атрибутов и должен однозначно идентифицироваться значением ключа сущности, который может состоять из одного или нескольких ключевых атрибутов. Атрибут или несколько атрибутов, значения которых уникальным образом идентифицируют каждый экземпляр сущности, являются потенциальным ключом данной сущности. Потенциальных ключей может быть несколько. Таким образом, атрибуты подразделяются на ключевые и альтернативные. Значения каждого атрибута выбираются из соответствующего множества значений, включающего все потенциальные значения, которые могут быть присвоены атрибуту. Это множество значений называется доменом.

Исследовав предметную область, выделили следующие сущности

. Товары

. Категории

. Характеристики товара

. Картинки товара

. Производители

. Сведение о покупке

. Чек

. Продавцы

. Клиент

. Дисконт карта

. Тип дисконт карт

А так же определен перечень необходимых атрибутов для каждой сущности и проведена их классификация:

Таблица 1

Сущность

Атрибут

Товары

Индекс Имя Цена Описание Индекс производителя Наличие на складе фото

 Категории

Индекс Индекс родителя Имя Описание фото

 Характеристики товара

Индекс Индекс товара Название характеристики Цена из за характеристики Значение характеристики

 Картинки товара

Индекс Индекс товара Фото Титул

 Производители

Индекс Имя Инфо Логотип Контакты Сайт Страна

 Сведение о покупке

Индекс Индекс чека Индекс продукта Индекс количество Сумма

 Чек

Индекс Дата Индекс клиента Скидка Итого Индекс продавца

 Продавцы

Индекс Фамилия Имя Отчество День рождения Телефон Адрес

Клиент

Индекс Имя Фамилия Отчество Пол День рождения Телефон Email

Дисконт карта

Индекс Серия номер Тип Накопления Индекс клиента

Тип дисконт карт

Индекс Имя Скидка в % Описание фото


Описание основных связей между сущностями (рисунок 2.1):

база предметная область модель

Таблица 2

Сущность

Связь

Сущность

Тип

1

Товары

имеет

Характеристики товара

Один ко многим

2

Товары

принадлежит

Категория

Многие к одному

3

Продавцы

отдают

Чек

Один ко многим

4

Сведение о Покупке

суммируется

Чек

Один ко многим

5

Товары

продается

Сведение о Покупке

Многие к одному

6

Товары

фотографируют

Картинки товара

Один ко многим

7

Производители

производят

Товары

Один ко многим

8

Клиент

берет

Чек

Один ко многим

9

Клиент

имеет

Дисконт карта

Один ко одному

10

Дисконт карта

принадлежит

Тип дисконт карт

Многие к одному

 

2.2 Реляционная модель базы данных


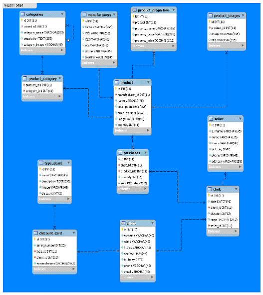
После создания ER-диаграммы стало возможным создание реляционной модели базы данных, отражающей состав отношений базы данных и набор атрибутов каждого отношения (рисунок 2.2).

Рисунок 2.2 Реляционная модель базы данных

Описание таблиц базы данных:

Таблица 3. Атрибуты таблицы "Категории" (categories)

Ограничения

Название столбцов

Тип данных

Описание

PK NOT NULL

id

INTEGER (11)

индекс категории

FK NOT NULL

parent_id

INTEGER (11)

индекс родителя


category_name

Varchar (255)

название категории


description

TEXT (255)

описание


category_image

Varchar (45)

картинка



Таблица 4. Атрибуты таблицы "Производители" (manufacturers)

Ограничения

Название столбцов

Тип данных

Описание

PK NOT NULL

id

INTEGER (11)

индекс


name

Varchar (255)

название


info

Varchar (255)

информация


logo

Varchar (45)

логотип


site

Varchar (45)

web сайт


phone

Varchar (45)

телефон номер


country

Varchar (45)

страна


Таблица 5. Атрибуты таблицы "Товары" (product)

Ограничения

Название столбцов

Тип данных

Описание

PK NOT NULL

id

INTEGER (11)

индекс

FK NOT NULL

manufacturer_id

Varchar (255)

производитель


name

Varchar (45)

название


description

TEXT (255)

описание


price

DECIMAL (20,2)

цена


image

Varchar (45)

картинка


quantity

INTEGER (11)

количество на складе


Таблица 6. Атрибуты таблицы "Характеристики товара" (Product_properties)

Ограничения

Название столбцов

Тип данных

Описание

PK NOT NULL

id

INTEGER (11)

индекс

FK NOT NULL

product_id

INTEGER (11)

товар


property_name

Varchar (255)

название


property_value

Varchar (255)

величина, значение


property_price

DECIMAL (10,2)

цена если зависит от характеристики



Таблица 7. Атрибуты таблицы "Картинки товара" (Product_images)

Ограничения

Название столбцов

Тип данных

Описание

PK NOT NULL

id

INTEGER (11)

индекс

FK NOT NULL

product_id

INTEGER (11)

товар


image

Varchar (255)

фото


title

Varchar (255)

титул


Таблица 8. Атрибуты таблицы "Товар-Категория" (product-category)

Ограничения

Название столбцов

Тип данных

Описание

FK NOT NULL

product_id

INTEGER (11)

товар

FK NOT NULL

category_id

INTEGER (11)

категория


Таблица 9. Атрибуты таблицы "Сведение о покупке" (purchases)

Ограничения

Название столбцов

Тип данных

Описание

PK NOT NULL

id

INTEGER (11)

индекс

FK NOT NULL

chek_id

INTEGER (11)

чек

FK NOT NULL

product_id

INTEGER (11)

товар


quantity

INTEGER (11)

количество


sum

DECIMAL (20,2)

сумма


Таблица 10. Атрибуты таблицы "Чек" (chek)

Ограничения

Название столбцов

Тип данных

Описание

PK NOT NULL

id

INTEGER (11)

индекс


date

DATETIME

время с датой

FK NOT NULL

client_id

INTEGER (11)

клиент


discount

INTEGER (2)

скидка %


itogo

DECIMAL (20,2)

сумма

FK NOT NULL

seller_id

INTEGER (11)

продавец



Таблица 11. Атрибуты таблицы "Продавцы" (seller)

Ограничения

Название столбцов

Тип данных

Описание

PK NOT NULL

id

INTEGER (11)

индекс


surname

Varchar (45)

фамилия


name

Varchar (45)


lname

Varchar (45)

отчество


birthday

DATE

день рождения


phone

Varchar (45)

телефон


address

Varchar (255)

адрес


Таблица 12. Атрибуты таблицы "Клиент" (client)

ОграниченияНазвание столбцовТип данныхОписание




PK NOT NULL

id

INTEGER (11)

индекс


surname

Varchar (45)

фамилия


name

Varchar (45)

имя


lname

Varchar (45)

отчество


sex

Varchar (45)

пол


birthday

DATE

день рождения


phone

Varchar (45)

телефон


email

Varchar (45)

почта


Таблица 13. Атрибуты таблицы "Дисконт карта" (discount card)

Ограничения

Название столбцов

Тип данных

Описание

PK NOT NULL

id

INTEGER (11)

индекс


serial_number

INTEGER (30)

серия номер

FK NOT NULL

type_id

INTEGER (11)

тип

FK NOT NULL

client_id

INTEGER (11)

клиент


accumulations

DECIMAL (20,2)

накопления


Таблица 14. Атрибуты таблицы "Тип дисконт карт" (type_dcard)

Ограничения

Название столбцов

Тип данных

Описание

PK NOT NULL

id

INTEGER (11)

индекс


name

Varchar (45)

имя


description

TEXT (255)

описание


image

Varchar (45)

фото


discount

INTEGER (2)

скидка



Глава 3. Проектирование базы данных на языке SQL


3.1 Заполнение данных

Таблица 15. Данные для заполнения таблицы "product_properties"

id

product_id

property_name

property_value

property_price

1

1

size

xl


2

1

size

xll


3

2

size

l


4

2

color

red


5

3

size

xll


6

3

color

black


7

4

size

xll


8

4

color

white


9

5

size

xll


10

5

color

white


11

6

size

xll


12

6

color

white


13

7

size

xll


14

7

color

white


15

8

size

xll


16

8

color

white


17

9

size

xll


18

9

color

white



Таблица 16. Данные для заполнения таблицы "product_images"

id

product_id

image

title

1

1

foto1

foto

2

2

foto2

foto

3

3

foto3

foto

4

1

foto1.1

foto

5

1

foto1.2

foto

6

4

foto4

foto

7

5

foto5

foto

8

5

foto5

foto

9

5

foto5

foto

"

Таблица 17. Данные для заполнения таблицы "categories"

id

parent_id

category_name

description

category_image

1


men's

мужская одежда

1

2


woman's

женская одежда

2

3


kid's

детская одежда

3

4

1

jackets

мужской жакет

4

5

1

shirts

мужские рубашки

5

6

1

jeans

мужские брюки джинси

6

7

2

dresses

женские платя

7

8

2

sweaters

женские свитеры

8

9

2

woman_jeans

женские брюки

9

10

3

bodysuits

боди для малышей

10

11

3

jackets

детские куртки

11

12

3

sleepwear

детские ночные вещи

12


Таблица 18. Данные для заполнения таблицы "product_category"

product_id

category_id

1

4

2

5

3

6

4

7

5

8

6

9

7

10

8

11

9

12


Таблица 19. Данные для заполнения таблицы "manufacturers"

id

name

info

logo

site

phone

country

1

gucci

фирма gucci

logo1

www.gucci.com

99999999

Uzbekistan

2

armani

фирма армани

logo2

www.armani.com

22222222

Uzbekistan

3

versaci

фирма

logo3

www.versace.com

111111111

Uzbekistan


Таблица 20. Данные для заполнения таблицы "client"

id

surname

fname

lname

sex

birthday

phone

email

1

scofield

michael


man

1988-01-11

+998974248220

qwert@gmail.com <mailto:qwert@gmail.com>

2

cyrus

miley


woman

1989-02-12

+998946628220

miley@gmail.com <mailto:miley@gmail.com>

3

finch

brian


man

1986-01-01

+998946418222

brian@gmail.com

4

morro

edvard


man

+998973308220

morro@gmail.com


Таблица 21. Данные для заполнения таблицы "purchases"

id

chek_id

product_id

quantity

sum

1

1

1

3

150000.00

2

2

6

2

200000.00

3

2

7

2

100000.00

4

3

8

2

160000.00

5

3

1

1

50000.00

6

4

9

1

100000.00


Таблица 22. Данные для заполнения таблицы "product"

id

manufacturer_id

name

description

price

image

quantity

1

1

shirt t1

материал, дизайн и тд.

50000.00

photo1

10

2

2

jeans t1

материал, дизайн и тд.

80000.00

photo2

10

3

3

jacket

материал, дизайн и тд.

100000.00

photo3

10

4

2

plate

материал, дизайн и тд.

50000

photo4

10

5

2

sviter

материал, дизайн и тд.

80000

photo5

10

6

2

jeans w

материал, дизайн и тд.

100000

photo6

10

7

1

bodi kids

материал, дизайн и тд.

50000

photo7

10

8

1

jacket

материал, дизайн и тд.

80000

photo8

10

9

1

clothes

материал, дизайн и тд.

100000

photo9

10


Таблица 23. Данные для заполнения таблицы "chek"

id

date

client_id

discount

itogo

seller_id

1

2015-01-01 00: 00: 00

1

5

100000.00

1

2

2015-01-01 00: 00: 00

2

7

300000

2

3

2015-01-01

3

10

210000

1

4

2015-01-01

4

20

100000

2


Таблица 24. Данные для заполнения таблицы "seller"

id

surname

name

lname

birthday

phone

address

1

obidov

javlon

lname

1993-09-04

+998998048220

tashkent city, region yunusabad

2

erkinov

sardor

lname

1994-05-22

+998936664444

tashkent city, region olmazor

3

erkinov

anvar

lname

1993-10-10

+998946666666

tashkent city, region shaykhontokhur

4

gomez

selena

lname

1992-10-10

+998909999999

tashkent city, region chilonzor


Таблица 25. Данные для заполнения таблицы "discount_card"

id

serial_number

type_id

client_id

accumulations

1

12345678

1

1

100000

2

00000001

2

2

1500000

3

00000002

3

3

5000000

4

00000003

4

4

15000000


Таблица 26. Данные для заполнения таблицы "type_dcard"

id

name

description

image

discount

1

bronze

nominal 100000

imag1

5

2

silver

nominal 1500000

imag2

7

3

gold

nominal 5000000

imag3

10

4

platina

nominal 15000000

imag4

20



3.2 Вывод данных для отчетности


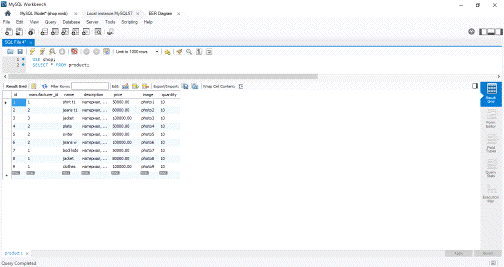
1. Информация о всех продуктах:

SELECT * FROM product;

Рисунок 3.2.1 Результат запроса №1

1.      Информация о всех покупателях:

SELECT * FROM client;

Рисунок 3.2.2 Результат запроса №2

2.      Запрос продуктов которых производителем является "Armani” (id=2):

SELECT * FROM product WHERE manufacturer_id=2;

Рисунок 3.2.3 Результат запроса №3

3.      Сумма покупки клиента у которого id равен 1:

SELECT itogo FROM chek WHERE client_id=1;

Рисунок 3.2.4 Результат запроса №4

4.     
Сумма покупок в период 2014-01-01 и 2016-01-01:

SELECT SUM (itogo) FROM chek WHERE date BETWEEN ‘2014-01-01’ AND ‘2016-01-01’;

Рисунок 3.2.5 Результат запроса №5

5.      Сумма продаж продавца которого id равен 1:SUM (itogo) FROM chek WHERE seller_id=1;

Рисунок 3.2.6 Результат запроса №6

6.      Информация о дисконтных карт с упорядочиванием по типу карты:

SELECT * FROM discount_card ORDER BY type_card;

Рисунок 3.2.7 Результат запроса №7

7.      Какой товар продался, название, сумма и количество:

SELECT product. name, sum, purchases. quantity FROM purchases INNER JOIN product ON purchases. product_id=product. id;

Рисунок 3.2.8 Результат запроса №8

Заключение


При работе над курсовым проектом была проделана работа над исследованием предметной области, выполнено инфологическое и даталогическое проектирование, выявлены сущности и бизнес-процессы.

Были выполнены следующие действия:

·          Создана реляционная база данных и модель "Сущность-связь", с последующим указанием связей между сущностями;

·          Созданы несколько таблиц в программе MySQL и были заполнены конкретной информацией, с помощью языка SQL;

·          Выполнены несколько запросов, касающихся вывода нужной нам информации.

На данный момент база данных отвечает всем требованиям, предоставляемым к учебным базам данных, и практически в полной мере использует возможности СУБД MySQL.

Список использованной литературы


1.      Бен Форта "SQL". 2005.

2.      Семенова И.И. "Сборник упражнений по стандарту SQL". 2005.

.        Abraham Silberschatz, Henry F. Korth, S. Sudarshan - Database System Concepts, 6th Edition. 2011.

.        Кевин Янк - PHP и MySQL. От новичка к профессионалу. 2013.

.        Tim Converse, Joyce Park, Clark Morgan - PHP5 and MySQL Bible. 2004.

.        Л. Аткинсон - MySQL. Библиотека профессионала. 2002.

Приложение


CREATE SCHEMA IF NOT EXISTS `shop` DEFAULT CHARACTER SET utf8;TABLE IF NOT EXISTS `shop`. `categories` (

`id` INT (11) NOT NULL AUTO_INCREMENT,

`parent_id` INT (11),

`category_name` VARCHAR (255) NOT NULL,

`description` TEXT (255) NULL DEFAULT NULL,

`category_image` VARCHAR (45) NULL DEFAULT NULL,KEY (`id`),INDEX `id_UNIQUE` (`id` ASC),`fk_categories_categories_idx` (`parent_id` ASC),`fk_categories_categories`KEY (`parent_id`)`shop`. `categories` (`id`)DELETE NO ACTIONUPDATE NO ACTION)= InnoDBCHARACTER SET = utf8;TABLE IF NOT EXISTS `shop`. `manufacturers` (

`id` INT (11) NOT NULL AUTO_INCREMENT,

`name` VARCHAR (255) NULL DEFAULT NULL,

`info` VARCHAR (255) NULL DEFAULT NULL,

`logo` VARCHAR (45) NULL DEFAULT NULL,

`site` VARCHAR (45) NULL DEFAULT NULL,

`phone` VARCHAR (45) NULL DEFAULT NULL,

`country` VARCHAR (45) NULL DEFAULT NULL,KEY (`id`),INDEX `id_UNIQUE` (`id` ASC))= InnoDBCHARACTER SET = utf8;TABLE IF NOT EXISTS `shop`. `product` (

`id` INT (11) NOT NULL AUTO_INCREMENT,

`manufacturer_id` INT (11) NOT NULL,

`name` VARCHAR (45) NOT NULL,

`description` TEXT (255) NULL DEFAULT NULL,

`price` DECIMAL (20,2) NOT NULL,

`image` VARCHAR (45) NULL DEFAULT NULL,

`quantity` INT (11) NOT NULL,KEY (`id`),INDEX `id_UNIQUE` (`id` ASC),`fk_product_manufacturers1_idx` (`manufacturer_id` ASC),`fk_product_manufacturers1`KEY (`manufacturer_id`)`shop`. `manufacturers` (`id`)DELETE NO ACTIONUPDATE NO ACTION)= InnoDBCHARACTER SET = utf8;TABLE IF NOT EXISTS `shop`. `product_properties` (

`id` INT (11) NOT NULL AUTO_INCREMENT,

`product_id` INT (11) NOT NULL,

`property_name` VARCHAR (255) NOT NULL,

`property_value` VARCHAR (255) NOT NULL,

`property_price` DECIMAL (10,2) NULL DEFAULT NULL,KEY (`id`),INDEX `id_UNIQUE` (`id` ASC),`fk_product_properties_product1_idx` (`product_id` ASC),`fk_product_properties_product1`KEY (`product_id`)`shop`. `product` (`id`)DELETE NO ACTIONUPDATE NO ACTION)= InnoDBCHARACTER SET = utf8;TABLE IF NOT EXISTS `shop`. `product_category` (

`product_id` INT (11) NOT NULL,

`categories_id` INT (11) NOT NULL,`fk_product_category_categories1_idx` (`categories_id` ASC),`fk_product_category_product1_idx` (`product_id` ASC),`fk_product_category_categories1`KEY (`categories_id`)`shop`. `categories` (`id`)DELETE NO ACTIONUPDATE NO ACTION,`fk_product_category_product1`KEY (`product_id`)`shop`. `product` (`id`)DELETE NO ACTIONUPDATE NO ACTION)= InnoDBCHARACTER SET = utf8;TABLE IF NOT EXISTS `shop`. `discount_card` (

`id` INT (11) NOT NULL AUTO_INCREMENT,

`serial_number` INT (30) NOT NULL,

`type_dcard` INT (11) NOT NULL,

`client_id` INT (11) NOT NULL,

`accumulations` DECIMAL (20,2) NOT NULL,KEY (`id`),INDEX `id_UNIQUE` (`id` ASC),`fk_discount_card_type_dcard1_idx` (`type_dcard` ASC),`fk_discount_card_client1_idx` (`client_id` ASC),`fk_discount_card_type_dcard1`KEY (`type_dcard`)`shop`. `type_dcard` (`id`)DELETE NO ACTIONUPDATE NO ACTION,`fk_discount_card_client1`KEY (`client_id`)`shop`. `client` (`id`)DELETE NO ACTIONUPDATE NO ACTION)= InnoDBCHARACTER SET = utf8;TABLE IF NOT EXISTS `shop`. `client` (

`id` INT (11) NOT NULL AUTO_INCREMENT,

`surname` VARCHAR (45) NULL DEFAULT NULL,

`name` VARCHAR (45) NOT NULL,

`lname` VARCHAR (45) NULL DEFAULT NULL,

`sex` VARCHAR (45) NOT NULL,

`birthday` DATE NULL DEFAULT NULL,

`phone` VARCHAR (45) NOT NULL,

`email` VARCHAR (45) NULL DEFAULT NULL,KEY (`id`),INDEX `id_UNIQUE` (`id` ASC))= InnoDBCHARACTER SET = utf8;TABLE IF NOT EXISTS `shop`. `seller` (

`id` INT (11) NOT NULL AUTO_INCREMENT,

`surname` VARCHAR (45) NOT NULL,

`name` VARCHAR (45) NOT NULL,

`lname` VARCHAR (45) NOT NULL,

`birthday` DATE NOT NULL,

`phone` VARCHAR (45) NULL DEFAULT NULL,

`address` VARCHAR (255) NOT NULL,KEY (`id`),INDEX `id_UNIQUE` (`id` ASC))= InnoDBCHARACTER SET = utf8;TABLE IF NOT EXISTS `shop`. `product_images` (

`id` INT (11) NOT NULL AUTO_INCREMENT,

`product_id` INT (11) NOT NULL,

`image` VARCHAR (255) NOT NULL,

`title` VARCHAR (255) NOT NULL,KEY (`id`),INDEX `id_UNIQUE` (`id` ASC),`fk_product_images_product1_idx` (`product_id` ASC),`fk_product_images_product1`KEY (`product_id`)`shop`. `product` (`id`)DELETE NO ACTIONUPDATE NO ACTION)= InnoDBCHARACTER SET = utf8;TABLE IF NOT EXISTS `shop`. `purchases` (

`id` INT (11) NOT NULL AUTO_INCREMENT,

`chek_id` INT (11) NOT NULL,

`product_id` INT (11) NOT NULL,

`quantity` INT (11) NOT NULL,

`sum` DECIMAL (20,2) NOT NULL,KEY (`id`),INDEX `id_UNIQUE` (`id` ASC),`fk_purchases_product1_idx` (`product_id` ASC),`fk_purchases_chek1_idx` (`chek_id` ASC),`fk_purchases_product1`KEY (`product_id`)`shop`. `product` (`id`)DELETE NO ACTIONUPDATE NO ACTION,`fk_purchases_chek1`KEY (`chek_id`)`shop`. `chek` (`id`)DELETE NO ACTIONUPDATE NO ACTION)= InnoDBCHARACTER SET = utf8;TABLE IF NOT EXISTS `shop`. `type_dcard` (

`id` INT (11) NOT NULL AUTO_INCREMENT,

`name` VARCHAR (45) NOT NULL,

`description` TEXT (255) NULL DEFAULT NULL,

`image` VARCHAR (45) NOT NULL,

`discount` INT (2) NOT NULL,KEY (`id`),INDEX `id_UNIQUE` (`id` ASC))= InnoDBCHARACTER SET = utf8;TABLE IF NOT EXISTS `shop`. `chek` (

`id` INT (11) NOT NULL AUTO_INCREMENT,

`date` DATETIME NOT NULL,

`client_id` INT (11) NOT NULL,

`discount` INT (2) NULL DEFAULT NULL,

`itogo` DECIMAL (20,2) NOT NULL,

`seller_id` INT (11) NOT NULL,KEY (`id`),INDEX `id_UNIQUE` (`id` ASC),`fk_chek_seller1_idx` (`seller_id` ASC),`fk_chek_client1_idx` (`client_id` ASC),`fk_chek_seller1`KEY (`seller_id`)`shop`. `seller` (`id`)DELETE NO ACTIONUPDATE NO ACTION,`fk_chek_client1`KEY (`client_id`)`shop`. `client` (`id`)DELETE NO ACTIONUPDATE NO ACTION)= InnoDBCHARACTER SET = utf8;SQL_MODE=@OLD_SQL_MODE;FOREIGN_KEY_CHECKS=@OLD_FOREIGN_KEY_CHECKS;UNIQUE_CHECKS=@OLD_UNIQUE_CHECKS;INTO `shop`. `categories` (`category_name`, `description`, `category_image`) VALUES ('men\'s', 'мужская одежда', '1');INTO `shop`. `categories` (`category_name`, `description`, `category_image`) VALUES ('woman\'s', 'женская одежда', '2');INTO `shop`. `categories` (`category_name`, `description`, `category_image`) VALUES ('kid\'s', 'детская одежда', '3');INTO `shop`. `categories` (`parent_id`, `category_name`, `description`, `category_image`) VALUES ('1', 'jackets', 'мужской жакет', '4');INTO `shop`. `categories` (`parent_id`, `category_name`, `description`, `category_image`) VALUES ('1', 'shirts', 'мужские рубашки', '5');INTO `shop`. `categories` (`parent_id`, `category_name`, `description`, `category_image`) VALUES ('1', 'jeans', 'мужские брюки джинси', '6');INTO `shop`. `categories` (`parent_id`, `category_name`, `description`, `category_image`) VALUES ('2', 'dresses', 'женские платя', '7');INTO `shop`. `categories` (`parent_id`, `category_name`, `description`, `category_image`) VALUES ('2', 'sweaters', 'женские свитеры', '8');INTO `shop`. `categories` (`parent_id`, `category_name`, `description`, `category_image`) VALUES ('2', 'woman_jeans', 'женские брюки', '9');INTO `shop`. `categories` (`parent_id`, `category_name`, `description`, `category_image`) VALUES ('3', 'bodysuits', 'боди для малышей', '10');INTO `shop`. `categories` (`parent_id`, `category_name`, `description`, `category_image`) VALUES ('3', 'jackets', 'детские куртки', '11');INTO `shop`. `categories` (`parent_id`, `category_name`, `description`, `category_image`) VALUES ('3', 'sleepwear', 'детские ночные вещи', '12');INTO `shop`. `manufacturers` (`name`, `info`, `logo`, `site`, `phone`, `country`) VALUES ('gucci', 'фирма gucci', 'logo1', 'www.gucci.com', '99999999', 'Uzbekistan');INTO `shop`. `manufacturers` (`name`, `info`, `logo`, `site`, `phone`, `country`) VALUES ('armani', 'фирма армани', 'logo2', 'www.armani.com', '22222222', 'Uzbekistan');INTO `shop`. `manufacturers` (`name`, `info`, `logo`, `site`, `phone`, `country`) VALUES ('versaci', 'фирма ', 'logo3', 'www.versace.com', '111111111', 'Uzbekistan');INTO `shop`. `product` (`manufacturer_id`, `name`, `description`, `price`, `image`, `quantity`) VALUES ('1', 'shirt t1', 'материал, дизайн и тд. ', '50000.00', 'photo1', '10');INTO `shop`. `product` (`manufacturer_id`, `name`, `description`, `price`, `image`, `quantity`) VALUES ('2', 'jeans t1', 'материал, дизайн и тд. ', '80000.00', 'photo2', '10');INTO `shop`. `product` (`manufacturer_id`, `name`, `description`, `price`, `image`, `quantity`) VALUES ('3', 'jacket', 'материал, дизайн и тд. ', '100000.00', 'photo3', '10');INTO `shop`. `product` (`manufacturer_id`, `name`, `description`, `price`, `image`, `quantity`) VALUES ('2', 'plate', 'материал, дизайн и тд. ', '50000.00', 'photo4', '10');INTO `shop`. `product` (`manufacturer_id`, `name`, `description`, `price`, `image`, `quantity`) VALUES ('2', 'sviter', 'материал, дизайн и тд. ', '80000.00', 'photo5', '10');INTO `shop`. `product` (`manufacturer_id`, `name`, `description`, `price`, `image`, `quantity`) VALUES ('2', 'jeans w', 'материал, дизайн и тд. ', '100000.00', 'photo6', '10');INTO `shop`. `product` (`manufacturer_id`, `name`, `description`, `price`, `image`, `quantity`) VALUES ('1', 'bodi kids', 'материал, дизайн и тд. ', '50000.00', 'photo7', '10');INTO `shop`. `product` (`manufacturer_id`, `name`, `description`, `price`, `image`, `quantity`) VALUES ('1', 'jacket', 'материал, дизайн и тд. ', '80000.00', 'photo8', '10');INTO `shop`. `product` (`manufacturer_id`, `name`, `description`, `price`, `image`, `quantity`) VALUES ('1', 'clothes', 'материал, дизайн и тд. ', '100000.00', 'photo9', '10');INTO `shop`. `product_category` (`product_id`, `categories_id`) VALUES ('1', '4');INTO `shop`. `product_category` (`product_id`, `categories_id`) VALUES ('2', '5');INTO `shop`. `product_category` (`product_id`, `categories_id`) VALUES ('3', '6');INTO `shop`. `product_category` (`product_id`, `categories_id`) VALUES ('4', '7');INTO `shop`. `product_category` (`product_id`, `categories_id`) VALUES ('5', '8');INTO `shop`. `product_category` (`product_id`, `categories_id`) VALUES ('6', '9');INTO `shop`. `product_category` (`product_id`, `categories_id`) VALUES ('7', '10');INTO `shop`. `product_category` (`product_id`, `categories_id`) VALUES ('8', '11');INTO `shop`. `product_category` (`product_id`, `categories_id`) VALUES ('9', '12');INTO `shop`. `product_properties` (`product_id`, `property_name`, `property_value`) VALUES ('1', 'size', 'XL');INTO `shop`. `product_properties` (`product_id`, `property_name`, `property_value`) VALUES ('1', 'color', 'red');INTO `shop`. `product_properties` (`product_id`, `property_name`, `property_value`) VALUES ('2', 'size', 'XL');INTO `shop`. `product_properties` (`product_id`, `property_name`, `property_value`) VALUES ('2', 'color', 'red');INTO `shop`. `product_properties` (`product_id`, `property_name`, `property_value`) VALUES ('3', 'size', 'XL');INTO `shop`. `product_properties` (`product_id`, `property_name`, `property_value`) VALUES ('3', 'color', 'red');INTO `shop`. `product_properties` (`product_id`, `property_name`, `property_value`) VALUES ('4', 'size', 'XL');INTO `shop`. `product_properties` (`product_id`, `property_name`, `property_value`) VALUES ('4', 'color', 'red');INTO `shop`. `product_properties` (`product_id`, `property_name`, `property_value`) VALUES ('5', 'size', 'XL');INTO `shop`. `product_properties` (`product_id`, `property_name`, `property_value`) VALUES ('5', 'color', 'red');INTO `shop`. `product_properties` (`product_id`, `property_name`, `property_value`) VALUES ('6', 'size', 'XL');INTO `shop`. `product_properties` (`product_id`, `property_name`, `property_value`) VALUES ('6', 'color', 'red');INTO `shop`. `product_properties` (`product_id`, `property_name`, `property_value`) VALUES ('7', 'size', 'XL');INTO `shop`. `product_properties` (`product_id`, `property_name`, `property_value`) VALUES ('7', 'color', 'red');INTO `shop`. `product_properties` (`product_id`, `property_name`, `property_value`) VALUES ('8', 'size', 'XL');INTO `shop`. `product_properties` (`product_id`, `property_name`, `property_value`) VALUES ('8', 'color', 'red');INTO `shop`. `product_properties` (`product_id`, `property_name`, `property_value`) VALUES ('9', 'size', 'XL');INTO `shop`. `product_properties` (`product_id`, `property_name`, `property_value`) VALUES ('9', 'color', 'red');INTO `shop`. `product_images` (`product_id`, `image`, `title`) VALUES ('1', 'foto1', 'foto');INTO `shop`. `product_images` (`product_id`, `image`, `title`) VALUES ('2', 'foto2', 'foto');INTO `shop`. `product_images` (`product_id`, `image`, `title`) VALUES ('3', 'foto3', 'foto');INTO `shop`. `product_images` (`product_id`, `image`, `title`) VALUES ('1', 'foto1.1', 'foto');INTO `shop`. `product_images` (`product_id`, `image`, `title`) VALUES ('1', 'foto1.2', 'foto');INTO `shop`. `product_images` (`product_id`, `image`, `title`) VALUES ('4', 'foto4', 'foto');INTO `shop`. `product_images` (`product_id`, `image`, `title`) VALUES ('5', 'foto5', 'foto');INTO `shop`. `product_images` (`product_id`, `image`, `title`) VALUES ('5', 'foto5', 'foto');INTO `shop`. `product_images` (`product_id`, `image`, `title`) VALUES ('5', 'foto5', 'foto');INTO `shop`. `type_dcard` (`name`, `description`, `image`, `discount`) VALUES ('bronze', 'nominal 100000', 'imag1', '5');INTO `shop`. `type_dcard` (`name`, `description`, `image`, `discount`) VALUES ('silver', 'nominal 1500000', 'imag2', '7');INTO `shop`. `type_dcard` (`name`, `description`, `image`, `discount`) VALUES ('gold', 'nominal 5000000', 'imag3', '10');INTO `shop`. `type_dcard` (`name`, `description`, `image`, `discount`) VALUES ('platina', 'nominal 15000000', 'imag4', '20');INTO `shop`. `client` (`surname`, `name`, `sex`, `birthday`, `phone`, `email`) VALUES ('scofield', 'michael', 'man', '1988-01-11', '+998946628220', 'qwert@gmail.com');INTO `shop`. `client` (`surname`, `name`, `sex`, `birthday`, `phone`, `email`) VALUES ('cyrus', 'miley', 'woman', '1989-02-12', '+998946628220', 'qwert@gmail.com');INTO `shop`. `client` (`surname`, `name`, `sex`, `birthday`, `phone`, `email`) VALUES ('finch', 'brian', 'man', '1986-01-01', '+998946628220', 'qwert@gmail.com');INTO `shop`. `client` (`surname`, `name`, `sex`, `birthday`, `phone`, `email`) VALUES ('morro', 'edvard', 'man', '1980-01-01', '+998946628220', 'qwert@gmail.com');INTO `shop`. `discount_card` (`serial_number`, `type_dcard`, `client_id`, `accumulations`) VALUES ('12345678', '1', '1', '100000');INTO `shop`. `discount_card` (`serial_number`, `type_dcard`, `client_id`, `accumulations`) VALUES ('00000001', '2', '2', '1500000');INTO `shop`. `discount_card` (`serial_number`, `type_dcard`, `client_id`, `accumulations`) VALUES ('00000002', '3', '3', '5000000');INTO `shop`. `discount_card` (`serial_number`, `type_dcard`, `client_id`, `accumulations`) VALUES ('00000003', '4', '4', '15000000');INTO `shop`. `seller` (`surname`, `name`, `lname`, `birthday`, `phone`, `address`) VALUES ('Obidov', 'Javlon', 'lname', '1993-09-04', '+998998048220', 'tashkent city, region yunusabad');INTO `shop`. `seller` (`surname`, `name`, `lname`, `birthday`, `phone`, `address`) VALUES ('Erkinov', 'Sardor', 'lname', '1994-05-22', '+998998048220', 'tashkent city, region yunusabad');INTO `shop`. `seller` (`surname`, `name`, `lname`, `birthday`, `phone`, `address`) VALUES ('Erkinov', 'Anvar', 'lname', '1993-10-10', '+998998048220', 'tashkent city, region yunusabad');INTO `shop`. `seller` (`surname`, `name`, `lname`, `birthday`, `phone`, `address`) VALUES ('Gomez', 'Selena', 'lname', '1992-10-10', '+998998048220', 'tashkent city, region yunusabad');INTO `shop`. `chek` (`date`, `client_id`, `discount`, `itogo`, `seller_id`) VALUES ('2015-01-01 00: 00: 00', '1', '5', '100000.00', '1');INTO `shop`. `chek` (`date`, `client_id`, `discount`, `itogo`, `seller_id`) VALUES ('2015-01-01 00: 00: 00', '2', '7', '300000', '3');INTO `shop`. `chek` (`date`, `client_id`, `discount`, `itogo`, `seller_id`) VALUES ('2015-01-01 00: 00: 00', '3', '10', '210000', '1');INTO `shop`. `chek` (`date`, `client_id`, `discount`, `itogo`, `seller_id`) VALUES ('2015-01-01 00: 00: 00', '4', '20', '100000', '3');INTO `shop`. `purchases` (`chek_id`, `product_id`, `quantity`, `sum`) VALUES ('1', '1', '3', '150000.00');INTO `shop`. `purchases` (`chek_id`, `product_id`, `quantity`, `sum`) VALUES ('2', '6', '2', '200000.00');INTO `shop`. `purchases` (`chek_id`, `product_id`, `quantity`, `sum`) VALUES ('2', '7', '2', '100000.00');INTO `shop`. `purchases` (`chek_id`, `product_id`, `quantity`, `sum`) VALUES ('3', '8', '2', '160000.00');INTO `shop`. `purchases` (`chek_id`, `product_id`, `quantity`, `sum`) VALUES ('3', '1', '1', '50000.00');INTO `shop`. `purchases` (`chek_id`, `product_id`, `quantity`, `sum`) VALUES ('4', '9', '1', '100000.00');