„Обслуговування програмних систем і комплексів”
(назва підприємства)
___________________________________________________________________
(цех, дільниця)
Студента(ки) 4 курсу 411-ік групи
напряму підготовки 050101
«Інформатика та обчислювальна техніка»
спеціальності 5.05010101 .
.
Керівник .
.
Оцінка_____________________________________
Члени комісії ___________ ___________________
___________ ___________________
___________ ___________________
(підпис) (прізвище та ініціали)
м. Суми – 2014 рік
Міністерство освіти і науки України
Сумський державний університет
Машинобудівний коледж
Дисципліна: Навчальна практика
Спеціальність 5.05010101 “Обслуговування програмних систем і комплексів”
Курс________________Група __________________Семестр______________
__________________________________________________________________
(прізвище, ім’я, по батькові)
Тема роботи: Використання Microsoft Visual Studio для розробки програмних додатків на мові С++.
Дата видачі завдання “____”________________201__ р.
Дата закінчення роботи “____”________________201__ р.
Керівник _____________________ Ананченко Ю.М.
(підпис) (прізвище, ім’я, по батькові)
Завдання розглянуто на засіданні циклової комісії спеціальності 5.05010101
Протокол №________ від “____”____________201__р.
Голова циклової комісії ___________________ Овсянко А.М.
(підпис) (прізвище, ім’я, по батькові)
Зміст
ЩОДЕННИК-ЗВІТ 1
З НАВЧАЛЬНОЇ ПРАКТИКИ 1
База практики________________________________________________________ 1
Дисципліна: Навчальна практика 2
Спеціальність 5.05010101 “Обслуговування програмних систем і комплексів” 2
Курс________________Група __________________Семестр______________ 2
Тема роботи: Використання Microsoft Visual Studio для розробки програмних додатків на мові С++. 2
Програмування алгоритмів, що розгалужуються (Завданн мал). 28
Програмування циклічних алгоритмів. 29
Література 32
MicrosoftVisualC++
є інтегрованим середовищем розробки,
в якому ви можете легко створювати,
відкривати, переглядати, редагувати,
зберігати, компілювати і відлагоджувати
всі свої застосування, написані на С
або C++. Розроблена фірмою Microsoft.
Постачається або як частина
комплекту Microsoft
Visual Studio, або окремо у вигляді
безкоштовного функціонально обмеженого
комплекту Visual C++ Express Edition. Перевагою
цього середовища є відносна простота
і легкість у вивченні.
C++ був розвинутий з мови програмування C і за дуже малими виключеннями зберігає C як підмножину. Базова мова, C підмножина C++, спроектована так, що існує дуже близька відповідність між його типами, операціями й операторами і комп'ютерними об'єктами, з якими безпосередньо приходиться мати справу: числами, символами й адресами.
Microsoft VisualC++ містить безліч інтегрованих засобів візуального програмування. Компілятор VisualC++ містить багато нових інструментальних засобів і поліпшених можливостей, надає величезні можливості в плані оптимізації додатків, внаслідок чого можна отримати виграш як відносно розміру програми, так і відносно швидкості її виконання, незалежно від того, що являє собою ваш додаток.
Система Microsoft VisualC++ дозволяє створювати як маленькі програми і утиліти для персонального використання, так і корпоративні системи, що працюють з базами даних на різних платформах.
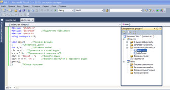
Створення консольного застосування.
Код
програми:
// lab 01.cpp: определяет точку входа для консольного приложения.
#include "stdafx.h"
#include "iostream" //Підключити бібліотеку
#include <conio.h>
using namespace std;
void main() //Головна функція
{ //Операторні дужки
int а, b; //Об’явити змінні
cin >> а; //Прочитати а з клавіатури
b = а * 5; //Привласнити b значення а*5
cout << "Result = "; //Вивести рядок
cout << b << "\n"; //Вивести результат і перевести рядок
getch();
} //Кінець програми

Рис. 1 Вікно програми

Рис. 2 Результат 1 завдання
Створення застосування Win32
// lab 01 win32.cpp: определяет точку входа для консольного приложения.
#include "stdafx.h"
#include
"afxwin.h" //MFC Основні і стандартні
компоненты
class CMainWnd : public CFrameWnd {
public : CMainWnd(); //Конструктор за умовчанням
};
CMainWnd::CMainWnd()
{
Create (NULL, "lab_01_win32", WS_OVERLAPPEDWINDOW, rectDefault
NULL, NULL); //Створити вікно програми
}
class CMyApp : public CWinApp {
public : CMyApp(); //конструктор за умовчанням
virtual BOOL InitInstance();};
CMyApp::CMyApp()//конструктор головного класу застосування
{}
BOOL CMyApp::InitInstance(){
m pMainWnd=new CMainWnd();m pMainWnd->ShowWindow(SW SHOW); //Показати вікно m pMainWnd->UpdateWindow();
};
CMyApp theApp; //запустити застосування

Рис. 3 Результат 1 програми
// Lab01_mfcView.cpp : implementation of the CLab01_mfcView class
#include "stdafx.h"
#include "Lab01_mfc.h"
#include "Lab01_mfcDoc.h"
#include "Lab01_mfcView.h"
#ifdef _DEBUG
#define
new DEBUG_NEW
#endif
IMPLEMENT_DYNCREATE(CLab01_mfcView, CView)
BEGIN_MESSAGE_MAP(CLab01_mfcView, CView)
ON_COMMAND(ID_FILE_PRINT, &CView::OnFilePrint)
ON_COMMAND(ID_FILE_PRINT_DIRECT, &CView::OnFilePrint)
ON_COMMAND(ID_FILE_PRINT_PREVIEW, &CView::OnFilePrintPreview)
END_MESSAGE_MAP()
CLab01_mfcView::CLab01_mfcView()
{
}
CLab01_mfcView::~CLab01_mfcView()
{
}
BOOL CLab01_mfcView::PreCreateWindow(CREATESTRUCT& cs)
{
return CView::PreCreateWindow(cs);
}
void CLab01_mfcView::OnDraw(CDC* pDC)
{
CLab01_mfcDoc* pDoc = GetDocument();
ASSERT_VALID(pDoc);
if (!pDoc) return;
CString welcom;
welcom="hello world!";
pDC->TextOut(0,0,welcom);
}
BOOL CLab01_mfcView::OnPreparePrinting(CPrintInfo* pInfo)
{
return DoPreparePrinting(pInfo);
}
void CLab01_mfcView::OnBeginPrinting(CDC* /*pDC*/, CPrintInfo* /*pInfo*/)
{
}
void CLab01_mfcView::OnEndPrinting(CDC* /*pDC*/, CPrintInfo* /*pInfo*/)
{
}
// CLab01_mfcView diagnostics
#ifdef _DEBUG
void CLab01_mfcView::AssertValid() const
{
CView::AssertValid();
}
void CLab01_mfcView::Dump(CDumpContext& dc) const
{
CView::Dump(dc);
}
CLab01_mfcDoc* CLab01_mfcView::GetDocument() const
{
ASSERT(m_pDocument->IsKindOf(RUNTIME_CLASS(CLab01_mfcDoc)));
return (CLab01_mfcDoc*)m_pDocument;
}
#endif //_DEBUG

Рис. 4. Виведення на екран
Реалізація простої програми на VC++, з використанням графічного інтерфейсу і бібліотеки MFC (Windows Application на основі діалогового вікна).
Код програми:
#include "iostream"
using namespace std;
void main()
{
float km, //Километраж
Litres, //Расход палива (л/100км)
Price; //Ціна одного літра палива
cout << "\n Way = "; //Вивести рядок
cin >> km; //Прочитати кілометраж
cout << "\n Litres = ";
cin >> Litres; //Прочитати витрата палива
cout << "\n Price = ";
cin >> Price; //Прочитати ціну одного літра
//Вивести результат
cout << "\n Result = " << (km/100)*Litres*Price << "\n";
}


Рис. 5 Результат 2 програми
Створення графічного інтерфейсу на базі діалогового вікна VC++, з використанням перемикачів, прапорців. Реалізація алгоритмів, що розгалужуються.
Код програми:
#include "stdafx.h"
#include "lab_03.h"
#include "lab_03Dlg.h"
#ifdef _DEBUG
#define new DEBUG_NEW
#undef THIS_FILE
static char THIS_FILE[] = __FILE__;
#endif
CLab_03Dlg dialog
CLab_03Dlg::CLab_03Dlg(CWnd* pParent /*=NULL*/)
: CDialog(CLab_03Dlg::IDD, pParent)
{//{{AFX_DATA_INIT(CLab_03Dlg)
m_edLitres = 0.0f;
m_edPrice = 0.0f;
m_edWay = 0.0f;
m_edResult = 0.0f;
//}}AFX_DATA_INIT
m_hIcon = AfxGetApp()->LoadIcon(IDR_MAINFRAME);
}
void CLab_03Dlg::DoDataExchange(CDataExchange* pDX)
{CDialog::DoDataExchange(pDX);
//{{AFX_DATA_MAP(CLab_03Dlg)
DDX_Text(pDX, IDC_EDIT1, m_edLitres);
DDX_Text(pDX, IDC_EDIT2, m_edPrice);
DDX_Text(pDX, IDC_EDIT3, m_edWay);
DDX_Text(pDX, IDC_EDIT4, m_edResult);
//}}AFX_DATA_MAP }
BEGIN_MESSAGE_MAP(CLab_03Dlg, CDialog)
//{{AFX_MSG_MAP(CLab_03Dlg)
ON_WM_PAINT()
ON_WM_QUERYDRAGICON()
ON_BN_CLICKED(IDC_RADIO1,
OnVAZ)
ON_BN_CLICKED(IDC_RADIO2, OnGazel)
ON_BN_CLICKED(IDC_RADIO3, OnGAZ_66)
ON_BN_CLICKED(IDC_RADIO4, OnMers)
ON_BN_CLICKED(IDC_BUTTON2, OnResult)
//}}AFX_MSG_MAP
END_MESSAGE_MAP()
CLab_03Dlg message handlers
BOOL CLab_03Dlg::OnInitDialog()
{
CDialog::OnInitDialog();
SetIcon(m_hIcon, TRUE); // Set big icon
SetIcon(m_hIcon, FALSE); // Set small icon
// TODO: Add extra initialization here
return TRUE; // return TRUE unless you set the focus to a control
}
// If you add a minimize button to your dialog, you will need the code below
// to draw the icon. For MFC applications using the document/view model,